uCosminexus Service Platform, Setup and Operation Guide

[Contents][Glossary][Index][Back][Next]

7.7.12 Troubleshooting when executing the mail adapter

In mail adapter, the information to verify system performance and analyze the cause of failure is output in log file or trace file. The following table describes the types of logs and traces which are generated in mail adapter:

Table 7-110 Table Types of logs and traces (in mail adapter)

Logs and traces Output information Description
Message log All kinds of information generated in mail adapter is output as messages. You can check operating information (Start, Stop and Failure) as messages. Note that the output destination of message logs is common for Application Server and entire Service Platform and therefore, you can check system operating status in a batch.
Maintenance log The following information is output as the maintenance information of internal mail adapter.
  • Date
  • Time
  • Execution class name
  • Internal method name
  • Exception that occurred
  • Information of the specified argument
You can check the time of issuance and sequence of internal method.
Performance analysis trace The following information is output at the performance analysis trace collection point of the entire Service Platform system.
  • Date
  • Time
  • Request information
  • Trace collection source information
At the performance analysis trace collection point of mail adapter, mail adapter specific information is output.
Based on the performance analysis information which is output from a series of processes, right from receiving request from service requester to returning the execution result, you can check the performance of Service Platform system.
Exception log Information of exception which occurred in mail adapter (stack trace) is output. You can check the information of exceptions in mail adapter. You can use it to analyze the cause of failure.
Command message log All kinds of information which is generated at the time of executing mail adapter commands, is output. You can check the information that is generated during the start, stop and when an error occurs at the time of executing mail adapter command.

The following table shows the mail information which is output to message log, maintenance log and performance analysis trace.

Table 7-111 Table Mail information output to log and trace

Classification Item Message log Maintenance log Performance analysis trace
Output level 3 and below Output level 4 Output level 5
Server information Host name of mail server Y Y Y Y Y
Port number of mail server Y Y Y Y Y
Email address TO N N Y Y N
CC N N Y Y N
BCC N N Y Y N
FROM N N Y Y N
File path Path for email body Y Y Y Y Y
Path for attached file Y Y Y Y Y
Path for mail adapter account definition file Y Y Y Y Y
Path for mail header definition file Y Y Y Y Y
Mail format -- Y Y Y Y Y
Mail contents Subject line N N N N N
Mail body N N N N N
Attached file N N N N N
Encoding -- Y Y Y Y Y
Authentication information Authentication format Y Y Y Y Y
User name Y Y Y Y Y
Password Y# Y# Y# Y# Y#
Message ID -- Y Y Y Y Y

Legend:
Y: Output.
N: No output.
--: No corresponding item.

Note #
8 digit asterisks are output.

In addition to this, error messages and traces which are output in JavaMail of Application Server are also required at the time of troubleshooting. For details on how to get failure information output by Application Server, see "Application Server Maintenance and Migration Guide".

The following points describe the method to acquire logs and traces and the contents that are output:

Organization of this subsection
(1) Message log
(2) Maintenance log
(3) Performance analysis trace
(4) Exception log
(5) Command message log

(1) Message log

(a) Output format

The following figure shows the output format of message log:

Figure 7-102 Figure Output format of message log (Mail adapter)

[Figure]

(b) Output contents

The following table described the contents output in message log:

Table 7-112 Table Contents output in message log (Mail adapter)

Item Description
Number The output serial number of message log is displayed.
Date The date of acquiring message log is output in the yyyy/mm/dd format.
  • yyyy: Year
  • mm: Month
  • dd: Day
Time The message log acquisition time is output in hh:mm:ss.SSS format.
  • hh: Hour
  • mm: Minutes
  • ss: Seconds
  • SSS: Milliseconds
Product ID "HEJB" showing Component Container is output as an identifier for identifying product.
pid ID for identifying process is output.
tid The ID for identifying thread is output.
Message ID Message ID in "KDECnnnnn-X" format is output.
Message text The content of message is output.
CRLF Terminal symbol of record is output.
(c) Output destination

The output destination of message log is as follows:

 
Path specified in the output destination of the operating log of J2EE server
 

Specify the output destination of the operating log of J2EE server in the ejb.server.log.directory key of usrconf.cfg (Option definition file for J2EE server). The default destination is <Installation directory of Service Platform>\CC\server\public\ejb\<J2EE server name>\logs. For details about usrconf.cfg, see "2.3 usrconf.cfg (Option definition file for J2EE server) " in "Application Server Definition Reference Guide".

The following table shows the log file name of message log:

Table 7-113 Table Log file name of message log (Mail adapter)

Output mode of log file Log file name
For wrap around mode cjmessage<Number of files>.log
For shift mode cjmessage.log

Specify the number of log files in the ejbserver.logger.channels.define.<channel name>.filenum key of the option definition file (usrconf.cfg) for the J2EE server on which the HCSC server is running. Specify the size of log files in the ejbserver.logger.channels.define.<channel name>.filesize key of the option definition file (usrconf.cfg) for the J2EE server on which the HCSC server is running.

(2) Maintenance log

(a) Output format

The following figure shows the output format of maintenance log:

Figure 7-103 Figure Output format of maintenance log (Mail adapter)

[Figure]

(b) Output contents

The following table describes the contents that are output in maintenance log:

Table 7-114 Table Contents output in maintenance log (Mail adapter)

Item Description
Number The output serial number of maintenance log is displayed.
Date The maintenance log collection date is displayed in yyyy/mm/dd format.
  • yyyy: Year
  • mm: month
  • dd: Day
Time The maintenance log collection time is displayed in hh:mm:ss.SSS format.
  • hh: Hour
  • mm: Minutes
  • ss: Seconds
  • SSS: Milliseconds
Product ID "MAILADP" indicating mail adapter is output as the identifier to identify the product.
pid ID to identify process is output.
tid ID to identify thread is output.
ID, Type Not displayed.
Output type Maintenance log trace collection point information (collection position) is displayed.
  • BGN: Start method
  • END: End method
  • CAL: Invoke method
  • RET: Return method
  • THR: Throw exception
  • CTH: Catch exception
Class name Class name to collect maintenance log is output.
Method name Method to name to collect maintenance log is output.
Input and output information Input and output information of method to collect maintenance log is output.
CRLF Record end code is output.
(c) Output destination

The output destination of maintenance log is as follows:

Path specified in the mailadp.methodtrace.filepath key of the mail adapter execution environment property file

The following table shows the log file name of maintenance log:

Table 7-115 Table Log file name of maintenance log (Mail adapter)

Output mode of log file Log file name
For wrap around mode cscmailadpmtd_<HCSC server name>_<Number of files>.log
For shift mode cscmailadpmtd_<HCSC server name >_.log

Specify the number of log files by using the mailadp.methodtrace.filenum key of mail adapter execution environment property file. Specify the size of log files by using the mailadp.methodtrace.filesize key of mail adapter execution environment property file.

For details on the mail adapter execution environment property file, see "Mail adapter execution environment property file" in "Service Platform Reference Guide".

(3) Performance analysis trace

(a) Output format

The format which is output in performance analysis trace file is similar to that of performance analysis trace of J2EE server. For details see "7. Performance analysis using performance analysis trace" in "Application Server Maintenance and Migration Guide".

(b) Output contents

The following table describes the contents that are output in performance analysis trace file:

Table 7-116 Table Contents output in performance analysis trace file (Mail adapter)

Item Description
Event ID Event ID of collection point id output.
For details on collection point, see "(c) Performance analysis trace collection point".
Return code Collection point type is output.
  • 0: Normal end
  • 1: Abnormal end
Interface name Class name is output.
Operation name Method name is output.
Option information Service ID Service ID of HCSC component is output.
Operation SEND is output.
Send mail (includes the connection to mail server and sending mail) The host name, port number of destination mail server, date, message ID, etc. output.
Exception class name Class name where exception occurred is output.
(c) Performance analysis trace collection point

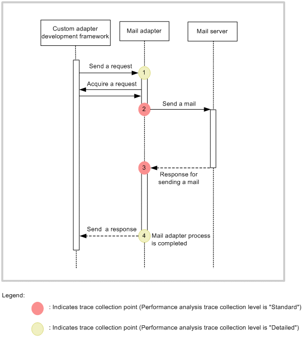
The following figure shows the performance analysis trace collection point:

Figure 7-104 Figure Performance analysis trace collection point (Mail adapter)

[Figure]

The following table describes the event ID, trace collection point and performance analysis trace collection level. The "Number in Figure" corresponds to the numbers in the above figure.

Table 7-117 Table Performance analysis trace collection point (Mail adapter)

Event ID Number in Figure Trace collection point Level
0x9B90 1 When receiving request B
0x9B92 2 When sending mail (Includes connection to mail server) A
0x9B93 3 When responding to send mail (includes the connection mail server) A
0x9B91 4 When sending response B

Legend:
A: Indicates that the process/level is "Standard".
B: Indicates that the process/level is "Details".

(d) Performance analysis trace collection method and output destination

Settings are required for collecting performance analysis trace. For details about these settings, see "7. Performance analysis using performance analysis trace" in "Application Server Maintenance and Migration Guide".

(4) Exception log

Exception log starts/stops at the same time of maintenance log, and then, captures exception information (stack trace) and outputs the same to a file. As the output destination of exception log is the same directory as that of maintenance log, you cannot change it separately.

(a) Output format

The following figure shows the output format of exception log:

Figure 7-105 Figure Output format of exception log (mail adapter)

[Figure]

(b) Output contents

The following table describes the contents output in exception log:

Item Description
Number The output serial number of exception log is displayed.
Date The exception log collection date is output in format yyyy/mm/dd.
  • yyyy: Year
  • mm: Month
  • dd: Day
Time The exception log collection time is output in format hh:mm:ss.SSS.
  • hh: Hour
  • mm: Minutes
  • ss: Seconds
  • SSS: Milliseconds
Product ID "MAILADP" indicating mail adapter is output to identify product.
pid ID to identify process is output.
tid ID to identify thread is output.
ID Blank
Stack trace information Stack trace information is output.
CRLF Record end code is output.
(c) Output destination

Following is the output destination of exception log. The path is same as that of maintenance log.

<Path specified in the mailadp.methodtrace.filepath property of mail adapter execution environment property file>\<Service ID>

The following table shows the log file name of exception log.

Table 7-118 Table Log file name of exception log (Mail adapter)

Output mode of log file Log file name
For wrap around mode cscmailadpexp_<HCSC server name>_<number of files>.log
For shift mode cscmailadpexp_<HCSC server name>_.log

Specify the number of log files in the mailadp.exptrace.filenum property of mail adapter execution environment property file. Specify the size of log files in the mailadp.exptrace.filesize property of mail adapter execution environment property file.

For details about the mail adapter execution environment property file, see "Mail adapter execution environment property file" in "Service Platform Reference Guide".

(5) Command message log

(a) Output format

The following figure shows the output format of command message log.

Figure 7-106 Figure Output format of command message log (Mail adapter )

[Figure]

(b) Output contents

The following table describes the contents output in command message log.

Table 7-119 Table Contents output in command message log (Mail adapter)

Item Description
Number The output serial number of command message log is displayed.
Date The collection date of command message log is output in format yyyy/mm/dd.
  • yyyy: Year
  • mm: Month
  • dd: Day
Time The collection time of command message log is output in format hh:mm:ss.SSS.
  • hh: Hour
  • mm: Minutes
  • ss: Seconds
  • SSS: Milliseconds
Product ID "MAILADP" along with the name indicating the command to be executed like "add", "del" or "ls", is output as an identifier to identify the product.
  • MAILADP:add
  • MAILADP:del
  • MAILADP:ls
pid ID for identifying process is output.
tid The ID for identifying thread is output.
Message ID Message ID in "KDECnnnnn-X" format is output.
Message text The content of message is output.
CRLF Terminal symbol of record is output.
(c) Output destination

Following is the output destination and log file name of command message log.

<Path specified in the mailadp.command.messagelog.filepath key of mail adapter command definition file>\adpmailcommand<Number of files>.log

Specify the number of log files in the mailadp.command.messagelog.filenum key of mail adapter command definition file. Specify the size of log files in the mailadp.command.messagelog.filesize key of mail adapter command definition file.