uCosminexus Application Server, Web Service Development Guide

[Contents][Glossary][Index][Back][Next]

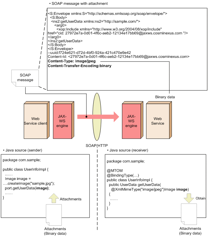
30.1 Description of the attachment functionality (MTOM/XOP)

The attachment functionality of the MTOM/XOP specification format is sending and receiving the Base64 format data of the SOAP messages (XML data of the xsd:base64 Binary type) as the binary data by using SOAP Message Transmission Optimization Mechanism (MTOM) and XML-binary Optimized Packaging (XOP). The data sent and received through this functionality is attached to the SOAP messages of MIME Multipart/Related structure.

The following example gives an overview of the attachment functionality:

Figure 30-1 Sending and receiving binary data by using the attachment functionality

[Figure]