uCosminexus Application Server, Web Service Development Guide

[Contents][Glossary][Index][Back][Next]

27.3 Using the catalog functionality (when starting a Web Services client)

When starting a Web Services client, you can use the catalog functionality just by storing the catalog file. You need not change the WSDL, specify the -catalog option by using the cjwsimport command, and recreate a developed Web Services client. For details on allocating the catalog file, see 27.6.2 Storing the catalog file.

As per the information on mapping the catalog file, map the WSDL location from the service class of WSDL and the WSDL location specified in the argument of the constructor of the service class to different WSDL locations and generate a service class.

Organization of this section
(1) Mapping targets
(2) Notes
(3) Example of mapping

(1) Mapping targets

Table 27-3 lists the mapping targets of the catalog functionality when starting a Web Services client and Table 27-4lists the mapping targets in a WSDL code to be used when starting a Web Services client.

Table 27-3 Mapping targets of the catalog functionality when executing a Web Services client

No. Mapping target Supported
1 Default WSDL location of a service class#1 Y
2 The WSDL location specified in the arguments of the constructor of a service class#1 Y
3 The WSDL location specified in the arguments of the API of the javax.xml.ws.Service class#2 Y
4 The WSDL location specified in the wsdlLocation element of the javax.xml.ws.WebServiceRef annotation#3 Y

Legend:
Y: Supported

#1
For details on the WSDL location of a service class, see Table 15-17The methods included in a service class in 15.1.9 Mapping the service and port to the service class.

#2
For details on the javax.xml.ws.Service class WSDL location, see 19.2.2(4) javax.xml.ws.Service class.

#3
For details on the javax.xml.ws.WebServiceRef annotation, see 19.3 Support range of annotations.

Table 27-4 4Mapping targets in a WSDL code to be used when executing a Web Services client

No. Element Attribute Supported
1 wsdl:import namespace N
2 location Y

Legend:
Y: Supported.
N: Not supported.

(2) Notes

The catalog functionality, when starting the Web Services client, does not execute the following mappings because the functionality does not need XML schemas when generating a service class.

In the catalog file, therefore, describe the mapping information of the WSDL location only.

(3) Example of mapping

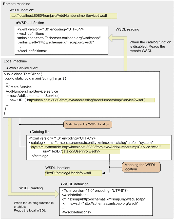
The following figure shows an example of mapping a WSDL location by using the catalog functionality, when generating a service class in a Web Services client.

Figure 27-2 Example of mapping a WSDL location

[Figure]

In the example in this figure, a remote WSDL location is specified in the argument of the constructor of the service class. The figure also shows the processes when the catalog functionality is disabled and enabled.

When the catalog functionality is disabled
The Web Services client on the local machine reads the remote WSDL and generates a service class.

When the catalog functionality is enabled
As per the information on mapping the catalog file, the Web Services client on the local machine maps the remote WSDL location specified in the arguments to a local WSDL location, reads the local WSDL and generates a Java code.