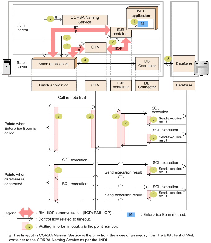
In the systems for executing batch applications, you can set up timeouts at the points shown in the following figure:
Figure 9-1 Points where a timeout can be set up
![[Figure]](FIGURE/ZU07B02.GIF)
The timeout specified at each point has a specific use that is described in the table below:
Table 9-2 Purpose of the timeout set up at each point and the default timeout settings
| Point |
Type of timeout |
Primary usage |
| 1 |
Timeout set up in the batch server for remotely invoking the Enterprise Bean (RMI-IIOP communication) and for invoking the JNDI Naming Service |
Detecting failures in the business processing (such as infinite loop and deadlocks) of the batch server or the communication path |
| 2# |
Timeout set up in the batch server for invoking the Enterprise Bean from CTM |
Detecting failures in the business processing (such as infinite loop and deadlocks) of the batch server or the communication path |
| 3 |
Timeout set up for the method execution time in the EJB that accesses the Enterprise Bean through invocation |
Detecting failures in the business processing (such as infinite loop and deadlock) of the J2EE server |
| 4 |
Timeout set up in the batch server for the database transaction |
Detecting failures in database server (such as, server is down or a deadlock has occurred) or preventing the extended exclusive use of resources |
| 5 |
Database timeout |
Detecting failures in database server (such as server is down or a deadlock has occurred) or preventing the extended exclusive use of resources |
- #
- This point exists only when you are using CTM. For a configuration in which CTM is not used, the range of point 2 extends from the time of execution of remote invocation of the EJB from the batch server to the EJB container, until the dispatch of execution result from the EJB container to the batch server.
The basic guidelines for setting up the above timeouts are as follows:
- The general rule for setting up a timeout value is the closer the point is to the source of invocation (batch server), the higher is the timeout value. Therefore, Hitachi recommends that you use the following relationship for setting up a timeout:
- Point 1 = Point 2 > Point 3 > Point 4 > Point 5
- When setting up a timeout value for points 1, 4, and 5, first check the amount of time normally taken by the invocation process, then calculate and set up a timeout value for each invocation process (business).
Points 1 to 5 can be divided into following two categories depending on their location in the system:
- Points (1 to 3) that must be considered during invocation of the Enterprise Bean
The items for which timeouts are to be set up at these points are same as the items that can be set up in back-end systems of the J2EE application execution platform. For details, see 8.6.3 Setting a timeout in the back-end system.
- Points (4 and 5) that must be considered when establishing a connection with the database
These points must be considered by classifying them furthermore into transaction timeout and database timeout.
For details about the transaction timeout, see 9.3.2 Setting up the transaction timeout.
The items for which the database timeouts are to be set up are same as the items that can be set up in the back-end systems of the J2EE application execution platform. For details, see 8.6.6 Setting the database timeout.
For details about the settings for each point, see 9.3.3 Tuning parameters for setting up the timeout for the batch application execution platform and 8.6.8 Tuning parameters for setting the timeout for the J2EE application execution platform.
- Reference note
- The default value of each point is as follows:
| Point |
Default value |
| 1 |
Not set up. Continues to wait for a response. |
| 2 |
A value same as point 1 is automatically inherited and set up when the Enterprise Bean is invoked. |
| 3 |
Not set up. A timeout does not occur. |
| 4 |
180 seconds |
| 5 |
Differs according to the type of the database and the location of setup of the timeout#
- For HiRDB
- Unlock waiting timeout: 180 seconds
- Response timeout: 0 seconds (The HiRDB client continues to wait until a response is received from the HiRDB server.)
- Request interval timeout: 600 seconds
- For an SQL Server
- Timeout while waiting to acquire memory: -1 (For details about the operations when -1 is specified, see the SQL Server documentation)
- Unlock waiting timeout: -1 (Continues to wait until the lock is released)
- For XDM/RD E2
- Unlock waiting timeout: None (The timeout period is not monitored)
- CPU timeout during SQL execution: 10 seconds
- SQL execution timeout: 0 seconds (The timeout period is not monitored)
- Transaction timeout: 600 seconds
- Response timeout: 0 seconds (The HiRDB client continues to wait until a response is received from the XDM/RD E2 server.)
|
- #
- In Oracle, there is no default value for the unlock waiting timeout.
All Rights Reserved. Copyright (C) 2013, Hitachi, Ltd.