uCosminexus Application Server, System Design Guide

[Contents][Glossary][Index][Back][Next]

3.16 TCP/UDP port numbers used by Application Server processes

This subsection describes the TCP/UDP port numbers used by Application Server processes.

When the port number is not explicitly defined, a port number is automatically assigned by Application Server to a port with the default value (Floating).

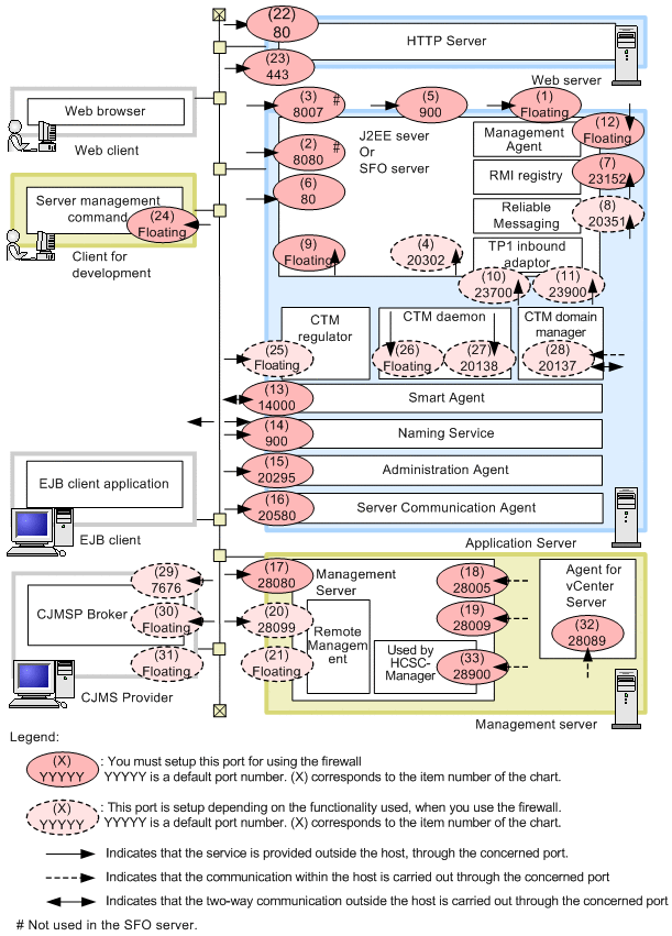
The following table describes the TCP/UDP port numbers used by Application Server. Depending on the OS being used, the firewall setting may be at the host level instead of the network level. In the case of such firewalls, filtering takes place for all communication other than that with the localhost (127.0.0.1), including communication within the same host. In such cases, even for the ports that communicate only within the host, you need to set the filter settings so as to permit that communication.

Table 3-4 TCP/UDP port numbers used by Application Server

No. Processes Explanation Default values
(1) J2EE server or SFO server Request reception port of an EJB container. (Floating)
(2) Management communication port.# 8080
(3) A port for request reception from the Web server (redirector).# 8007
(4) Transaction recovery processing communication port when using transaction services.
Required when using transaction services.
20302
(5) Request reception port of the Naming Service that is invoked by the in-process. 900
(6) Request reception port of in-process HTTP server.
Mandatory when using in-process HTTP server.
80
(7) Request reception port of the RMI registry. 23152
(8) A port for the event reception during application integration between multiple systems using shared queue. 20351
(9) Request reception port when acquiring operation information. (Floating)
(10) A port awaiting RPC request from OpenTP1. 23700
(11) A port awaiting the synchronization request from OpenTP1. 23900
(12) Management Agent A port used for the communication of Management agent. (Floating)
(13) Smart agent Port environment variable for communication of smart agent. 14000
(14) Naming Service Request reception port argument of Naming Service (use Cosminexus TPBroker). 900
(15) Administration Agent
Server Communication Agent
A port used by the Administration Agent in the communication with the Management Server. 20295
(16) A port used by Server Communication Agent for communicating with Virtual server manager. 20580
(17) Management Server An http port of the Management Server. 28080
(18) A port for termination request of Management Server.
Required for communication within the host.
28005
(19) A port for internal communication of Management Server.
Required for communication within the host.
28009
(20) A port for connection to the Manager remote management function. 28099
(21) A port for client connection to the Manager remote management function. (Floating)
(22) Cosminexus HTTP Server An http port of Cosminexus HTTP Server. 80
(23) An https port of Cosminexus HTTP Server. 443
(24) Server management command A port with which the server management command communicates with the J2EE server. (Floating)
(25) CTM regulator Basic value of the port where CTM regulator receives requests from the EJB client. Use basic value + process count only.
Mandatory when using CTM.
(Floating)
(26) CTM daemon Port where the CTM daemon receives the requests from the EJB client.
Mandatory when using CTM.
(Floating)
(27) Port for communication by CTM daemon with other daemon or J2EE server.
Mandatory when using CTM.
20138
(28) CTM domain manager Port for communication by CTM domain manager with other CTM domain manager.
Mandatory when using CTM, to communicate TCP and UDP (broadcast).
20137
(29) CJMSP Broker Port of broker of Cosminexus JMS provider for receiving requests from resource adapter or commands. 7676
(30) Port of broker of Cosminexus JMS provider for establishing connection with resource adapter. (Floating)
(31) Port of broker of Cosminexus JMS provider for establishing connection with commands. (Floating)
(32) Management Server Virtual server manager (Management Server) of 08-50 mode is a process port (Agent for vCenter Server), which runs internally to connect to vCenter Server. 28089
(33) Internal communication port of Management Server used from HCSC-Manager. 28900

#
Not used by SFO server.

The following figure shows the TCP/UDP port numbers used by the Application Server process. (x) corresponds to the item numbers in the table:

Figure 3-69 TCP/UDP port numbers used by Application Server

[Figure]

Note: For other legend items, see 3.2 Description of the system configuration.

The following table lists the locations for specifying port numbers. The item number in the table corresponds to the item number in the figure.

Table 3-5 Locations for specifying the TCP/UDP port numbers used in Application Server

No. Definition files Setup target Parameter name#1
(1) Easy Setup definition file Logical J2EE server (j2ee-server)
Logical SFO server (sfo-server)
vbroker.se.iiop_tp.scm.iiop_tp.listener.port
(2) Easy Setup definition file Logical J2EE server (j2ee-server) ejbserver.http.port
(3) Easy Setup definition file Logical J2EE server (j2ee-server) webserver.connector.ajp13.port
(4) Easy Setup definition file Logical J2EE server (j2ee-server)
Logical SFO server (sfo-tier)
ejbserver.distributedtx.recovery.port
(5) Easy Setup definition file Logical J2EE server (j2ee-server)
Logical SFO server (sfo-tier)
inprocess.ns.port
(6) Easy Setup definition file Logical J2EE server (j2ee-server) webserver.connector.inprocess_http.port
(7) Easy Setup definition file Logical J2EE server (j2ee-server)
Logical SFO server (sfo-server)
ejbserver.rmi.naming.port
(8) Connector attribute file Cosminexus RM RMSHPort#3 specified in the <config-property> tag#2
(9) Easy Setup definition file Logical J2EE server (j2ee-server)
Logical SFO server (sfo-server)
ejbserver.rmi.remote.listener.port
(10) Connector property file TP1 inbound adapter scd_port#4 specified in <config-property> tag#3
(11) Connector property file TP1 inbound adapter scd_port#4 specified in <config-property> tag#3
(12) Easy Setup definition file Logical J2EE server (j2ee-server)
Logical SFO server (sfo-server)
mngagent.connector.port
(13) Easy Setup definition file Logical smart agent (smart-agent) smartagent.port
(14) Easy Setup definition file Logical J2EE server (j2ee-server)
Logical SFO server (sfo-server)
ejbserver.naming.port
(15) Adminagent.properties Administration Agent adminagent.adapter.port key
(16) sinaviagent.properties #4 Server Communication Agent sinaviagent.port key
(17) mserver.properties Management Server webserver.connector.http.port key
(18) mserver.properties Management Server webserver.shutdown.port key
(19) mserver.properties Management Server webserver.connector.ajp13.port key
(20) mserver.properties Management Server com.cosminexus.mngsvr.management.port key
(21) mserver.properties Management Server com.cosminexus.mngsvr.management.listen.port key
(22) Easy Setup definition file Logical Web server (web-server) Listen
(23) Easy Setup definition file Logical Web server (web-server) Listen
(24) usrconf.properties (system property file for server management command) Server management command vbroker.se.iiop_tp.scm.iiop_tp.listener.port key
(25) Easy Setup definition file Logical CTM (component-transaction-monitor) ctm.RegOption
(26) Easy Setup definition file Logical CTM (component-transaction-monitor) ctm.EjbPort
(27) Easy Setup definition file Logical CTM (component-transaction-monitor) ctm.port
(28) Easy Setup definition file Logical CTM domain manager (ctm-domain-manager) cdm.port
(29) config.properties CJMSP Broker imq.portmapper.port key
(30) config.properties CJMSP Broker imq.jms.tcp.port key
(31) config.properties CJMSP Broker imq.admin.tcp.port key
(30) Easy Setup definition file Logical J2EE server (j2ee-server) ejbserver.jca.adapter.tp1.bind_host key
(32) vmx.properties Virtual server manager of 08-50 mode (Management Server) vmx.vcenterserver.agent.port key
(33) mserver.properties Management Server ejbserver.naming.port key

Legend:
--: Not applicable

#1
If the setup file is an Easy Setup definition file, specify the value specified in <param-name> in the <configuration> tag.

#2
RMSHPort is a configuration property specified in the property definition of the resource adapter Cosminexus RM. For details about RMSHPort, see 6. Configuration Properties in the manual Cosminexus Reliable Messaging.

#3
scd_port and trn_port are the configuration properties specified in the property definition of the resource adapter TP1 inbound adapter. For details about scd_port and trn_port, see 4.12.2 Setting up a resource adapter in the uCosminexus Application Server Common Container Functionality Guide.

#4
For details about Server Communication Agent, see the documents related to Server Communication Agent.

Reference note
The following table describes the locations for specifying TCP/UDP port numbers when setting up Application Server:

Table 3-6 Locations for specifying TCP/UDP port numbers when setting up Application Server

No. Setup location when setting up by editing the file
(1) vbroker.se.iiop_tp.scm.iiop_tp.listener.port key in usrconf.properties
(2) ejbserver.http.port key in usrconf.properties
(3) webserver.connector.ajp13.port key in usrconf.properties
(4) ejbserver.distributedtx.recovery.port key in usrconf.properties
(5) ejbserver.naming.port key in usrconf.properties
(6) webserver.connector.inprocess_http.port key of usrconf.properties
(7) ejbserver.rmi.naming.port key in usrconf.properties
(8) RMSHPort#1 specified in the <config-property> tag of the Connector property file
(9) ejbserver.rmi.remote.listener.port key of usrconf.properties
(10) scd_port specified in the <config-property> tag of the resource adapter of Connector property file of TP1 inbound adapter
(11) trn_port specified in the <config-property> tag of the resource adapter of Connector property file of TP1 inbound adapter
(12) mngagent.connector.port key in the mngagent.real-server-name.properties file
(13) Environment variable OSAGENT_PORT
(14)
  • When auto-starting CORBA Naming Service in in-process or out-process
    ejbserver.naming.port key of usrconf.properties
  • When manually starting CORBA Naming Service
    Specify -Dvbroker.se.iiop_tp.scm.iiop_tp.listener.port=port-number in the command argument of the nameserv command.
(15) adminagent.adapter.port key in adminagent.properties
(16) sinaviagent.port key in sinaviagent.properties
(17) webserver.connector.http.port key in mserver.properties
(18) webserver.shutdown.port key in mserver.properties
(19) webserver.connector.ajp13.port key in mserver.properties
(20) com.cosminexus.mngsvr.management.port key in mserver.properties
(21) com.cosminexus.mngsvr.management.listen.port key in mserver.properties
(22) Listen directive or Port directive of httpsd.conf
(23) Listen directive or Port directive of httpsd.conf
(24) vbroker.se.iiop_tp.scm.iiop_tp.listener.port key in usrconf.properties (system properties file for server management commands)
(25) Argument of the ctmregltd command or ctmstart command - CTMEjbPort
(26) Argument of the ctmstart command - CTMEjbPort
(27) Argument of the ctmstart command - CTMPort
(28) Argument of the ctmdmstart command - CTMPort.
(29) imq.portmapper.port key in config.properties
(30) imq.jms.tcp.port key in config.properties
(31) imq.admin.tcp.port key in config.properties
(32) vmx.vcenterserver.agent.port key in vmx.properties
(33) ejbserver.naming.port key in mserver.properties

#1
RMSHPort is a configuration property specified in the property definition of the resource adapter Cosminexus RM. For details about RMSHPort, see 6. Configuration Properties in the manual Cosminexus Reliable Messaging.

#2
For the details about Server Communication Agent, see the documents related to Server Communication Agent.

Note
Notes on the standby port for a server (In UNIX)
In UNIX, when all the following conditions are satisfied, a connection might be successfully established with a TCP port that is not in a standby status:
  • An attempt is made to establish a connection with a port that is not in a standby status
  • The host itself is the connection target, and the port is in the range of the temporary port numbers (the range of port numbers that are dynamically allocated by the OS)
When this event occurs, the assumed process communication cannot be executed and a timeout occurs. To avoid this event, specify a value outside the range of the temporary port numbers as the standby port of the server. You can check the range of the temporary port numbers in the following files:

In AIX
Minimum value (32768): no -o tcp_ephemeral_low
Maximum value (65535): no -o tcp_ephemeral_high

In Linux
/proc/sys/net/ipv4/ip_local_port_range
For details on how to set up the standby port of a server, see the documentation for the OSs.