uCosminexus Application Server, System Setup and Operation Guide

[Contents][Glossary][Index][Back][Next]

1.1.3 Smart Composer functionality

Smart Composer functionality is a tool for batch setup and operations of the execution environment of J2EE applications or batch applications, just by defining the configuration of multiple hosts or servers as well as the environment settings in a file and executing the commands. The templates of the XML format files that are used in the Smart Composer functionality are already provided. Also, you can set up the system by adding the settings decided upon in the detailed design. This is suitable for setting up the systems with a patterned configuration that have the same processes or settings.

As you set up the system using the files, you need not repeat the same setting operations for the number of times equal to the number of the hosts or servers. You can maintain the settings information of the set system as evidence. As you can perform tasks such as starting or stopping the system, changing the batch settings, expansion (scale-out), narrowing (scale-in), for each server in a batch, you can perform operations such as stopping only some operations, or expanding (scale-out) the system while performing the operations.

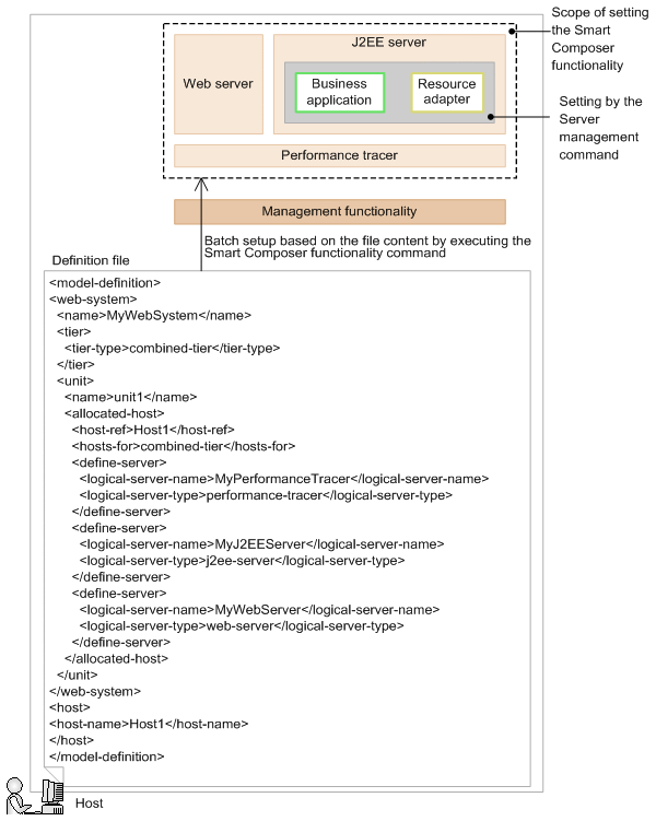
The following figure shows an example of the system set up by using the Smart Composer functionality:

Figure 1-3 Example of the system setup by using the Smart Composer functionality

[Figure]

Define a host or a server configuration and the environment settings for each server in the definition file of the Smart Composer functionality. You can set up a system by executing the Smart Composer functionality commands, with the Smart Composer functionality definition file as an input source. Set resource adapters and business applications required for connecting to the database, using other commands (server management commands) after setting up the system by the Smart Composer functionality. You must set up the management functionality before using the Smart Composer functionality.