uCosminexus Application Server, First Step Guide

[Contents][Glossary][Back][Next]

2.8.5 Creating a table

Create the table to be used with the sample project (Bank).

Note
Before creating a table, confirm the existence of the following conditions:
  • The embedded database is running
    For details about how to start the embedded database, see 2.7 Starting the database.
  • The J2EE server has stopped
    Make sure that the status of InstantJ2EEServer at localhost is Stopped in the Servers view.

Operation procedure

To create the table to be used with the sample project (Bank):

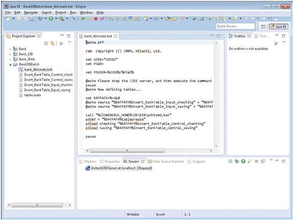
  1. In the Project Explorer view, select BankDBBatch, and then bank_tblcreate.bat. Next, right click to select Open with, and then Text Editor.
    The bank_tblcreate.bat file is opened in the Text Editor of Eclipse.

    [Figure]

  2. Confirm that the user ID specified in the fifth row and the password specified in the sixth row of the bank_tblcreate.bat file are as follows:
    set USER="USER1"
    set PSWD=
    After confirmation, close the Text Editor of Eclipse.
  3. In the Project Explorer view, select BankDBBatch, and then bank_tblcreate.bat. Next, choose Open with, Default Editor by right click.
    The Command Prompt will start, and the contents of the bank_tblcreate.bat file will execute. When the table for the sample project (Bank) is created, a message indicating that the table has been created successfully will be displayed in the Command Prompt.
    Reference note
    When you successfully create a table, the return code 0 is displayed.

At this stage, the table to be used with the sample project (Bank) is created.