JP1/IT Resource Management - Manager 運用ガイド
![[目次]](FIGURE/CONTENT.GIF)
![[索引]](FIGURE/INDEX.GIF)
![[前へ]](FIGURE/FRONT.GIF)
4.1.2 要件に合致するホストの予約状況を確認し,提供可能な物理ホストまたは仮想ホストを予約する
ホストの予約は,スケジュール画面から表示される予約画面で実行します。
図4-1 予約画面の表示例
![[図データ]](FIGURE/UN040010.GIF)
■操作
- [スケジュール]タブを選択する。
- [スケジュールメニュー]からITリソース利用者が所属する業務グループを選択する。
- [アクション]メニューから[予約追加]を選択する。
- 予約画面で予約名を入力する。
- [ホスト検索]ボタンをクリックする。
- ホスト検索画面の[検索条件]エリアで,予約期間,リソース,スペックを入力して[検索]ボタンをクリックする。
- [検索結果]エリアから,予約したいホストのチェックボックスをチェックして[OK]ボタンをクリックする。
検索条件のリソースにホストリソースを指定,種別に仮想ホストを指定,およびスペックのメモリに0.25GB単位以外を指定して検索された,HVM上の仮想ホストを選択した場合,検索条件に指定したメモリを0.25GB単位に切り上げた仮想ホストが予約画面に追加されます。また,検索条件のメモリに999.75GBを超える値を指定して検索された,HVM上の仮想ホストを選択した場合,メモリを999.75GBに切り下げた仮想ホストが予約画面に追加されます。
- ホスト検索画面でリソースプールを選択した場合は,予約画面の[ホスト詳細]タブを選択する。
リソースプールを選択していない場合は,手順13に進んでください。
- [ホスト詳細]タブで未構築の仮想ホストをチェックし,[アクション]メニューから,[ホスト名設定]を選択する。
- [ホスト名設定]画面で,ホスト名を入力して[OK]ボタンをクリックする。
- [ホスト詳細]タブで未構築の仮想ホストをチェックし,[アクション]メニューから,[管理IPアドレス設定]を選択する。
- [IPアドレス選択]画面で,管理IPアドレスを選択して[OK]ボタンをクリックする。
- 予約画面で,追加されたホストのチェックボックスをチェックし,[期間とタスク]ボタンをクリックする。
- [期間とタスク設定]画面で[ホストの選択]からホストを選択して,[期間の追加]ボタンをクリックする。
- [ホスト名の期間設定]エリアへ期間が追加されたら,予約の種別や予約期間を設定する。
- 仮想ホストを予約する場合,割り当て期間に予約したいスペック(CPUクロック数,CPUコア数,およびメモリ)を指定する。
物理ホストおよびHAクラスタに対してこの操作は実行できません。
HVM上の仮想ホストのメモリを指定する場合,0.25GB単位で入力してください。
ここで指定したスペックでは仮想ホストのスペックを変更できません。仮想ホストのスペックを変更したい場合は,「4.4.2(3)(b) 仮想ホストのスペックを変更する」を参照してください。
- タスクを設定したい場合は,[期間とタスク設定]画面の[ホストの選択]から,タスクを設定するホストを選択する。
タスクを設定しない場合は,手順19に進んでください。
- 保守期間のチェックボックスをチェックし,[タスクの追加]ボタンをクリックする。
- タスク一覧エリアへタスクが追加されたら,タスクの内容を設定する。
- [期間とタスク設定]画面で[OK]ボタンをクリックする。
- 予約画面で予約内容を確認して,[OK]ボタンをクリックする。
便利メモ
- 設定した予約内容が実行できるかどうか,次のタイミングでチェックされます。
- ITリソースを予約するときのチェック(空きリソースの検索)
- 指定した期間とスペックを満たすITリソースを検索し,予約できるITリソースを検索します。
- チェックは,ホスト検索画面で[検索]ボタンをクリックしたタイミングで実行されます。
- チェック対象は,物理ホスト,仮想ホスト,HAクラスタグループおよびリソースプールです。チェック対象の詳細については,マニュアル「JP1/IT Resource Management - Manager 設計・構築ガイド」のITリソースの割り当て予約についての説明を参照してください。
- 予約が確定したときのチェック
- 予約を登録または更新したときに設定した予約スペックで,ITリソースを割り当てられるかどうかをチェックします。
- チェックは,予約画面で[OK]ボタンをクリックしたタイミングで実行されます。
- チェック対象は,物理ホスト,仮想ホスト,HAクラスタグループおよびリソースプールです。チェック対象の詳細については,マニュアル「JP1/IT Resource Management - Manager 設計・構築ガイド」のITリソースの割り当て予約についての説明を参照してください。
- マイグレーションするときのチェック
- 仮想ホストをマイグレーションするときに,マイグレーション先のリソースプールに空きがあるかどうかをチェックします。
- チェックは,[リソースプール選択]画面を表示するタイミングで実行されます。
- チェック対象は,マイグレーション先の候補となるリソースプールです。
- マイグレーション先のリソース量のチェック
- 仮想ホストをマイグレーションしたときに,マイグレーション先のリソースプールの予約スペックが,リソースプールの総リソース量を超えないかどうかをチェックします。
- 総リソース量を超える場合,現在の日時以降で最初に総リソース量を超える日時を通知します。ITリソース利用者は通知内容を確認し,総リソース量を超える日時に問題がないかどうか確認してください。問題がない場合,次の対処をすると「マイグレーション」タスクを登録できます。
- マイグレーション先のリソースプール上で予約されたスペックを調整する
- 総リソース量を超える前に,再度マイグレーションする
- チェックは,[リソースプール選択]画面または[マイグレーション種別選択]画面で[OK]ボタンをクリックしたタイミングで実行されます。
- チェック対象は,稼働する仮想ホストに設定された予約スペック,およびマイグレーション先のリソースプールで予約されたリソースの予約スペックの合計値です。
- 仮想ホストの定時チェック
- 近日中に開始する仮想ホストの予約スペックが確保できるかどうかをチェックします。
- 仮想ホストの予約スペックを確保できない場合,対処するまで,チェックのたびにイベントが発行されます。
- チェックは,毎日定時に実行されます。チェックの開始時間は,設定画面の[監視間隔設定]にある[予約監視]で設定できます。また,チェック範囲は,ユーザー設定プロパティファイル(jp1itrm.properties)の「SE.reservation.rangeOfDailyCheck」で設定できます。詳細については,マニュアル「JP1/IT Resource Management - Manager リファレンス」を参照してください。
- チェック対象は,ユーザー設定プロパティファイル(jp1itrm.properties)で設定した期間内に割り当て期間が開始する仮想ホストです。
- 利用期間の直前のチェック
- 割り当てたITリソースが利用できるかどうかを,利用期間の直前にチェックします。
- ITリソースが利用できるかどうかは,次の観点でチェックします。
- 対象となるITリソースの監視状態の分類が,「監視」または「監視停止」であるか
- 対象となるITリソースの監視状態の分類が「監視」の場合,状態が「正常」であるか
- 割り当てたITリソースが利用できない場合,対処するまで,チェックのたびにイベントが発行されます。
- チェックは,JP1/ITRMを起動してから1時間ごとのタイミングで実行されます。チェック範囲は,ユーザー設定プロパティファイル(jp1itrm.properties)の「SE.reservation.rangeOfHourlyCheck」で設定できます。詳細については,マニュアル「JP1/IT Resource Management - Manager リファレンス」を参照してください。
- チェック対象は,ユーザー設定プロパティファイル(jp1itrm.properties)で設定した期間内に利用期間が開始するITリソースです。予約対象によって次のように異なります。
表4-2 チェック対象
| 予約対象 |
チェック対象 |
| 物理ホスト |
予約した物理ホスト |
| 既存の仮想ホスト |
予約した仮想ホスト |
| 新規の仮想ホスト |
仮想ホストが動作する仮想化ソフトウェア |
| HAクラスタ |
HAクラスタを構成する物理ホストおよび仮想ホスト |
■設定項目
- 予約画面
- ホストを予約する画面です。予約名には,予約の内容を表すキーワードを入れておくと,スケジュール画面で予約をフィルタリングする際に便利です。
- [ホスト詳細]タブ
- 予約画面に追加されたホストの詳細情報が表示されます。仮想ホストを新たに構築する場合,[ホスト詳細]タブでホスト名と管理IPアドレスを設定する必要があります。
- [スケジュール]タブ
- 予約画面に追加されたホストの予約期間が表示されます。
- [タスク]タブ
- 予約画面に追加されたホストのタスクが表示されます。
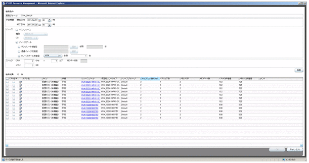
- ホスト検索画面
- ITリソース利用者が所属する業務グループ,予約期間および必要なスペックなどを指定すると,使用できるホストが一覧で表示される画面です。
図4-2 ホスト検索画面の表示例
![[図データ]](FIGURE/UN040012.GIF)
- 検索結果から予約したいホストをチェックして,[OK]ボタンをクリックすると,予約画面にホストが追加されます。
- [予約期間]
- ホストを予約する期間を指定します。
- [リソース]
- [ホストリソース]
作成済みのホストを予約したい場合に指定します。
- [リソースプール]
仮想ホストを新たに構築したい場合に指定します。
- [テンプレートを指定]
仮想ホストを仮想イメージテンプレートから構築する場合に指定します。台数には,1つのリソースプールに構築する仮想ホストの数を指定します。
仮想イメージテンプレートを選択すると,仮想イメージテンプレートのデフォルト値が[スペック]に自動で設定されます。
- [退避イメージを指定]
退避イメージを復元して,仮想ホストを構築する場合に指定します。
- [リソースプールを指定]
指定したリソースプールに,仮想ホストを構築したい場合に指定します。台数には,1つのリソースプールに構築する仮想ホストの数を指定します。
- [スペック]
- 必要なスペックを指定します。[リソース]で[ホストリソース]を選択した場合,NICポート数を指定できます。NICポート数は,JP1/ITRMで取得したネットワークアダプタのうち,アダプタ種別がportとslaveであるアダプタの数です。
- [検索結果]
- 検索結果は次のとおり表示されます。項目ごとにソートすることもできます。
- 物理ホストおよびHAクラスタグループ
CPUクロック数の降順で表示されます。
- 仮想ホスト
CPU評価値の降順で表示されます。CPUの評価値は,スペックに余裕があるほど高い値になります。[検索結果]エリアに表示されるメモリ評価値も,CPU評価値と同様にメモリの余裕を表す値で,数値が高いほどメモリに余裕があることを示します。
また,[リソースプール]や[仮想化ソフトウェア]列に表示される,括弧で囲まれた数字は,該当のリソースプールや仮想化ソフトウェア上で,指定したスペックの仮想ホストを構築できる数です。また,HVM上で動作する仮想ホストの場合,[CPU占有]のチェックボックスが表示されます。[CPU占有]のチェックボックスをチェックすると,検索条件のCPUクロック数に関係なく,仮想化ソフトウェアのCPUクロック数が,予約する仮想ホストのスペックに設定されます。ただし,CPUコア数は変更されません。
- [ホスト名設定]画面
- 新たに構築する仮想ホストのホスト名を設定する画面です。
- [IPアドレス選択]画面
- JP1/ITRMで管理しているIPアドレスの範囲の中から,仮想ホストに付与する未使用のIPアドレスを選択する画面です。
図4-3 [IPアドレス選択]画面の表示例
![[図データ]](FIGURE/UN040013.GIF)
- JP1/ITRMで管理しているIPアドレスの範囲とは,設定画面の[探索条件設定]エリアにある,[探索範囲]で設定したIPアドレスの範囲です。未使用のIPアドレスとは,JP1/ITRMで管理しているIPアドレスの範囲から,探索機能で発見したITリソースで使われているIPアドレスを除いたものです。
- [期間とタスク設定]画面
- 予約画面に追加したホストについて,予約の種別や期間,タスクなどを設定する画面です。
図4-4 [期間とタスク設定]画面の表示例
![[図データ]](FIGURE/UN040014.GIF)
- [ホストの選択]
- 予約画面で選択したホストがプルダウンメニューで表示されます。[ホスト名の期間設定]で期間の種別などを設定したいホストを選択します。
- [ホスト名の期間設定]
- [ホストの選択]で選択したホストの予約期間を,保守期間や利用期間など,どの種別で予約するか設定します。利用期間はITリソース利用者が実際にホストを使う期間です。保守期間はITリソース管理者がホストの準備やメンテナンスなどを行う期間です。ホストにタスクを設定したい場合は,保守期間を設定してください。
- また,ホストの予約期間には,CPUクロック数,CPUコア数,およびメモリを設定してください。
- スケールアップやスケールダウンなどでスペックが変更となっても,登録済みの予約スペックには反映されません。
- 予約スペックを合わせたい場合は,次のように対処してください。
- 物理ホストの予約スペックを合わせたい場合
予約をし直してください。
- 仮想ホストの予約スペックを合わせたい場合
予約スペックを変更してください。
- [期間名のタスク設定]
- [ホスト名の期間設定]で選択した保守期間へのタスクを設定します。作業種別を[自動]としたタスクは,実行予定時間に自動で実行されます。[手動]としたタスクは,タスク画面からタスクを手動で実行できるようになります。手動で実行するタスクも設定しておくと,タスク画面でいつどんなタスクを実行するのか管理できて便利です。
All Rights Reserved. Copyright (C) 2010, 2012, Hitachi, Ltd.