Job Management Partner 1/Automatic Job Management System 3 Troubleshooting

[Contents][Glossary][Index][Back][Next]


Appendix B.1 Configuration of processes

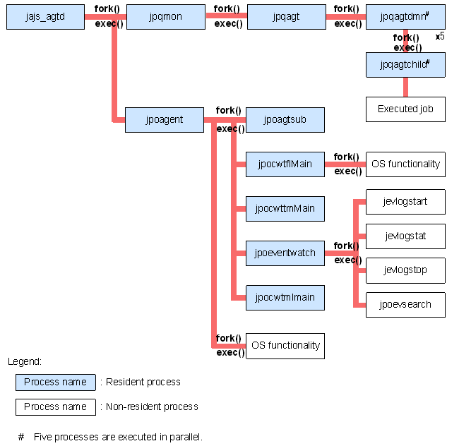
The figure below shows the configuration of JP1/AJS3 processes (UNIX). The figure illustrating the overall relationship between parent and child processes should be helpful in monitoring processes.

Organization of this subsection
(1) Processes in the standard configuration (UNIX)
(2) Processes in the compatible ISAM configuration (UNIX)

(1) Processes in the standard configuration (UNIX)

Figure B-1 JP1/AJS3 processes (UNIX) (parent and child processes)

[Figure]

Figure B-2 JP1/AJS3 processes (child and detail processes) (1/3)

[Figure]

Figure B-3 JP1/AJS3 processes (child and detail processes) (2/3)

[Figure]

Figure B-4 JP1/AJS3 processes (child and detail processes) (3/3)

[Figure]

(2) Processes in the compatible ISAM configuration (UNIX)

Figure B-5 JP1/AJS3 processes (parent and child processes)

[Figure]

Figure B-6 JP1/AJS3 processes (child and detail processes) (1/2)

[Figure]

Figure B-7 JP1/AJS3 processes (child and detail processes) (2/2)

[Figure]

[Contents][Back][Next]


[Trademarks]

Copyright (C) 2009, 2010, Hitachi, Ltd.
Copyright (C) 2009, 2010, Hitachi Solutions, Ltd.