Job Management Partner 1/Automatic Job Management System 3 Overview
The properties that you use to define how to monitor AJS3 unit monitored objects defined under a business scope are called monitoring properties. You can define the following three properties.
- Monitoring method
- Method of displaying a hold plan
- Monitoring interval
- Organization of this subsection
- (1) Setting the monitoring method.
- (2) Displaying a hold plan
- (3) Setting the monitoring interval
(1) Setting the monitoring method.
There are four monitoring methods available. You choose a method based on two factors: the range of generations to monitor for a jobnet, and the order of priority in which different status levels are displayed for the monitored generations. The four monitoring methods are as follows.
- Prioritize current time
- Prioritize all unit times
- Prioritize current time schedules
- Prioritize all unit time schedules
Each monitoring method is described below. The description is divided into the following two sections: covering the range of generations to monitor for a jobnet, and the order of priority in which different status levels are displayed.
If version 06-71 of JP1/AJS2 - Manager is running as the manager host where the jobnet you are monitoring is defined, you cannot monitor the jobnet while the monitoring mode is set to Prioritize current time schedules or Prioritize all unit time schedules. The status of the AJS3 unit monitored objects will appear as Unknown.
(a) Setting the range of generations to monitor in JP1/AJS3 Console
Jobnets, which are the basis of AJS3 unit monitored objects, consist of multiple generations. Each generation has its own status. You therefore need to decide the range of generations you want to monitor for a jobnet.
- Monitor current day
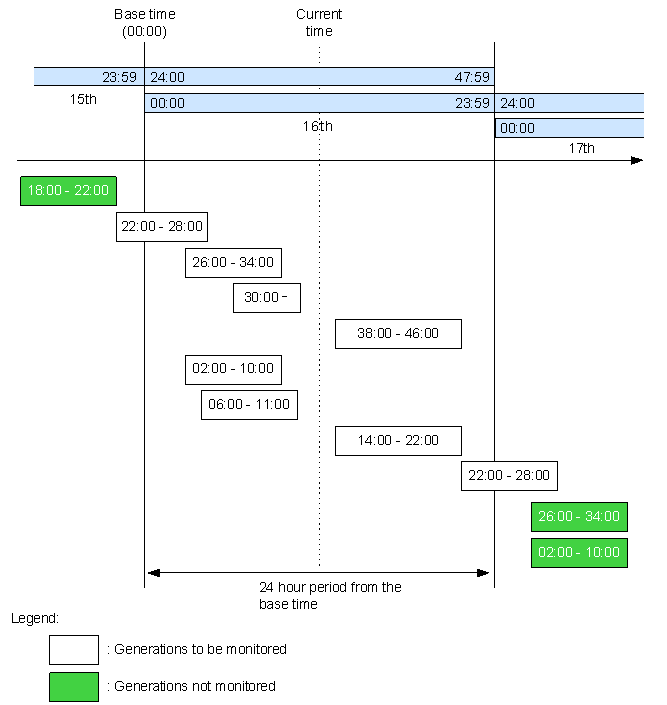
With the monitor current day option, JP1/AJS3 Console monitors all generations within a period of 24 hours from the base time.
The following figure shows an example of monitoring the current day.
Figure 7-9 Example of monitoring the current day
When a generation extends beyond the current day, it is considered to be within the 24-hour period from the base time and is monitored.
The following figure shows an example of monitoring the current day when a generation extends beyond the 24-hour period.
Figure 7-10 Example of monitoring the current day (when a generation extends beyond the 24-hour period)
If a generation that ran on the previous day or earlier is rerun, and the new start time or end time falls within the 24-hour period from the base time, it will also be monitored.
The following figure shows an example of monitoring the current day when a preceding generation is rerun.
Figure 7-11 Example of monitoring the current day (when a preceding generation is rerun)
Note that even if the jobnet you are monitoring is on a 48-hour processing cycle, JP1/AJS3 Console will only monitor the generations that fall within the 24-hour period from the base time.
The following figure shows an example of monitoring the current day when the jobnet has a 48-hour processing cycle.
Figure 7-12 Example of monitoring the current day (with a 48-hour processing cycle)
- Monitor all generations
With the monitor all generations option, JP1/AJS3 Console monitors every generation in the monitored jobnets.
The following figure shows an example of monitoring all generations.
Figure 7-13 Example of monitoring all generations
There are two methods of prioritizing the status levels displayed for monitored objects. The first prioritizes results over schedules, while the second prioritizes schedules over results.
The following table describes the display priority for each monitoring method.
Table 7-3 Display priority for monitoring methods
Monitoring method Display priority Prioritize current time Prioritize results over schedules
Prioritize all unit times Prioritize current rime schedules Prioritize schedules over results
Prioritize all unit time schedules The following tables show the order of priority in which different statuses are displayed.
- If you prioritize results over schedules
If you prioritize results, JP1/AJS3 Console displays the generations in the following order of priority, according to their statuses.
Table 7-4 Display priority of statuses when results are prioritized
Priority Status of monitored generation When more than one generation has the same status 1 (highest) Now running Prioritize according to closeness of start time (re-execution start time) to current time 2 Being held Prioritize according to closeness of scheduled start time to current time 3 Waiting for start time#
(re-execution time)Prioritize according to which generation will reach the start time first 4 Shutdown -- 5 Results Prioritize according to closeness of end time to current time (includes rerun generations) 6 Now monitoring Prioritize according to closeness of start time to current time 7 (lowest) Scheduled Prioritize according to closeness of scheduled start time to current time
- #
- Only generations awaiting re-execution are given Waiting for start time status, which has a higher display priority than normal generations. Normal generations that are waiting for start time are included under Scheduled.
- If you prioritize schedules over results
If you prioritize schedules, JP1/AJS3 Console displays the generations in the following order of priority, according to their statuses.
Table 7-5 Display priority of statuses when schedules are prioritized
Priority Status of monitored generation When more than one generation has the same status 1 (highest) Now running Prioritize according to closeness of start time (re-execution start time) to current time 2 Being held Prioritize according to closeness of scheduled start time to current time 3 Waiting for start time#
(re-execution time)Prioritize according to which generation will reach the start time first 4 Shutdown -- 5 Now monitoring Prioritize according to closeness of start time to current time 6 Scheduled Prioritize according to closeness of scheduled start time to current time 7 (lowest) Results Prioritize according to closeness of end time to current time (includes rerun generations)
- #
- Only generations awaiting re-execution are given Waiting for start time status, which has a higher display priority than normal generations. Normal generations that are waiting for start time are included under Scheduled.
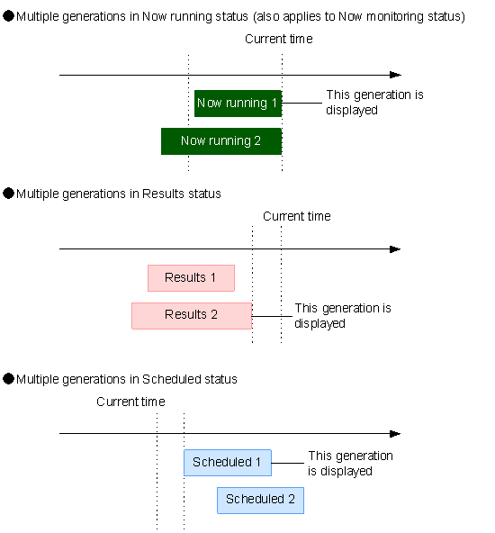
You can see from these two tables that generations with the Now running status are displayed with the highest priority. If more than one generation has the same status, they are prioritized in order from the generation with the start time, scheduled start time, or end time that is closest to the current time.
The following figure shows the generation that is displayed when more than one generation has the same status.
Figure 7-14 Display example for when more than one generation has the same status
(c) Examples of status display when results are prioritized and when schedules are prioritized
Examples of the status displayed for a generation in the case where results are prioritized, and the case where schedules are prioritized, are shown below.
n Past results and future plans for jobnets and the status displayed in JP1/AJS3 Console
The following table shows the status levels (including past results and future plans) of the generations within the range being monitored, and the status displayed for the generations in JP1/AJS3 Console.
Table 7-6 Status levels (including past results and future plans) for each generation and the status displayed for the AJS3 unit monitored object
Status of each generation (including past results and future plans) Status displayed for AJS3 unit monitored object Previous day and earlier Current day Next day and later Prioritize results Prioritize schedules Past Present Future Current day All generations Current day All generations Not registered Not registered Not registered Not registered Not registered Not registered Not registered Not registered Not registered -- -- -- -- -- Not sched. to exe. Not sched. to exe. Not sched. to exe. Not sched. to exe. Results -- -- -- -- Not sched. to exe. Results Not sched. to exe. Results -- Results -- -- -- Results Results Results Results -- -- Now running -- -- Now running Now running Now running Now running -- -- -- Scheduled -- Scheduled Scheduled Scheduled Scheduled -- -- -- -- Scheduled Not sched. to exe. Scheduled Not sched. to exe. Scheduled Results 1 Results 2 Now running Scheduled1 Scheduled2 Now running Now running Now running Now running Results 1 Results 2 -- -- -- Results 2 Results 2 Results 2 Results 2 Results -- Now running -- -- Now running Now running Now running Now running Results -- -- Scheduled -- Scheduled Results Scheduled Scheduled Results -- -- -- Scheduled Not sched. to exe. Results Not sched. to exe. Scheduled -- Results Now running -- -- Now running Now running Now running Now running -- Results -- Scheduled -- Results Results Scheduled Scheduled -- Results -- -- Scheduled Results Results Results Scheduled -- -- Now running Scheduled -- Now running Now running Now running Now running -- -- Now running -- Scheduled Now running Now running Now running Now running -- -- -- Scheduled1 Scheduled2 Scheduled1 Scheduled1 Scheduled1 Scheduled1 Results 1 Results 2 Now running -- -- Now running Now running Now running Now running Results 1 Results 2 -- Scheduled -- Results 2 Results 2 Scheduled Scheduled Results 1 Results 2 -- -- Scheduled Results 2 Results 2 Results 2 Scheduled Results -- Now running Scheduled -- Now running Now running Now running Now running Results -- Now running -- Scheduled Now running Now running Now running Now running Results -- -- Scheduled1 Scheduled2 Scheduled1 Results Scheduled1 Scheduled1 -- Results Now running Scheduled -- Now running Now running Now running Now running -- Results Now running -- Scheduled Now running Now running Now running Now running -- Results -- Scheduled 1 Scheduled 2 Results Results Scheduled 1 Scheduled 1 -- -- Now running Scheduled 1 Scheduled 2 Now running Now running Now running Now running Results 1 Results 2 Now running Scheduled -- Now running Now running Now running Now running Results 1 Results 2 Now running -- Scheduled Now running Now running Now running Now running Results 1 Results 2 -- Scheduled 1 Scheduled 2 Results 2 Results 2 Scheduled 1 Scheduled 1 Results -- Now running Scheduled 1 Scheduled 2 Now running Now running Now running Now running -- Results Now running Scheduled 1 Scheduled 2 Now running Now running Now running Now running
- Legend:
- -- : No generation present
If there are no generations (including past results and future plans) inside the range that you are monitoring, JP1/AJS3 Console displays the status Not scheduled to execute. JP1/AJS3 Console does not display generations with the status Waiting for start condition.
n Status levels displayed for jobnets with defined start conditions
If a jobnet being monitored has a defined start condition, the status is displayed as follows.
Table 7-7 Status display for jobnets with start conditions
Start condition fulfilled? Status Status displayed for AJS3 unit monitored object Start condition Root jobnet Prioritize results Prioritize schedules Not fulfilled Now monitoring Wait for start cond. Now monitoring Now monitoring Unmonitored + Ended -- Unmonitored + Ended Unmonitored + Ended or
Waiting for start timeMonitor terminated -- Monitor terminated Monitor terminated
or
Waiting for start timeInterrupted monitoring -- Interrupted monitoring Interrupted monitoring
or
Waiting for start timeFulfilled Now monitoring Now running
Wait for start cond.Now running Now running Results
Wait for start cond.Results Now monitoring Monitor terminated Now running Now running Now running Results before Monitor terminated Monitor terminated Monitor terminated
or
Waiting for start timeResults after Monitor terminated Results Results
or
Waiting for start timeInterrupted monitoring Results Interrupted monitoring Interrupted monitoring or
Waiting for start timeMonitor-end normal Now running Now running Now running Results Results Results
or
Waiting for start time
- Legend:
- -- : No generation present
n Status displayed for jobnets that have schedule skip or multi-schedule as the schedule option
The following figure shows the status that is displayed for jobnets that have schedule skip or multi-schedule (concurrent exec. disabled) set as the schedule option.
Figure 7-15 Examples of status display for jobnets with schedule skip or multi-schedule (concurrent exec. disabled)
When the schedule option of a jobnet is set to schedule skip, the status of the skipped generations becomes Skipped so not exe. However, because the results of the generation preceding the skipped generation will be closer to the current time, the Skipped so not exe. status is not displayed.
Jobnets with multi-schedule (concurrent exec. disabled) set as the schedule option adopt the Waiting for start time status until the previous generation completes. However, since the previous generation has the Now running status, and hence higher display priority, the Waiting for start time status is not displayed.
n Status displayed for rerun jobnets
If a jobnet that has ended is rerun, JP1/AJS3 Console determines the generation to display using the re-execution start times. The following figure shows the system behavior when a root jobnet is rerun after ending.
Figure 7-16 System behavior when a root jobnet is rerun after ending
In this case, the re-execution start time of Now running 1 is closer to the current time than the start time of Now running 2. Therefore, the status of the Now running 1 generation is displayed.
In contrast, if a jobnet is rerun while the status of the root jobnet is Now running, JP1/AJS3 Console determines the generation to display using execution start times. The following figure shows the system behavior when a root jobnet is rerun while running.
Figure 7-17 System behavior when a root jobnet is rerun while running
In this case, the start time of Now running 2 is closer to the current time than the start time of Now running 1. Therefore, the status of the Now running 2 generation is displayed.
If you are monitoring a jobnet that has a hold attribute, you can define whether or JP1/AJS3 Console displays the status of the jobnet in a color that reflects the hold plan of the jobnet. JP1/AJS3 Console can indicate the hold plan of the jobnet when it is scheduled for execution.
You can choose from two methods of displaying a hold plan. The first method involves displaying a hold plan if the hold attribute of the root jobnet is set to Hold, or if you have set the hold attribute using the Change Hold Attribute function. The second method involves displaying a hold plan only if you have set the hold attribute of the root jobnet using the Change Hold Attribute function (when you have set Hold to Yes).
The following table shows whether JP1/AJS3 Console displays a hold plan, depending on the hold attribute of a jobnet.
Table 7-8 Displaying hold plans according to the hold attribute of a jobnet
Hold attribute Hold attribute defined for root jobnet Change hold attribute Held Not held Do not hold N Y N Hold C Y N Hold if prev. = 'abend' N Y N Hold if prev. = 'warning' or 'abend' N Y N
- Legend:
- Y: Display as hold plan
- N: Do not display as hold plan
- C: Do not display when setting is Display Only a Change of Hold Attribute
- Supplementary note
- The functionality for displaying a hold plan is not supported if you log in to JP1/AJS2 Console Manager from JP1/AJS2 Console 06-71, or if the manager host on which the monitored jobnet is defined is running JP1/AJS2 - Manager version 06-71 or earlier.
You can only use different colored icons to indicate the hold plan of an object when the object is an AJS3 unit monitored object. You cannot display icons that reflect the hold plan for a nested business scope.
(3) Setting the monitoring interval
You can use the Monitoring interval setting to specify the interval, in seconds, at which JP1/AJS3 Console Agent sends status information to JP1/AJS3 Console Manager. The monitoring interval is set to 300 seconds by default.
In JP1/AJS3 Console, a status notification is sent whenever there is a status change in a monitored jobnet.
The flow of jobnet status notifications shown in the following figure.
Figure 7-18 Flow of status notification
First, JP1/AJS3 Console Agent periodically monitors the status of the monitored jobnet. If JP1/AJS3 Console Agent detects a change in the status of the jobnet, it notifies JP1/AJS3 Console Manager of the new status. JP1/AJS3 Console Manager then notifies JP1/AJS3 Console View of the new status information received from JP1/AJS3 Console Agent. JP1/AJS3 - View then updates the colors of the icons of the AJS3 unit monitored object and the business scope that includes the object, to reflect the new status.
Copyright (C) 2009, 2010, Hitachi, Ltd.
Copyright (C) 2009, 2010, Hitachi Solutions, Ltd.