Job Management Partner 1/Integrated Management - Manager Command and Definition File Reference

[Contents][Index][Back][Next]


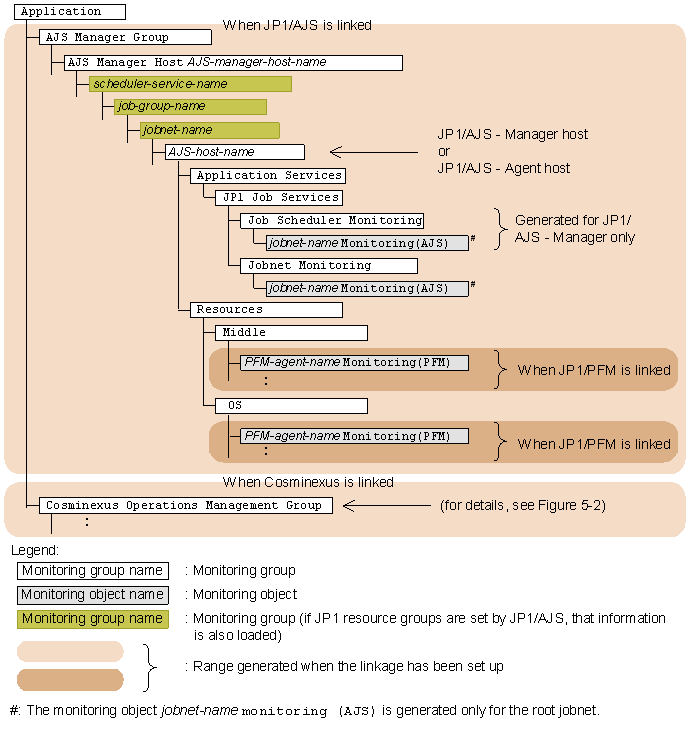
5.1 Monitoring tree model for the work-oriented tree

The following figures show the monitoring tree model that is generated when the work-oriented tree template is selected for generating a monitoring tree automatically.

Figure 5-1 Monitoring tree model (work-oriented tree template)

[Figure]

Figure 5-2 Monitoring tree model (work-oriented tree template)

[Figure]

[Figure]

[Contents][Back][Next]


[Trademarks]

All Rights Reserved. Copyright (C) 2009, Hitachi, Ltd.