Job Management Partner 1/Integrated Management - Manager Overview and System Design Guide

[Contents][Glossary][Index][Back][Next]


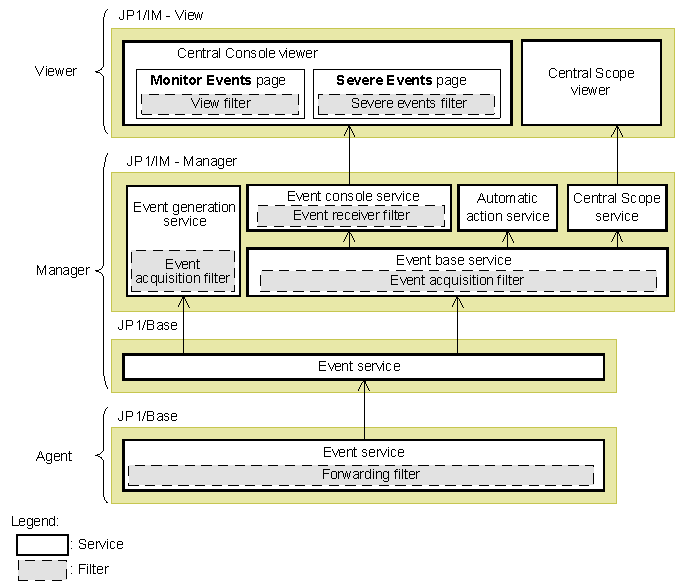
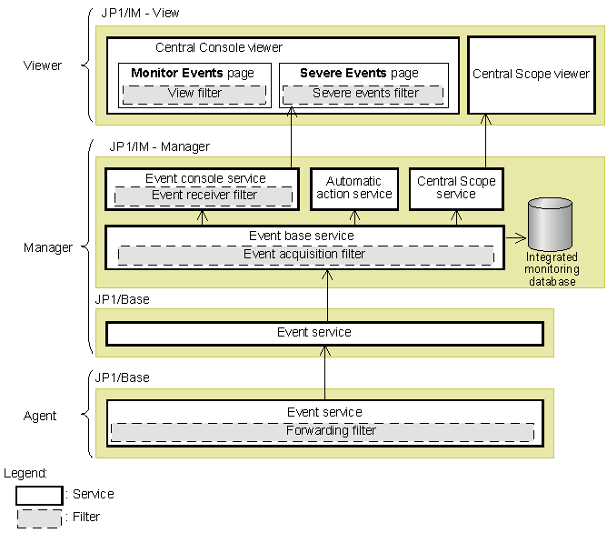
3.2 Filtering of JP1 events

JP1/IM and JP1/Base use filtering to select and process required JP1 events. For example, you can forward to a manager only those JP1 events that need to be managed, and you can select JP1 events among those displayed on a viewer.

JP1/IM and JP1/Base provide the following five types of filtering:

You can combine these filters to select and process the required JP1 events. Of the five different filters, the positioning of the event acquisition filter differs depending on whether you use the integrated monitoring database.

Figure 3-7 Filters provided by JP1/IM and JP1/Base (when not using the integrated monitoring database)

[Figure]

Figure 3-8 Filters provided by JP1/IM and JP1/Base (when using the integrated monitoring database)

[Figure]

Depending on whether you use the integrated monitoring database, different services are used to filter JP1 events but the result is the same.

When you use the integrated monitoring database, the JP1 events selected by the event acquisition filter are saved in the integrated monitoring database.

The five filters are described next, in the order in which they are applied, starting from the issuing source.

Organization of this section
3.2.1 Forwarding filter
3.2.2 Event acquisition filter
3.2.3 Event receiver filter
3.2.4 Severe events filter
3.2.5 View filter
3.2.6 Defining filter conditions

[Contents][Back][Next]


[Trademarks]

All Rights Reserved. Copyright (C) 2009, Hitachi, Ltd.