uCosminexus Portal Framework ポートレット開発ガイド

[目次][用語][索引][前へ][次へ]


3.8.3 ポートレットユティリティタグライブラリ使用時の画面遷移

ポートレットユティリティタグライブラリを使用すると,相対パス形式のURLが自動変換されます。

ポートレットユティリティタグライブラリ使用時に適用されるURL変換を次の表に示します。

表3-6 ポートレットユティリティタグライブラリ使用時に適用されるURL変換

タグ 適用されるURL変換
<uu:a>,<uu:action>,<uu:area>,<uu:ce>,<uu:form> ポートレットURL変換
(インラインフレーム内およびPortletURI#transportalURIで生成されたURL内では,ポータルURL変換)
<uu:iframe>(src属性),<uu:frame>(src属性) ポータルURL変換
<uu:iframe>(longdesc属性),<uu:img>,<uu:input>,<uu:object>,<uu:script>,<uu:frame>(longdesc属性) ドキュメントベースURL変換

注※ <uu:frame>タグは,iframe内でだけ使用できます。


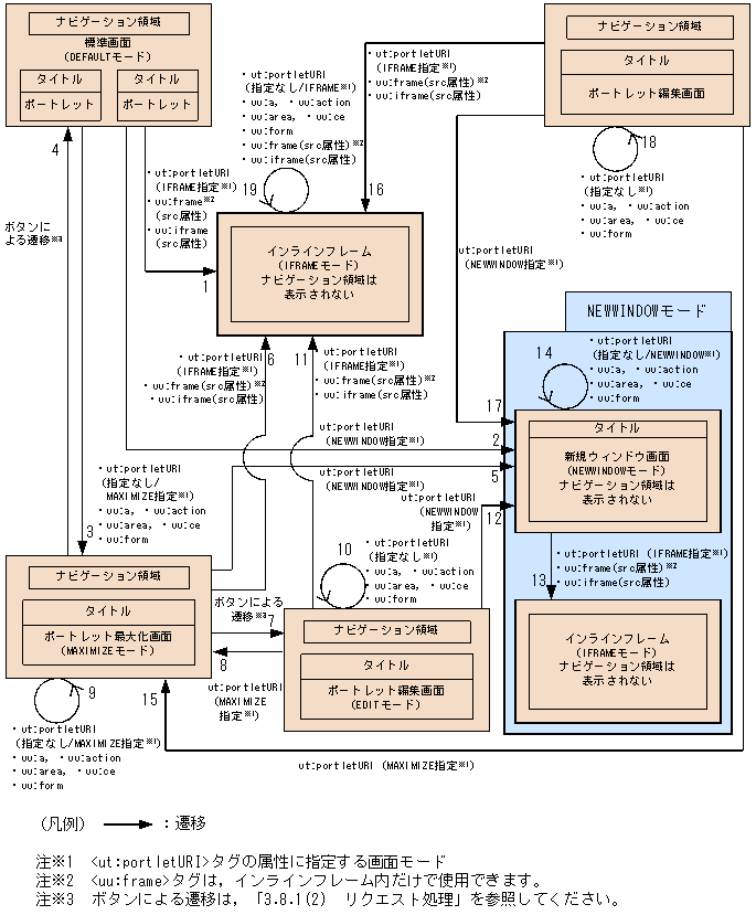
ポートレットユティリティタグライブラリ使用時のポートレットの画面遷移を次の図に示します。

図3-7 ポートレットユティリティタグライブラリ使用時のポートレットの画面遷移

[図データ]

ユーザの操作時に呼び出されるタグ,および適用されるURL変換を次の表に示します。なお,項番は図中の番号に対応しています。

表3-7 ユーザの操作時に呼び出されるタグおよび適用されるURL変換

項番 ユーザの操作 呼び出されるタグ 画面モード URL変換種別
1 標準画面でインラインフレームにコンテンツを表示
  • ut:portletURI(IFRAME指定)
  • uu:frame(src属性)※1※2
  • uu:iframe(src属性)※1
IFRAME ポータルURL変換
2 標準画面から新規ウィンドウ画面を表示 ut:portletURI(NEWWINDOW指定) NEWWINDOW
3 標準画面からポートレット最大化画面を表示
  • ut:portletURI(指定なし/MAXIMIZE指定)
  • uu:a※3
  • uu:action※3
  • uu:area※3
  • uu:ce※3
  • uu:form※3
MAXIMIZE ポートレットURL変換(iframe内およびPortletURI#transportalURIで生成されたURI内では,ポータルURI変換)
4 ボタンをクリック※4 DEFAULT
5 ポートレット最大化画面から新規ウィンドウを表示 ut:portletURI(NEWWINDOW指定) NEWWINDOW
6 ポートレット最大化画面でインラインフレームにコンテンツを表示
  • ut:portletURI(IFRAME指定)
  • uu:frame(src属性)※1※2
  • uu:iframe(src属性)※1
IFRAME ポータルURL変換
7 ボタンをクリック※4 EDIT
8 ポートレット最大化画面の編集画面で[更新]ボタンなどをクリック
  • ut:portletURI(指定なし)
  • uu:a※3
  • uu:action※3
  • uu:area※3
  • uu:ce※3
  • uu:form※3
EDIT ポートレットURL変換(iframe内およびPortletURI#transportalURIで生成されたURI内では,ポータルURI変換)
9 ポートレット最大化画面の編集画面からポートレット最大化画面に戻る操作 ut:portletURI(MAXIMIZE指定) MAXIMIZE
10 ポートレット最大化画面で[更新]ボタンなどをクリック
  • ut:portletURI(指定なし/MAXIMIZE指定)
  • uu:a※3
  • uu:action※3
  • uu:area※3
  • uu:ce※3
  • uu:form※3
MAXIMIZE ポートレットURL変換(iframe内およびPortletURI#transportalURIで生成されたURI内では,ポータルURI変換)
11 ポートレット最大化画面の編集画面でインラインフレームにコンテンツを表示
  • ut:portletURI(IFRAME指定)
  • uu:frame(src属性)※1※2
  • uu:iframe(src属性)※1
IFRAME ポータルURL変換
12 ポートレット最大化画面の編集画面から新規ウィンドウ画面を表示 ut:portletURI(NEWWINDOW指定) NEWWINDOW
13 新規ウィンドウ画面でインラインフレームにコンテンツを表示
  • ut:portletURI(IFRAME指定)
  • uu:frame(src属性)※1※2
  • uu:iframe(src属性)※1
IFRAME ポータルURL変換
14 新規ウィンドウ画面で[更新]ボタンなどをクリック
  • ut:portletURI(指定なし/NEWWINDOW指定)
  • uu:a※3
  • uu:action※3
  • uu:area※3
  • uu:ce※3
  • uu:form※3
NEWWINDOW ポートレットURL変換(iframe内およびPortletURI#transportalURIで生成されたURI内では,ポータルURI変換)
15 ポートレット編集画面からポートレット最大化画面を表示 ut:portletURI(MAXIMIZE指定) MAXIMIZE
16 ポートレット編集画面でインラインフレームにコンテンツを表示
  • ut:portletURI (IFRAME指定)
  • uu:frame(src属性)※1※2
  • uu:iframe(src属性)※1
IFRAME ポータルURL変換
17 ポートレット編集画面から新規ウィンドウ画面を表示 ut:portletURI(NEWWINDOW指定) NEWWINDOW
18 ポートレット編集画面で[適用する]ボタンなどをクリック
  • ut:portletURI(指定なし)
  • uu:a※3
  • uu:action※3
  • uu:area※3
  • uu:ce※3
  • uu:form※3
EDIT ポートレットURL変換(iframe内およびPortletURI#transportalURIで生成されたURI内では,ポータルURI変換)
19 インラインフレームで[再表示]ボタンなどをクリック
  • ut:portletURI(指定なし/IFRAME指定)
  • uu:a※3
  • uu:action※3
  • uu:area※3
  • uu:ce※3
  • uu:form※3
  • uu:frame(src属性)※1※2
  • uu:iframe(src属性)※1
IFRAME
  • ポートレットURL変換(iframe内およびPortletURI#transportalURIで生成されたURI内では,ポータルURI変換)
  • ポータルURL変換

(凡例)
−:該当しません。

注※1 <uu:frame>(src属性)および<uu:iframe>(src属性)タグは,ポータルURL変換を行います。

注※2 <uu:frame>タグは,インラインフレーム内でだけ使用できます。

注※3 <uu:a>,<uu:action>,<uu:area>,<uu:ce>,および<uu:form>タグは,ポートレットURL変換を行います。ただし,インラインフレーム内およびPortletURI#transportalURIで生成されたURL内では,ポータルURL変換を行います。

注※4 ボタンによる遷移は,「3.8.1(2) リクエスト処理」を参照してください。

注意事項
各画面モードで次のタグを使用すると,ポータル外に遷移します。
<uu:frame>(longdesc属性),<uu:img>,<uu:input>,および<uu:script>タグ
ただし,<uu:frame>タグは,インラインフレーム内でだけ使用できます。

画面モードについては,「3.7.1 日立APIポートレットの画面モードの種類」を参照してください。

[目次][前へ][次へ]


[他社商品名称に関する表示]

All Rights Reserved. Copyright (C) 2009, 2013, Hitachi, Ltd.
All Rights Reserved. Copyright (C) 2009, 2013, Hitachi INS Software, Ltd.