uCosminexus Service Platform, Setup and Operation Guide

[Contents][Glossary][Index][Back][Next]

5.3.1 Flow of operations

This subsection describes the flow of operations in the following cases:

The following paragraph describes the prerequisites and procedure for the required operations in each case:

Organization of this subsection
(1) Preparation before starting operations
(2) When you start operations
(3) When you operate the system during system operations
(4) When you end operations

(1) Preparation before starting operations

It is recommended that you implement the following activities prior to operation.

(a) Registering a logical server

To enable logical server operations (referencing batch start and stop, and status with the HCSC server), change the parameters of the HCSC-Manager definition file, as follows:

 
cscmng.server.<HCSC server name>.system=logical server name
 
(b) Controlling the access to repositories

For security purpose, ensure that the repository is not accessed.

Set such that the following repository is not accessed, if the root directory of the repository is not changed:

 
<Installation directory of Service Platform>\CSC\repository
 

When you change the root directory of the repository, implement access control in the changed repository. If you have built multiple operating environments on one machine (set the environment variable CSCMNG_HOME), implement access control to the next repository.

 
%CSCMNG_HOME%\repository
 
(c) Backup

Take a backup of the information of operating environment, as a preparation for failure at the time of operation. By managing the backup information on a machine other than the operating environment, you can recover the operating environment after a failure occurrence. Take backup by executing the cscenvbackup command.

For details on the cscenvbackup command, see"cscenvbackup (backup of the HCSC-Manager environement) " in"Service Platfom Reference Guide".

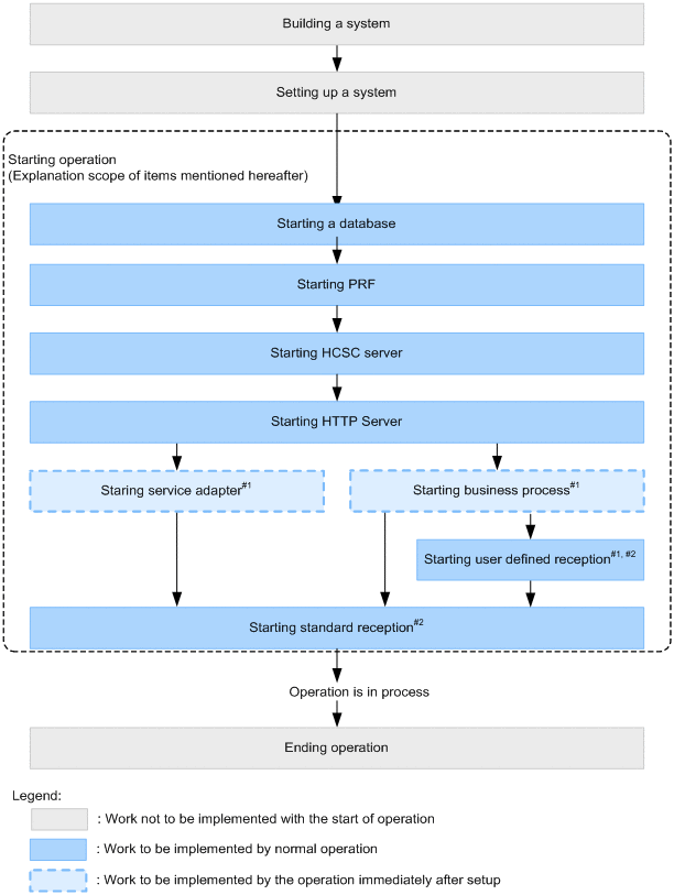
(2) When you start operations

To start operations by starting the system, you must perform activities according to the flow shown in the following figure:

Figure 5-1 Flow of activities when you start operations

[Figure]

#1
You can also execute these activities in a batch. The packaging, deployment definition, and deployment of HCSC components are executed before the start of HCSC components.
However, batch execution is performed at the time of system development, or at the time of integration test from unit test.For details, see "7.5 Batch execution of processes started by deploying HCSC components to the HCSC server" in "BPM/ESB Service Platform Basic Development Guide ".

#2
You can also start concurrently by using the cscrcptnstart command.

(3) When you operate the system during system operations

You can perform the following operations as and when required, during system operations.

(a) Referencing the status and information

You can reference each of following status and information as and when required.. The reference methods are described in the paragraph subsequent to "5.3.10 Checking the Database Status".

Furthermore, you must check the following configuration components of the execution environment and status of HCSC servers on a regular basis.

(b) Cache of the definition information

You can cache the definition information of business processes as and when required. For the description on how to perform cache, see "5.3.20 Performing cache of the definition information of the business process".

(c) Changes in definitions and configuration

You can change the following definitions and configuration as and when required. The method to change is described in the paragraph subsequent to "5.3.21 Changing HCSC Server Definitions".

(4) When you end operations

To end the operation by stopping the system, you must perform activities according to the flow shown in the following figure. The method to stop is described in the paragraph subsequent to "5.3.28 Terminating the Standard Reception".

Figure 5-2 Flow of activities when you end operations

[Figure]

#1
You can also stop concurrently by using the cscrcptnstop command.

#2
Implement to disable the reception of service components execution requests.

#3
You can execute these activities in a batch. Furthermore, after stopping, HCSC components are deleted from the HCSC server. However, batch execution is performed at the time of system development, or at the time of the integration test from the unit test.For details, see "7.6 Batch execution of the process of deleting HCSC components from HCSC processes by stopping HCSC components" in "BPM/ESB Service Platform Basic Development Guide".