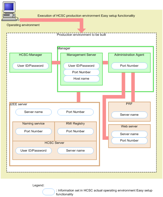
The configuration of the production environment that is set up by using the environment functionality that can be set up with the Easy Setup functionality for the HCSC production environment is as shown in the following figure. You cannot set up the processes other than those shown in the following figure by using the Easy Setup functionality for the HCSC production environment. To use processes other than those shown in the following figure in the production environment, specify the settings with a method that does not use the Easy Setup functionality for the HCSC production environment (hereafter, normal method).
Figure 3-16 Figure Production environment configuration set up by using the Easy Setup functionality for the HCSC production environment
![[Figure]](FIGURE/ZC030900.GIF)
When you use the Easy Setup functionality for the HCSC production environment, you can automatically set up information such as the user ID, password, port number, and host name for each production environment process shown in Figure 3-16. For details on the information set up in the production environment when Easy Setup functionality for the HCSC production environment is used, see "3.5.4 Operating the production environment that was set up with the Easy Setup functionality for the HCSC production environment".
Note the following points when you set up the environment by using the Easy Setup functionality for the HCSC production environment:
- You cannot set up a remote execution environment with Easy Setup functionality for the HCSC production environment.
- You cannot use the Easy Setup functionality for the HCSC production environment and the HCSC Easy Setup functionality (setup of test environment) together. To use one setup functionality in an environment that is already set up by using another functionality, unset up the environment, and then set up the environment by using another setup functionality.
- You can set up only one HCSC server in an environment set up by using the Easy Setup functionality for the HCSC production environment. Do not set up the second HCSC server.
- An environment set up by using the Easy Setup functionality for the HCSC production environment cannot be operated from another machine. To perform operations from another machine, use the cscsvsetup command to perform the setup. For details on how to perform the setup using the cscsvsetup command, see "3.1.3 Setting up an HCSC server".
- If setup or unsetup is performed by using the Easy Setup functionality for the HCSC production environment, and if the setup or unsetup does not terminate normally, you cannot upgrade the version.
Note the following additional points in UNIX:
- When changing Component Container Administrator during update installation, change the file attributes beneath the following directory in the same manner as Component Container Administrator:
- Directories beneath the repository root
- Directories beneath the log directory
- Directories beneath the response message output directory
- Directories beneath the system management information directory
- Directory of the SQL script file
- Directory of the SOAP fault operation definition file
- User message trace directory
For details on how to change the file attributes, see "Appendix A How to Change the Service Coordinator Administrator".
Set up permissions for the directories and the files in the directories as follows:
- Above directories and files in the directories
- Grant write permission to all the users.
- Parent directories of the above directories
- Grant execution permission. However, if the above directories are not changed from their default values, execution permission need not be granted.
- When changing to Component Container Administrator that does not have the root permission, specify 1024 or higher port number.
All Rights Reserved. Copyright (C) 2015, Hitachi, Ltd.