uCosminexus Service Platform, Reception and Adapter Definition Guide

[Contents][Glossary][Index][Back][Next]

Appendix G.1 Setup example 1 (downloading the file from the HTTP server to the HTTP client)

Organization of this subsection
(1) Overview of setup example
(2) Setting up the execution environment (test environment)
(3) Setting up the development environment
(4) Setting the definition files
(5) Defining the HTTP adapter
(6) Adding a business process
(7) Adding an HTTP reception
(8) Defining the business process
(9) Defining the data transformations
(10) Preparing to execute the business process
(11) Executing the business process

(1) Overview of setup example

In this setup example, you will define a business process that performs the following process:

  1. Access the HTTP server hostA from a HTTP adapter, and download a file (test.bmp) on the host to the work folder.
  2. Download test.bmp to the HTTP client from the work folder via a HTTP reception.
(a) Environment configuration

The following figure shows an example of the environment created in this setup example:

Figure G-1 Environment configuration created in setup example 1

[Figure]

This setup example describes the procedure for defining the elements in the box with the dashed border in the figure.

A Web browser serves as the HTTP client.

The work folder will be used to store the received file.

Note
The HTTP server used in this setup example must have been set up in advance. It needs to be configured such that the HTTP client can download test.bmp by accessing http://hostA/test.bmp.
The HTTP server must be configured to append a Content-Disposition header to the response header returned to the HTTP adapter. This allows the HTTP adapter to recognize that the file data has been downloaded.
(b) Flow of setup procedure

The setup procedure consists of the following steps:

  1. Setting up the execution environment (test environment)
  2. Setting up the development environment
  3. Setting the definition files
  4. Defining the HTTP adapter
  5. Adding a business process
  6. Adding an HTTP reception
  7. Defining the business process
  8. Defining the data transformation
  9. Preparing to execute the business process
  10. Executing the business process

Each step is described in detail below.

(2) Setting up the execution environment (test environment)

Use the HCSC Easy Setup function to create the J2EE server and HCSC server.

  1. Create the test environment by following the instructions in 2.4.2 Executing HCSC easy setup functionality in the Service Platform Basic Development Guide.
    You must select SOAP1.1/1.2 combined mode under HCSC server on the Main tab. Selecting SOAP1.1/1.2 combined mode is a prerequisite for using the HTTP adapter.
    Whether you select Model with DB/without RM, Model without DB/RM, or Model with DB/RM on the Main tab has no bearing on whether the HTTP adapter can be executed.
  2. Set the option definition file for the J2EE server (usrconf.cfg) by following the instructions in 3.3.13(1) Setting up the option definition file for J2EE servers.
  3. Stop the J2EE server and HCSC server in the test environment by selecting Programs, Cosminexus, and then Stop Test Server from the Start menu.
  4. Start the J2EE server and HCSC server again in the test environment by selecting Programs, Cosminexus, and then Start Test Server.

(3) Setting up the development environment

Set up the development environment by following the procedure below.

  1. First, create the HCSCTE project by following the procedures in (1) Creating HCSCTE projects to (3) Importing the system configuration definition into the development environment in 3.5.7 Deploying definitions to the HCSC server in the Service Platform First Step Guide. Then, export the system configuration definition from the test environment and import it to the development environment.

(4) Setting the definition files

Set the definition files required for the HTTP reception and HTTP adapter to operate in the test environment.

(a) Definition files for HTTP reception

The following table shows the definition file types used by an HTTP reception, and whether each file type is used in this setup example.

Type of definition file Description Used in this setup example
HTTP Response Header definition file Sets the HTTP Response Header information used as the default values for header variables when the definition of the HTTP reception omits the response message format. Not used.
HTTP reception definition file Sets information about the operation of the HTTP reception. Used.

Because this setup example uses a work folder to store the received file, set the following properties in the HTTP reception definition file:

Property name Value to set Description
httprecp.switchover.file-transfer.mode true Set true for this property to generate the work folder.
httprecp.response.ignore-bodymsg true Set true for this property so that the response of the HTTP reception is the file in the work folder, not the body of the response message.

You do not need to set values for properties that are not shown in the table.

For details on each property, see HTTP reception definition file in the manual Service Platform Reference Guide.

Editing the HTTP reception definition file is performed a part of (6) Adding a business process.

(b) Definition files for HTTP adapter

The following table shows the definition file types used by an HTTP adapter, and whether each file type is used in this setup example.

Type of definition file Description Used in this setup example
HTTP-adapter definition file Sets operation information for the HTTP adapter that is not environment-dependent. Not used (default values are used for all properties).
HTTP-adapter runtime-environment property file Sets operation information for the HTTP adapter that is environment-dependent. Used.
HTTP-adapter runtime-environment common property file Sets operation information for the HTTP adapter that is environment-dependent. Use this type of file to change the definitions of multiple adapters as a batch. Not used.

Although a HTTP adapter would usually require system properties to be set in addition to the properties in these definition files, use of these system properties is not part of this setup example.

The following table shows the properties to set in the HTTP-adapter runtime-environment property file:

Property name Value to set Description
adphttp.request.method GET Because the file download request is implemented as a GET method, set GET as the value of this property.
adphttp.request.uri-scheme-authority Set a value appropriate to the environment in which the HTTP adapter operates. Specify the URI scheme and authority. The connection target you specify must have been prepared in advance. In this setup example, specify http://hostA.
adphttp.request.uri-path Set a value appropriate to the environment in which the HTTP adapter operates. Specify the URI path. In this setup example, set /test.bmp as the path used to download the test.bmp file.
adphttp.request.output-folder-name -- (do not set) Because the file downloaded in this setup example is output to the work folder, you do not need to set a value for this parameter.

You do not need to set values for properties that are not shown in the table.

For details on each property, see HTTP-adapter runtime-environment property file in the manual Service Platform Reference Guide.

To set the HTTP-adapter runtime-environment property file:

  1. Copy the template file (service-platform-installation-directory\CSC\custom-adapter\HTTP\config\templates\serviceid.properties) to the following folder:
    service-platform-installation-directory\CSC\custom-adapter\HTTP\config
  2. Open the copied file in a text editor or other tool, and edit its contents as follows:
     
    adphttp.request.method=GET
    adphttp.request.uri-scheme-authority=http://hostA
    adphttp.request.uri-path=/test.bmp
    #adphttp.request.uri-query.<INDEX>=<QUERY-NAME>=<QUERY-VALUE>
    #adphttp.request.header.authorization.type=none
    #adphttp.request.header.authorization=
    #adphttp.request.header.content-type.charset=
    #adphttp.request.header.content-type=
    #adphttp.request.header.userdef.<INDEX>=<FIELD-NAME>:<FIELD-VALUE>
    #adphttp.request.part.message.binding=none
    #adphttp.request.part.file.1.input-folder-name=
    #adphttp.request.part.file.1.local-file-name=
    #adphttp.request.output-folder-name=
    #adphttp.config.trace.path=
    #adphttp.config.messagelog.level=10
    #adphttp.config.methodtrace.level=3
    #adphttp.config.methodtrace.filenum=8
    #adphttp.config.methodtrace.filesize=2097152
    #adphttp.config.exptrace.filenum=8
    #adphttp.config.exptrace.filesize=2097152
     
  3. Change the file name of the copied file to adphttp.properties.
    adphttp is the service ID of the HTTP adapter. This service ID is used to define the HTTP adapter in the development environment.
(c) Setting the HCSC server runtime definition file

Because this setup example uses the root of the default work folder, there is no need to set an HCSC server runtime definition file.

For details on the work folder, see 2.13.6 Managing HTTP request files in the manual Service Platform Overview.

(5) Defining the HTTP adapter

Define the HTTP adapter in the development environment. To define the HTTP adapter:

  1. From the Eclipse menu, select Window, Show View, and then Other.
    The Show View dialog box appears.
  2. Select HCSC-Definer and then HCSCTE View, and click OK.
    The Service Definition List appears in the tree view.
  3. Right-click the Service Definition List in the tree view, and select Add Service Adapter.
    A dialog box appears in which you can set the type of service to implement from the service adapter you are adding.

    [Figure]

  4. From the Service component type: drop-down list, select HTTP Adapter and then click Next.
    A dialog box appears in which you can enter the information needed to add the HTTP adapter.
  5. Enter the service name.
    In this example, use adphttp as the service name.

    [Figure]

  6. Click Finish.
    The Service adapter definition (standard) screen appears.
  7. Click the Add button beside Operation, and enter the operation name and fault name.
    As the operation name, specify FileDownload, and as the fault name, specify fault.

    [Figure]

  8. In the Add operation dialog box, click OK.
  9. In the Request message area, click the Browse button beside the Message format field in the Service component area, and specify the following format definition file:
    service-platform-installation-directory\CSC\custom-adapter\HTTP\schema\adphttp_body_empty.fdx
    Note:
    Because the HTTP adapter in this setup example only receives a file, you can use the empty message format definition files provided by Service Platform to define the bodies of the request and response messages.
  10. In the Request message area, specify a value in the Format ID field in the Service component area.
    In this example, use format_req as the format ID.
  11. In the Response message area, click the Browse button beside the Message format field in the Service component area, and specify the following format definition file:
    service-platform-installation-directory\CSC\custom-adapter\HTTP\schema\adphttp_body_empty.fdx
  12. In the Response message area, specify a value in the Format ID field in the Service component area.
    In this example, use format_res as the format ID.
  13. In the Service component control information area, specify adphttp in the Service ID field.
    The following figure shows an example of the Service adapter definition (standard) tab with the above information filled in:

    [Figure]

    Do not change the option selected in the Communication model drop-down list from Sync. Note that you do not need to enter settings on the Service adapter definition (details) tab in this example. The default settings are used as-is.
  14. From the File menu, select Save.
    The HTTP adapter definition is saved.

(6) Adding a business process

Add a business process in the development environment. To add a business process:

  1. Right-click the Service Definition List in the tree view, and select Add Business Process.
    A dialog box appears in which you can add a business process definition.
  2. Enter the settings as shown below.
    Item Setting
    Business process name Enter bp1.
    Status Persistence Select no.
    BPEL file Leave the Import check box cleared.

    [Figure]

  3. Click Finish.
    The business process is added, and the Define Business Process window appears.

(7) Adding an HTTP reception

Add the HTTP reception that will receive the requests from the HTTP client. To add an HTTP reception:

  1. Right-click the business process (bp1) in the tree view, and select Add User Defined Reception.
    The Reception Type Selection wizard appears.
  2. From the Reception type: drop-down list, select HTTP Reception, and then click Next.

    [Figure]

    A dialog box appears in which you can enter the information required to add the HTTP reception.
  3. Specify a reception name in the Reception name field.
    In this example, use recphttp as the reception name.

    [Figure]

  4. Click Finish.
    The User-defined Reception Definition screen appears with the User defined reception (standard) tab displayed.
  5. Click the Add button beside Operation, and enter the operation name.
    In this example, use get as the operation name.

    [Figure]

  6. In the Add operation dialog box, click OK.
  7. In the Request message area, click the Browse button beside the Message format field in the Reception area, and specify the following format definition file:
    service-platform-installation-directory\CSC\custom-reception\http\schema\urecp_http_body_request.xsd
  8. In the Response message area, click the Browse button beside the Message format field in the Reception area, and specify the following format definition file:
    service-platform-installation-directory\CSC\custom-reception\http\schema\urecp_http_dummy_body_response.xsd
    Do not change the option selected in the Communication model drop-down list from Sync.
    The following figure shows an example of the User defined reception (standard) tab with this information entered:

    [Figure]

  9. Click the User defined reception (details) tab.
    The User defined reception (details) tab appears.

    [Figure]

  10. In the Self-defined file area, select cscurecphttp.properties and click Edit.
    An editor appears in which you can edit the self-defined file.
  11. Amend the content of the HTTP reception definition file as follows:
     
    #urecp-http.context-root=
    #urecp-http.max-threads=10
    #urecp-http.exclusive-threads=0
    #urecp-http.queue-size=8192
    #urecp-http.pooled-instance.minimum=0
    #urecp-http.pooled-instance.maximum=0
    #urecp-http.ejb-transaction-timeout=0
    #httprecp.switchover.pass-through.mode=false
    httprecp.switchover.file-transfer.mode=true
    #httprecp.http.charset=UTF-8
    httprecp.response.ignore-bodymsg=true
    #httprecp.response.header.filename=
    #httprecp.system-exception.status-code=500
    #httprecp.response.generate.content-length=true
    #httprecp.file-trans.temp-file.partsize-threshold=0
    #httprecp.file-trans.maxsize.part=2147483647
    #httprecp.file-trans.maxsize.request=2147483647
    #httprecp.work-dir.auto-delete=true
    #httprecp.response.download.disposition-type=attachment
     
  12. From the File menu, select Save All.
    The definition of the HTTP reception and the HTTP reception definition file are saved.

(8) Defining the business process

Define the flow of the business process.

(a) Defining variables

Individually define each variable used in the business process. The following table lists the variables you need to define in this setup example:

Table G-1 List of variables to define

# Variable name Type Purpose
1 recphttp_head_request XML Variable for request message (header) of HTTP reception
2 recphttp_head_response XML Variable for response message (header) of HTTP reception
3 adphttp_head_request XML Variable for request message (header) of HTTP adapter
4 adphttp_head_response XML Variable for response message (header) of HTTP adapter
5 recphttp_body_request XML Variable for request message (body) of HTTP reception
6 recphttp_body_response XML Variable for response message (body) of HTTP reception
7 adphttp_body_request non-XML Variable for request message (body) of HTTP adapter
8 adphttp_body_response non-XML Variable for response message (body) of HTTP adapter

To define a variable:

  1. Double-click the Variable-Correlation icon on the canvas of the Define Business Process window.
    The List Of Variables And Correlation Sets dialog box appears.

    [Figure]

  2. Perform the appropriate operations for the variable you are defining.
    • For variables #1 to #4:
      Specify the name and type of a variable from #1 to #4 in Table G-1, and then click Browse.
      A dialog box appears in which you can specify the file to use as the message format. Specify the reference format definition shown in the following table:
      # Variable name Reference format definition
      1 recphttp_head_request service-platform-installation-directory\CSC\custom-reception\http\schema\urecp_http_header_request.xsd
      2 recphttp_head_response service-platform-installation-directory\CSC\custom-reception\http\schema\urecp_http_header_response.xsd
      3 adphttp_head_request service-platform-installation-directory\CSC\custom-adapter\HTTP\schema\adphttp_header_request1.xsd
      4 adphttp_head_response service-platform-installation-directory\CSC\custom-adapter\HTTP\schema\adphttp_header_response1.xsd
    • For variables #5 to #8:
      In the List Of Variables And Correlation Sets dialog box, specify the name and type of a variable from #5 to #8 in Table G-1, and then click Take In.
      The Take In Message Format dialog box appears. Specify the settings as follows, and then click OK.
      # Variable name Service/Reception Operation name Message type Message format
      5 recphttp_body_request Reception name recphttp get Request message (Body) recphttp_body_request.xsd
      6 recphttp_body_response Reception name recphttp get Response message (Body) recphttp_body_response.xsd
      7 adphttp_body_request Service name adphttp FileDownload Request message (Body) adphttp_body_request.fdx
      8 adphttp_body_response Service name adphttp FileDownload Response message (Body) adphttp_body_response.fdx

      [Figure]

  3. In the List Of Variables And Correlation Sets dialog box, click Add.
    The variable you added appears in the list of variables. Follow these steps again until each of variables #1 to #8 has been defined.

    [Figure]

  4. Click OK.
    The List Of Variables And Correlation Sets dialog box closes.
(b) Arranging activities

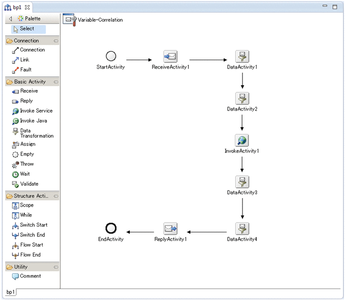
In the Define Business Process window, arrange the activities in the sequence shown in the following table, and establish the appropriate connections between the activities.

No. Activity kind Initial activity name Description
1 Start StartActivity Represents the start of the business process. This activity appears on the canvas by default.
2 Reception ReceptionActivity1 Defines the interface that receives request messages from the HTTP client.
3 Data transformation DataActivity1 Defines data transformation processing.
4 Data transformation DataActivity2 Defines data transformation processing.
5 Service invocation InvokeActivity1 Defines the transmission of request messages to an existing HCSC component. In this setup example, the component is the HTTP adapter.
6 Data transformation DataActivity3 Defines data transformation processing.
7 Data transformation DataActivity4 Defines data transformation processing.
8 Response ReplyActivity1 Defines the interface that returns a response to request messages received from the HTTP client.
9 Finish EndActivity Represents the end of the business process. This activity appears on the canvas by default.

For details on how to arrange activities on the canvas, see 5.4.1 Deploying Activities in the manual Service Platform Basic Development Guide.

The following figure shows the contents of the Define Business Process window after these activities have been arranged.

[Figure]

Note: You do not need to position the activities exactly as shown in the figure.

(c) Defining the invoke service activity

To define the invoke service activity that invokes the HTTP adapter:

  1. Double-click the invoke service activity (InvokeActivity1).
    The Invoke Service Activity dialog box appears.
  2. Enter the settings as shown below.
    Item Setting
    Activity name InvokeHTTPAdapter
    Service name adphttp
    Operation name FileDownload
    Communication model Sync (cannot be changed)
    Request message Body allocated variable adphttp_body_request
    Response message Body allocated variable adphttp_body_response

    [Figure]

  3. In the Request message area, click the Setting button beside Header allocated variable.
    The Header allocated variable for request message dialog box appears.
  4. Click Add.
  5. Enter the following settings in the Header allocated variable for request message dialog box:
    Item Setting
    Allocated variable adphttp_head_request
    Root element http-header-request
    Namespace http://www.hitachi.co.jp/soft/xml/cosminexus/csc/adapter/http/header_request

    [Figure]

  6. Click OK in the Header allocated variable for request message dialog box.
    The Header allocated variable for request message dialog box closes.
  7. In the Response message area, click the Setting button beside Header allocated variable.
    The Header allocated variable for reply message dialog box appears.
  8. Click Add.
  9. Enter the following settings in the Header allocated variable for reply message dialog box:
    Item Setting
    Allocated variable adphttp_head_response
    Root element http-header-response
    Namespace http://www.hitachi.co.jp/soft/xml/cosminexus/csc/adapter/http/header_response

    [Figure]

  10. Click OK in the Header allocated variable for reply message dialog box.
    The Header allocated variable for reply message dialog box closes.
  11. Click OK in the Invoke service activity dialog box.
    The settings are saved and the Invoke service activity dialog box closes.
(d) Defining the reception activity

Define the reception activity by following the procedure below.

  1. Double-click the reception activity (ReceptionActivity1).
    The Receive Activity dialog box appears.
  2. Enter the settings as shown below.
    Item Setting
    Activity name Receive
    Operation name get
    Body allocated variable recphttp_body_request
    Communication model Sync
    Instance generation yes

    [Figure]

  3. Click the Setting button beside Header allocated variable.
    The Header allocated variable dialog box appears.
  4. Click Add.
  5. Enter the following settings in the Header allocated variable dialog box:
    Item Setting
    Allocated variable recphttp_head_request
    Root element http-header-request
    Namespace http://www.hitachi.co.jp/soft/xml/cosminexus/csc/reception/http/request

    [Figure]

  6. Click OK in the Header allocated variable dialog box.
    The Header allocated variable dialog box closes.
  7. Click OK in the Receive Activity dialog box.
    The settings are saved and the Receive Activity dialog box closes.
(e) Defining the reply activity

Define the reply activity by following the procedure below.

  1. Double-click the reply activity (ReplyActivity1).
    The Reply Activity dialog box appears.
  2. Enter the settings as shown below.
    Item Setting
    Activity name Reply
    Operation name get
    Body allocated variable recphttp_body_response
    Fault name -- (do not set)

    [Figure]

  3. Click the Setting button beside Header allocated variable.
    The Header allocated variable dialog box appears.
  4. Click Add.
  5. Enter the following settings in the Header allocated variable dialog box:
    Item Setting
    Allocated variable recphttp_head_response
    Root element http-header-response
    Namespace http://www.hitachi.co.jp/soft/xml/cosminexus/csc/reception/http/response

    [Figure]

  6. Click OK in the Header allocated variable dialog box.
    The Header allocated variable dialog box closes.
  7. Click OK in the reply activity dialog box.
    The settings are saved and the reply activity dialog box closes.
(f) Defining the data transformation activities

Define the various data transformation activities by following the procedure below.

  1. Double-click a data transformation activity (one of DataActivity1 to DataActivity4).
    The Data Transformation Activity dialog box appears.

    [Figure]

  2. Enter the appropriate settings for each data transformation as shown in the following table.
    Activity Item Setting
    DataActivity1 Activity name CreateHTTPAdapterBodyRequestMessage
    Source Variables List# recphttp_body_request
    Destination Variable Variable adphttp_body_request
    Data TransDefn File CreateHTTPAdapterBodyRequestMessage
    DataActivity2 Activity name CreateHTTPAdapterHeaderRequestMessage
    Source Variables List# recphttp_head_request
    Destination Variable Variable adphttp_head_request
    Data TransDefn File CreateHTTPAdapterHeaderRequestMessage
    DataActivity3 Activity name CreateHTTPReceptionBodyResponseMessage
    Source Variables List# adphttp_body_response
    Destination Variable Variable recphttp_body_response
    Data TransDefn File CreateHTTPReceptionBodyResponseMessage
    DataActivity4 Activity name CreateHTTPReceptionHeaderResponseMessage
    Source Variables List# adphttp_head_response
    Destination Variable Variable recphttp_head_response
    Data TransDefn File CreateHTTPReceptionHeaderResponseMessage

    #
    The variable is added to the list when you select it from the Variable drop-down list in the Source Variables area.

  3. Click OK in the Data Transformation Activity dialog box.
    The settings are saved and the Data Transformation Activity dialog box closes. Use this procedure to define all four data transformations.

(9) Defining the data transformations

Generate the mapping definitions for the data transformation activities you defined in (8)(f) Defining the data transformation activities.

For details on how to work with mapping definitions, see 6.4 Mapping in the manual Service Platform Basic Development Guide.

The mapping definitions of the data transformation activities are shown below.

(a) CreateHTTPAdapterBodyRequestMessage
  1. Double-click the data transformation activity (CreateHTTPAdapterBodyRequestMessage) in the Define Business Process window.
    The Select Root Element dialog box appears.

    [Figure]

  2. Click OK.
    The mapping viewer appears.

    [Figure]

    You do not need to define mapping for this activity. Because this setup example executes processing that sends a file, use an empty request message (body) for the HTTP adapter.
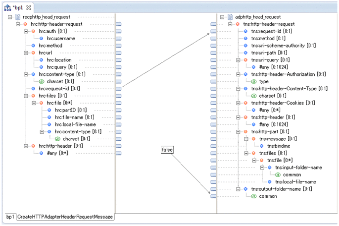
(b) CreateHTTPAdapterHeaderRequestMessage

Set up mapping so that the file downloaded by the HTTP adapter is stored in the work folder. Because the method and URI of the request are defined in the HTTP-adapter runtime-environment property file, you do not need to map those of the request message.

  1. Double-click the data transformation activity (CreateHTTPAdapterHeaderRequestMessage) in the Define Business Process window.
    The Select Root Element dialog box appears.

    [Figure]

  2. Click OK.
    The mapping viewer appears.
  3. Place the const function on the canvas, and then double-click it.
    The Set Constant dialog box appears.
  4. Change the function name to false, and select Boolean and False.

    [Figure]

  5. Click OK.
    The Set Constant dialog box closes.
  6. Set up mapping with reference to the table below.
    The mapping sources and targets are represented as paths from the root element.
    Mapping source Mapping target
    /hrc:http-header-request/hrc:request-id /tns:http-header-request/tns:request-id
    const function (false) /tns:http-header-request/tns:output-folder-name/@common

    [Figure]

(c) CreateHTTPReceptionBodyResponseMessage
  1. Double-click the data transformation activity (CreateHTTPReceptionBodyResponseMessage) in the Define Business Process window.
    The Select Root Element dialog box appears.

    [Figure]

  2. Click OK.
    The mapping viewer appears.

    [Figure]

    You do not need to define mapping for this activity. In this setup example, because the HTTP reception executes processing that downloads a file when responding, use an empty response message (body) for the HTTP reception.
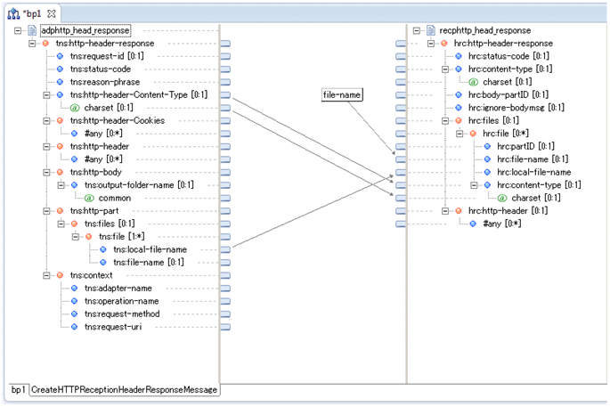
(d) CreateHTTPReceptionHeaderResponseMessage

Map the file information that the HTTP reception returns to the client.

  1. Double-click the data transformation activity (CreateHTTPReceptionHeaderResponseMessage) in the Define Business Process window.
    The Select Root Element dialog box appears.

    [Figure]

  2. Click OK.
    The mapping viewer appears.
  3. Place the const function on the canvas, and then double-click it.
    The Set Constant dialog box appears.
  4. Change the function name to file-name.
  5. Select String, and as the value, specify a character string to use as the file name of the downloaded file.
    In this setup example, specify test.bmp.

    [Figure]

  6. Click OK.
    The Set Constant dialog box closes.
  7. Set up mapping with reference to the table below.
    The paths of the mapping sources and targets are from the root element.
    Mapping source Mapping target
    const function (file-name) /hrc:http-header-response/hrc:files/hrc:file/hrc:file-name
    /tns:http-header-response/tns:http-part/tns:files/tns:file/tns:local-file-name /hrc:http-header-response/hrc:files/hrc:file/hrc:local-file-name
    /tns:http-header-response/tns:http-header-Content-Type /hrc:http-header-response/hrc:files/hrc:file/hrc:content-type
    /tns:http-header-response/tns:http-header-Content-Type/@charset /hrc:http-header-response/hrc:files/hrc:file/hrc:content-type/@charset

    [Figure]

(10) Preparing to execute the business process

Save the HCSC component you defined, and define its deployment. To save and deploy the HCSC component:

  1. From the File menu, select Save All.
    The definitions of the HTTP adapter, HTTP reception, and business process are saved.
  2. Right-click the Service Definition List in the tree view, and select Deploy all services to server and start.
    If you are not logged in, the Account Verification window appears. In this case, perform step 3.
  3. Enter admin in the User ID field and the Password field, and then click OK.
    A message indicating that account verification is in progress appears, followed by a message indicating whether it was successful.

If the following dialog box appears, the deployment process has been successful.

[Figure]

If the process has failed, read the error message and make sure that the information you have defined is correct.

(11) Executing the business process

  1. Open your Web browser, and access the following URL:
    http://hostB/rcp1/get
    As hostB, specify a value that will resolve to the IPv4-format IP address of host B. The elements following the host name are the reception ID and the name of the reception operation.

If the business process was executed correctly, the dialog box appears, and you can download the file from the HTTP reception.

The file name of the downloaded file is the name specified in the const function in the mapping definition.