uCosminexus Service Platform, Reception and Adapter Definition Guide

[Contents][Glossary][Index][Back][Next]

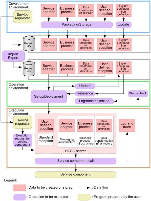
1.1 Positioning of receptions and service adapters in the whole system

The service platform receives a request message from a service requester via a reception, sends the request message to the service component defined in the service adapter, and then calls the corresponding service component.

The following figure shows the positioning of receptions and service adapters in the whole system (development environment, operating environment, and execution environment) of the service platform.

Figure 1-1 Positioning of receptions and service adapters

[Figure]

Define receptions and service adapters in the development environment. The HCSC component that contains the defined receptions and service adapters and the deployment definitions are stored in the repository, and the data is sent to the operating environment. The data sent to the operating environment is deployed to the execution environment.

This manual describes the definitions of receptions and service adapters, which must be performed in the development environment. For details about other operations that are performed in the development environment, see the Service Platform Basic Development Guide. For details about operations that are performed in the operation environment and execution environment, see the Service Platform Setup and Operation Guide.