uCosminexus Service Platform, Basic Development Guide

[Contents][Glossary][Index][Back][Next]

Appendix I.3 CSCOwnCodeConverter interface

Organization of this subsection
(1) Interface
(2) Exception class
(3) Implementation example

(1) Interface

CSCOwnCodeConverter interface is as follows:

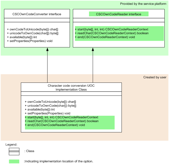
Create the implementation class of following interface, when developing the character code conversion UOC.

Figure I-1 Figurecharacter code conversion UOC class

[Figure]

Interface name
CSCOwnCodeConverter interface

Description
This is interface for implementing character code conversion UOC.
Package name of CSCOwnCodeConverter is jp.co.Hitachi.soft.csc.dt.uoc.CSCOwnCodeConverter.

Format
 
public class OwnCodeConverter implements CSCOwnCodeConverter
{
  public void setProperties(final Properties properties) 
           throws CSCOwnCodeConverterException;
  public char[] ownCodeToUnicode(final byte[] inBuffer)
           throws CSCOwnCodeConverterException;
  public byte[] unicodeToOwnCode(final char[] inBuffer)
           throws CSCOwnCodeConverterException;
  public int available(final byte[] inBuffer)
           throws CSCOwnCodeConverterException;
}
 

Methods
Following table describes the methods of CSCOwnCodeConverter interface:
Method name Description
setProperties method This is a method for passing definition contents of self-defined file to the character code conversion UOC.
ownCodeToUnicode method This is method for converting the character string of self-defined character code to Unicode.
unicodeToOwnCode method This is the method for converting the character string of Unicode(UTF-16) to self-defined character code.
Available method This is the method of returning bytes count of character string that can be converted at the time of character code conversion.
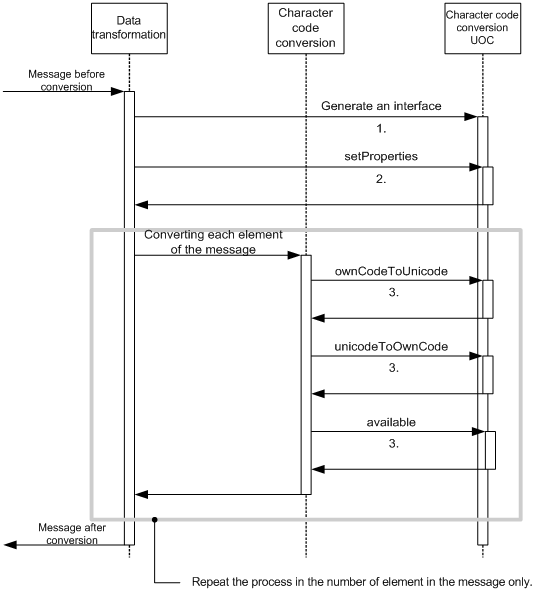
Following figure shows the order of invoking each method from the character code conversion UOC.

Figure I-2 FigureOrder of invoking each method from character code conversion UOC

[Figure]
  1. Generating an instance
    After receiving the message before conversion, generate an instance of character code conversion UOC, depending on data transformation.
  2. setProperties method
    Pass the definition contents of the self-defined file to character code conversion UOC. This method is invoked only once at the time of starting character code conversion UOC.
  3. ownCodeToUnicode method, unicodeToOwnCode method, available ,method
    The respective methods are invoked from character code conversion at the time of executing character code conversion UOC. Method execution order depends on the message format.
    • ownCodeToUnicode method
      This method is used to convert character string of self-defined character code to Unicode.
    • unicodeToOwnCode method
      This method is used to convert the character string of Unicode(UTF-16) to the self-defined character code.
    • available method
      This method is used to return the bytes count of character string that can be converted at the time of character code conversion.
(a) setProperties method

Description
Passes the definition contents of the self-defined file to character code conversion UOC.

Format
 
public void setProperties(final Properties properties) 
         throws CSCOwnCodeConverterException;
 

Parameter
properties:
Definition contents of self-defined file are stored.

Notes
In the following cases, arguments of setProperties method always become null. Implement such that error does not occur for character code conversion UOC, even when the argument of setProperties method are null.
  • When self-defined file does not exist (not defined)
  • When executing character code conversion UOC from reception other than custom reception (reception for which self-defined file cannot be defined)
  • When executing character code conversion UOC from adapter for which self-defined file cannot be defined

Exception
CSCOwnCodeConverterException:
Entire data transformation process is aborted as an error occurred during the character code conversion process.

Return value
None
(b) ownCodeToUnicode method

Description
This method converts the character string of self-defined character code to Unicode.

Format
 
public char[] ownCodeToUnicode(final byte[] inBuffer)
         throws CSCOwnCodeConverterException;
 

Parameter
inBuffer:
Buffer of the byte array that stores the character string of self-defined character code is stored. As this buffer is read-only, you cannot edit the same.

Exception
CSCOwnCodeConverterException:
Entire data transformation process was aborted as error occurred during the character code conversion process.

Return value
Returns the buffer of character array that stores the character string converted to Unicode.
(c) unicodeToOwnCode method

Description
Coverts the character string in Unicode(UTF-16) to self-defined character code.

Format
 
public byte[] unicodeToOwnCode(final char[] inBuffer)
         throws CSCOwnCodeConverterException;
 

Parameter
inBuffer:
Buffer of character array that stores the character string of Unicode is stored.
Since this buffer is read-only you cannot edit the same.

Exception
CSCOwnCodeConverterException:
Entire data transformation process was aborted, as error occurred during the character code conversion process.

Return value
Returns the byte array buffer that stores the character string converted to the self-defined character code.
(d) available method

Description
Returns the byte count of character string that can be converted at the time of character code conversion.

Format
 
public int available(final byte[] inBuffer)
         throws CSCOwnCodeConverterException;
 

Parameter
inBuffer:
Buffer of the byte array that stores the character string of self-defined character code is stored. Since this buffer is read-only, you cannot edit the same.

Exception
CSCOwnCodeConverterException:
Entire data transformation process was aborted, as error occurred during the character code conversion process.

Return value
Stores the byte count of character string that can be successfully converted. If any character cannot be converted, stores the byte count till character just before the concerned character.

(2) Exception class

Exception class that occurs at the time of developing character code conversion UOC is as follows:

Class name
CSCOwnCodeConverterException class

Description
This exception is sent when error occurs during the character code conversion process.
When this exception occurs, entire data transformation process is aborted.

(3) Implementation example

Implementation example of CSCOwnCodeConverter interface is as follows:

public class OwnConvertUoc implements CSCOwnCodeConverter {
 
   // Code conversion option
   HJCOption option = null;
   // Code conversion result
   HJCResult result = null;
   // Encode
   String encode = null;
 
   // Constructor
   public void OwnConvertUoc() {
      result = new HJCResult();
      option = new HJCOption();
   }
 
   // Receive self-defined file in property format of Java
   public void setProperties(final Properties properties) 
                  throws CSCOwnCodeConverterException {
 
      if ( properties == null ) {
         // self-defined file has not been registered
         // self-defined file is executed from the non-defined reception/service adapter
         // Since there is a possibility of occurrence, it is not considered as error
         encode = "";
         return;
      }
 
      encode = properties.getProperty("encode");
 
      if ( encode == null ) {
         // When key does not exist
         String message = "Character code is not specified.";
         throw new CSCOwnCodeConverterException(message);
      }
   }
 
   // Convert the self-defined code to Unicode
   public char[] ownCodeToUnicode(final byte[] inBuffer)
                    throws CSCOwnCodeConverterException {
 
      if ( encode.equals("SJIS") ) {
         // Convert from SJIS(MS932) to Unicode
         // Use code conversion
         HJCString inStr = new HJCString( inBuffer );
         try {
            HJCConverters.cs_ms932tounicode(inStr, result, option);
         } catch ( Exception e ){
            throw new CSCOwnCodeConverterException(e);
         }
         return result.getStrResult().toString().toCharArray();
      }
      else if ( encode.equals("KEIS") ) {
         // Convert from KEIS to Unicode
         // Use code conversion
         HJCString inStr = new HJCString( inBuffer );
         try {
            HJCConverters.cs_keistounicode(inStr, result, option);
         } catch ( Exception e ){
            throw new CSCOwnCodeConverterException(e);
         }
         return result.getStrResult().toString().toCharArray();
      }
      else {
         // Character code not considered as target
         String message = "This is a character code not considered as target.";
         throw new CSCOwnCodeConverterException(message);
      }
   }
 
   // Convert Unicode to self-defined code
   public byte[] unicodeToOwnCode(final char[] inBuffer)
                  throws CSCOwnCodeConverterException {
      // (omitted)
   }
 
   // Returns the byte count, that can be successfully converted
   public int available(final byte[] inBuffer)
                  throws CSCOwnCodeConverterException {
      // (omitted)
   }
}
Note
For implementation same as example, you must purchase code conversion separately.