uCosminexus Service Platform, Basic Development Guide

[Contents][Glossary][Index][Back][Next]

Appendix C.3 Prerequisites for using high level design tools

This section describes the prerequisites (points to remember when using high level design tools) for designing a business process for the Cosminexus Service Platform.

Organization of this subsection
(1) Prerequisites related to the overall business process
(2) Prerequisites related to activities
(3) Prerequisites related to messages

(1) Prerequisites related to the overall business process

(a) Settings for instance correction

The Cosminexus Service Platform does not perform instance correction. When instance correction can be set up for a business process using the high level design tools, specify "No correction". When the settings cannot be specified, design the flow assuming that instance correction is not performed.

(b) Specifying the abstract process

The Cosminexus Service Platform can only handle the business processes with an executable implementation level. When a business process can be set up as an abstract process using the high level design tools, do not specify the process as an "Abstract Process".

(c) Controlling the joinFailure fault

The Cosminexus Service Platform always controls and operates the joinFailure fault. When the controlling of joinFailure fault can be set up using the high level design tools, specify "Control". When the settings cannot be specified, design the flow assuming that the joinFailure fault is controlled.

(2) Prerequisites related to activities

(a) Using unsupported elements and attributes

Do not use BPEL elements and attributes that are not supported by the BPEL import functionality. Unsupported elements and attributes skip the fetching operation or are replaced by other elements; therefore, the process might change into an unintended flow. For details about the supported status of BPEL import functionality, see Appendix E. Support Range of BPEL Used by Linking with an High Level Design Tool.

For details about the elements (BPMN elements) and settings for the high level design tools and the mapping to BPEL elements and attributes, see the documentation for the BPMN specifications or high level design tools.

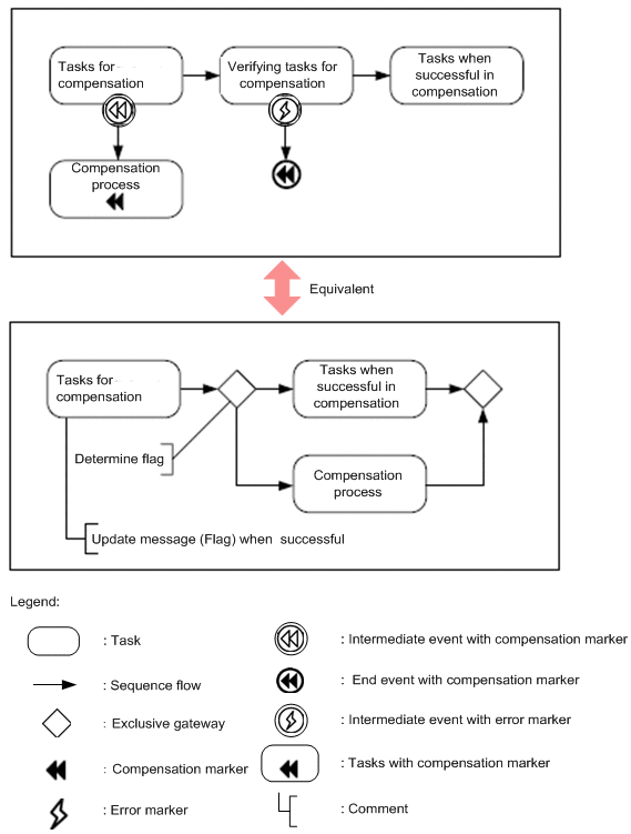
(b) Using the compensation handler

The BPEL import functionality does not support the compensationHandler element. If a compensation marker is used in the high level design tools that use BPMN, the compensation marker is output in BPEL as the compensationHandler element; therefore, it is recommended that you do not use the compensation marker in the design. The following figure shows an example of the same design without using the compensation marker:

Figure C-3 Example of a design without using the compensation marker

[Figure]

(c) Character types of the service name

The Cosminexus Service Platform can only use NCName as the name of the service integrated with a business process. When specifying the service name (interface attribute in BPMN) using the high level design tool, specify the value with NCName. If characters other than NCName are used, the fetching of the information is partially skipped.

(d) Partially specifying a message

Do not partially specify messages with the high level design tools. Specify a message partially after fetching the business process definition into the development environment, since the message structure must be determined. If partially specified (part) attributes are specified in the BPEL assign activity, the specification is ignored by the BPEL import functionality.

(3) Prerequisites related to messages

(a) Specifying the message type

Do not specify the message structure in the high level design tools. Specify the message structure after fetching the business process into the development environment, since the service interface must be determined. If the message type (messageType) attribute is specified in BPEL, the attribute is fetched after being replaced by the string type variable.

(b) Specifying the type

If the message is of a basic type (without a structure), specify a type belonging to the XML schema namespace (http://www.w3.org/2001/XMLSchema). If another type is specified in the BPEL type (type) attribute, the type is fetched after being replaced by a type that is presumed to be compatible.