uCosminexus Service Platform, Basic Development Guide

[Contents][Glossary][Index][Back][Next]

6.13.23 ConstantObjects(Set constant function)

Define the Set constant function (const).

Organization of this subsection
(1) Definition item
(2) Definition example

(1) Definition item

Following table describes definition items:

Table 6-48 TableConstantObjectsDefinition item

Item name Definition contents Value that you can define Additional description
Name Function name Value of NCName type This is mandatory item. You cannot define the Name in Objects, in duplication.
Type Type Either of "string", "number", "boolean", "notoutput" or "empty" This is mandatory item.

In case of "string"
For type, set "Character string".

In case of "number"
For type, set "Numeric value".

In case of "boolean"
For type, set "Logical value".

In case of "notoutput" or "empty"
For type, set "Characteristic node".
Value Value
  • When Type is "string", character string having less than 1,024 characters (you cannot define linefeed code)
  • When Type is "number", numeric value having less than 1,024 digits
  • When Type is "boolean", "true" or "false"#
This is mandatory item when Type is "boolean" or "number".
When Type is "notoutput" or "empty", setting value is not incorporated.

When Type is "notoutput",
For value, set "Node is not output".

When Type is "empty"
For value, set "Empty node".

Note#
String is not case sensitive.

(2) Definition example

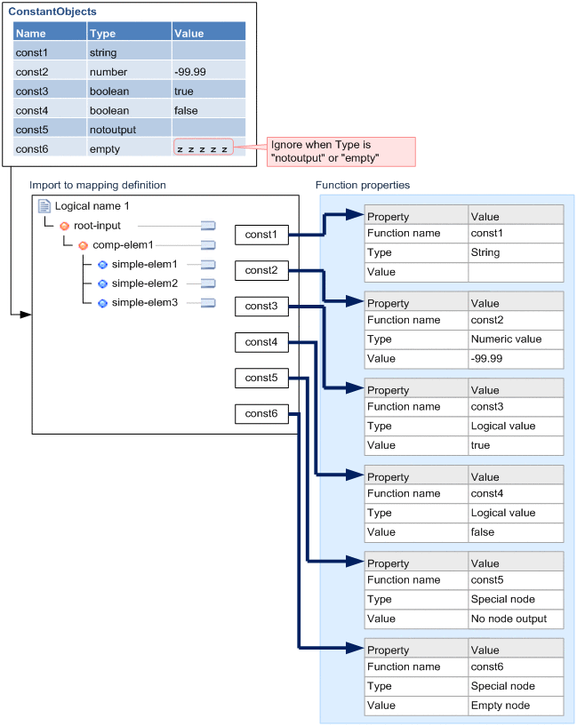
Following figure shows the definition example:

Figure 6-89 FigureConstantObjectsDefinition example

[Figure]