uCosminexus Service Platform, Basic Development Guide

[Contents][Glossary][Index][Back][Next]

6.11.2 Displaying function name after edition

Organization of this subsection
(1) Function name displayed in the Mapping viewer of the Data transformation definition screen
(2) Function name displayed in the dialog

(1) Function name displayed in the Mapping viewer of the Data transformation definition screen

When you edit the function name, it is displayed as follows:

Following figure shows the display example of function name after edition.

Figure 6-47 FigureDisplay example of function name after edition (in case of the Data transformation definition screen)

[Figure]

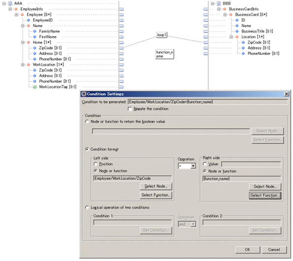
(2) Function name displayed in the dialog

When you edit function name, it is displayed in node conditions of Condition settings dialog, by enclosing in curly brackets ({ }).

Following figure shows the display example of function name after edition:

Figure 6-48 FigureDisplay example of function name after edition (in case of Conditions setting dialog)

[Figure]

Figure 6-49 FigureDisplay example of function name after edition (in case of Repeat settings dialog)

[Figure]