uCosminexus Service Platform, Basic Development Guide

[Contents][Glossary][Index][Back][Next]

4.1 Message Formats and Data Transformations

This section provides an overview of the messages to be exchanged among service requesters, service adapters, and service components, as well as their message formats and data transformations.

Organization of this section
(1) Message types
(2) Message format
(3) Data transformation

(1) Message types

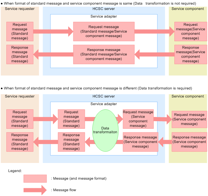
A message that requests the execution of a service component from a service requester via a service adapter is called a request message.

Conversely, a message that returns the service component execution result to the service requester via a service adapter is called a response message.

(2) Message format

The format of a message that is exchanged among service requesters, service adapters, and service components is called a message format.

A service adapter has a standard message format for receiving requests. This is called a standard message. A message format unique to a service component is called a service component message.

A file that defines a message format is called a message format definition file.

Depending on the type of data handled, a message format definition file can be in either XML format or binary format. For details about the types of message format definition files, see 4.2 Message Format Types.

(3) Data transformation

Normally, when a service component invocation request is received from a service requester, a standard message can be used to invoke the service component. However, if the service component cannot be invoked with the request message (in standard message format) received from the service requester, the message format of the request message must be converted to the message format of the service component (service component message). This conversion is called a data transformation. Likewise, when a response message from the service component cannot be returned to the service requester, the message format must be converted to the standard message format.

For details about how to define data transformation, see Chapter 6. Defining Data Transformations.

The following figure shows the flow of messages between a service requester and a service component when a service adapter is used.

Figure 4-1 Flow of messages between a service requester and a service component

[Figure]