uCosminexus Service Platform, Basic Development Guide

[Contents][Glossary][Index][Back][Next]

2.4.1 Environment that can be Built with the HCSC Easy Setup Functionality

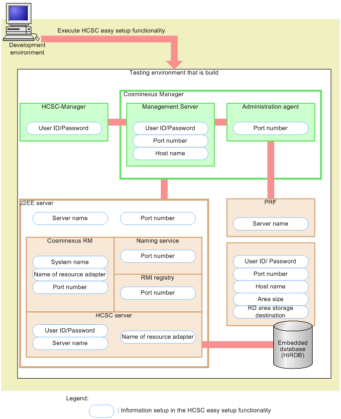
A test environment built with the HCSC Easy Setup functionality has the configuration shown in the figure below. If you want to use processes other than those shown in the following figure in the test environment, separate settings will be required.

Figure 2-2 Configuration of test environment built with the HCSC Easy Setup functionality

[Figure]

If you use the HCSC Easy Setup functionality, the information such as the user ID, password, port number, and host name can be automatically set up for each process of the test environment that is shown in Figure 2-2. For details about the information set up in the test environment when you use the HCSC Easy Setup functionality, see "2.4.3(2) Information required for operating the test environment".

The number of concurrent executions of the Web containers in an environment set up using the HCSC Easy Setup functionality is 10. Therefore, if 11 or more requests are processed concurrently, the Web container threads might deplete. To change the number of concurrent executions of the Web containers, change the definition of the webserver.connector.inprocess_http.max_execute_threads property in the simple_model.xml file or simple_model_cjl.xml file.

For details about the webserver.connector.inprocess_http.max_execute_threads property, see the manual Cosminexus Application Server Function Guide - Basic Development for Web Container.