uCosminexus Service Platform, Overview

[Contents][Glossary][Index][Back][Next]

5.1.3 Multiplicity related to Web Services (SOAP communication)

Organization of this subsection
(1) Number of simultaneously executed threads
(2) Number of dedicated threads

(1) Number of simultaneously executed threads

When you use Web Services (SOAP communication), the number of simultaneously executed threads for the Web server (HTTP server) set up in the execution environment is also related.

If there are multiple standard (Web Services) receptions and SOAP receptions, the total number of simultaneously executed threads specified on the Web server has priority over the sum of the number of simultaneously executed threads specified for each reception. Therefore, if the total number of simultaneously executed threads (on the Web server) is smaller than the sum of the number of simultaneously executed threads specified for each reception, a performance bottleneck might occur. This is because the numerous requests that are received at one time cannot be processed simultaneously.

The following figure shows the bottleneck when Web Services (SOAP communication) is used.

Figure 5-5 Bottleneck when Web Services (SOAP communication) is used

[Figure]

The multiplicity for Web Services (SOAP communication) is set as follows:

(2) Number of dedicated threads

Even if a sufficient number of simultaneously executed threads of the Web server (HTTP server) cannot be provided, you might want to perform the minimum number of executions in each request reception. In this case, define the number of dedicated threads.

With this definition, if requests exceeding the number of simultaneously executed threads of the Web server (HTTP server) are received in an individual request reception, threads for at least the specified number of dedicated threads are executed simultaneously.

If no requests are received in other request receptions, threads can be simultaneously executed up to the maximum number of simultaneous executions.

The number of dedicated threads in an HCSC server is set as shown in Table 5-8 Properties for setting the number of dedicated threads for standard reception and Table 5-9 Property for setting the number of dedicated threads for user-defined reception.

Table 5-8 Properties for setting the number of dedicated threads for standard reception

Definition file Property Description
HCSC server runtime definition file request-soap.exclusive.threads Number of dedicated threads for synchronous (Web Services or SOAP1.1) standard reception
request-soap1_2.exclusive.threads Number of dedicated threads for synchronous (Web Services or SOAP1.2) standard reception

Table 5-9 Property for setting the number of dedicated threads for user-defined reception

Definition file Property Description
User-defined reception runtime definition file user-defined-reception-soap.exclusive.threads Number of dedicated threads

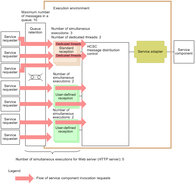
The following figure shows the relationship between the maximum number of simultaneous executions and the number of dedicated threads.

Figure 5-6 Relationship between the maximum number of simultaneous executions and the number of dedicated threads

[Figure]

As shown in Figure 5-6, standard reception always occupies two threads when standard reception, two user-defined receptions, and the Web server (HTTP server) are set up as follows:

Thus, if more than five requests (the number of simultaneous executions of the Web server (HTTP server)) are received, two threads will be used to execute the standard reception. The remaining three threads will be used to execute the user-defined receptions.

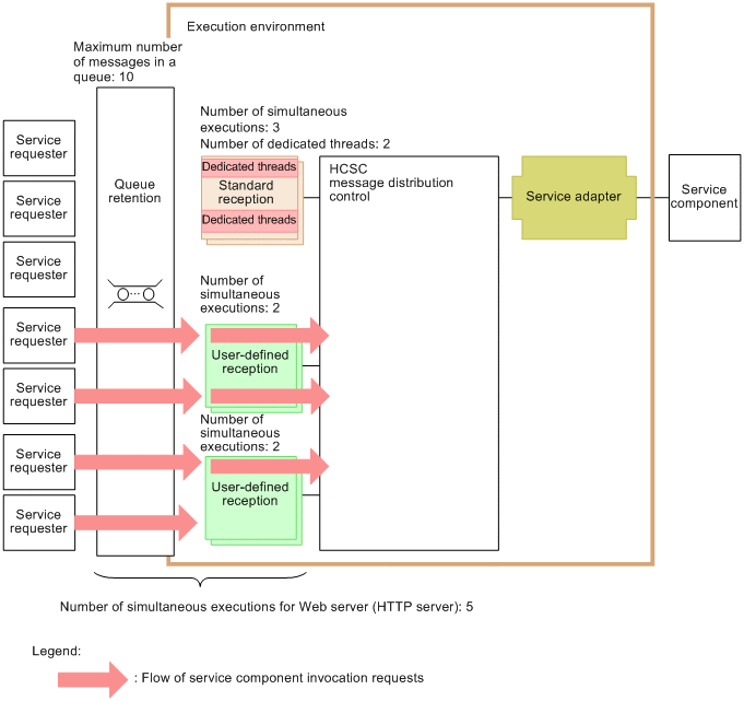
Suppose the maximum number of requests in a queue, the number of simultaneous executions of standard reception, the number of dedicated threads, and the number of simultaneous executions for the Web server (HTTP server) are set as shown in Figure 5-6 Relationship between the maximum number of simultaneous executions and the number of dedicated threads. In this case, even if no requests are received in the standard reception for which the number of dedicated threads is specified (see Figure 5-7 When no requests are received in reception for which the number of dedicated threads is specified), standard reception always occupies two threads. Furthermore, because the number of simultaneous executions is two for each user-defined reception, the total number of simultaneous executions must be four. However, because the number of simultaneous executions for the Web server (HTTP server) is five, only the remaining three threads can be used for the user-defined receptions. The number of simultaneous executions for other request receptions will not increase.

Figure 5-7 When no requests are received in the reception for which the number of dedicated threads is specified

[Figure]