uCosminexus Service Platform, Overview

[Contents][Glossary][Index][Back][Next]

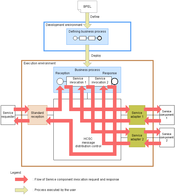
3.2.1 Business process flow

When you invoke a business process from a service requester, the process is performed by executing elements and activities defined in the invoked business process one by one. You define the business process in the development environment. The following figure shows the flow of processing of a business process:

Figure 3-11 Business process flow

[Figure]