uCosminexus Service Platform, Overview

[Contents][Glossary][Index][Back][Next]

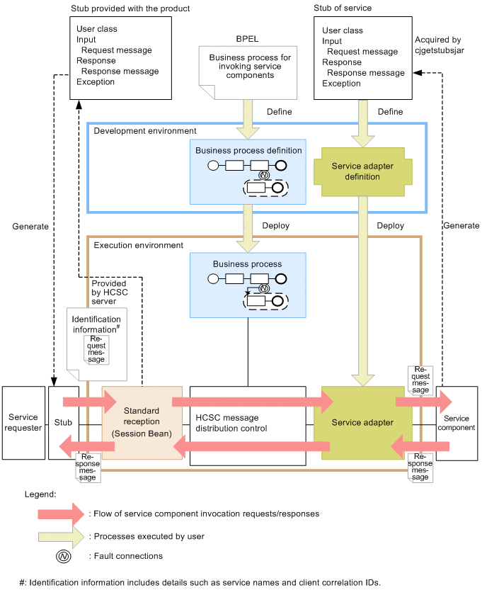
2.3.2 Relationship between user messages and stubs when a service component is invoked

The following figure shows the relationship between user messages and stubs when a Session Bean is used.

Figure 2-29 Relationship between user messages and stubs when a Session Bean is used

[Figure]

When defining a service adapter, define the stub of the service component. (The stub of the service component includes the user class of the created service component, and the types of request message, response message, and exception are also defined.)

If you use Application Server with the J2EE server on the service component side, use the cjgetstubsjar command of the J2EE server to acquire the stub of the service component.

When invoking a service component from the service requester, use the stub provided with the product. The stub provided with the product is the interface of standard reception (Session Bean). When invoking standard reception (Session Bean) from the service requester, create in advance a request message matching the message format of the service component side. Then, specify the created message in the parameters of standard reception (Session Bean) (parameters of the user message), and then send the request.

A request message for invoking a business process from the service requester is the message format defined in the receive activity of the business process. In the service requester, create a message in the message format of the request message defined in the receive activity of the business process. Then, specify the created message in the parameters of standard reception (Session Bean) (parameters of the user message), and then send the request.

For the response to the service requester, use the message format of the response message defined in the service adapter.

For details about the cjgetstubsjar command, see cjgetstubsjar (Obtaining the RMI-IIOP stub and interface of applications) in the Application Server Command Reference Guide.