uCosminexus Service Platform, Overview

[Contents][Glossary][Index][Back][Next]

2.2.1 Relationship with the Communication Infrastructure for Web Services

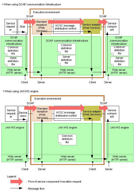
The HCSC server of the execution environment operates on the Communication Infrastructure for Web Services and Web server (HTTP server). Therefore, when you want to use Web Services (SOAP communication), you must set up the Communication Infrastructure for executing Web Services and the Web server.

The relationship between a service requester and a request reception in an HCSC server is that of a client and a server, and the relationship between a service adapter of an HCSC server and a service component is again that of a client and a server.

The SOAP Communication Infrastructure and JAX-WS engine might be used as the Communication Infrastructure at the service requester side and the service component side. When using a service requester and service components compliant with SOAP1.1, use either the SOAP Communication Infrastructure or the JAX-WS engine. Also, when using a service requester and service components compliant with SOAP1.2, use the JAX-WS engine.

The following figure shows the relationship of the service requester and service components with the SOAP Communication Infrastructure. Note that for service requesters and service components, you might also use the SOAP Communication Infrastructure for one and JAX-WS engine for the other.

Figure 2-9 Relationship with the SOAP Communication Infrastructure

[Figure]