uCosminexus Service Platform, Overview

[Contents][Glossary][Index][Back][Next]

2.1.3 Flow of invoking a service component with a message format different from the service component side

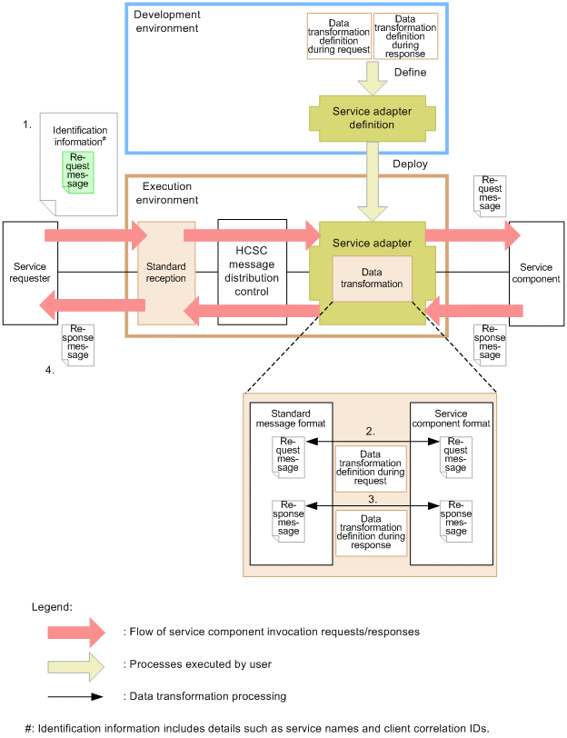
You can invoke a service component by using a message different from the message format of the service component side, or receive a message different from the message format of the service component side as a response. To do this, you need to define standard message format in the development environment. In the development environment, you also need to define a data transformation definition that defines the transformation rule for standard message format and service component message format. You can invoke a service component by transforming messages in standard message format to messages in service component message format. The following figure shows the relationship between standard message format and a data transformation definition.

Figure 2-6 Relationship between standard message format and a data transformation definition

[Figure]

  1. The service requester sends a request for invoking the service component by specifying a message format matching the type of standard message format in the request message.
  2. The service adapter transforms data from standard message format to the service component message format, and then invokes the service component using the transformed message.
  3. For the response sent from the service component, the service adapter also transforms the data from the service component message format to standard message format.
  4. A response in standard message format is sent to the service requester.

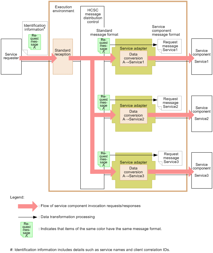
Even for multiple adapters, you can define the same standard message format A and individual data transformation definition for each service adapter for Service1, Service2, and Service3 (see the figure below). Thus, when sending a request from the service requester, you can use the same request message by simply changing the service name (such as Service1).

Figure 2-7 Process flow when the same standard message format is defined in multiple service adapters

[Figure]

For details about standard message format and service component message format, see Chapter 4. Creating a Message Format in the Service Platform Basic Development Guide. For details about data transformation definitions, see 6.3. Defining data transformation in the Service Platform Basic Development Guide.