uCosminexus Service Platform, Overview

[Contents][Glossary][Index][Back][Next]

1.1.10 Functionality for debugging business processes

The functionality for debugging business processes is capable of conducting testing and debugging focused on business processes.

You can use this functionality to debug business processes in the development environment without deploying HCSC components in the execution environment. Development is more efficient because business processes can be defined and debugged in the same environment.

By debugging a business process, you can check how processing of the business process is proceeding between activities, and also check and update the contents of variables used in the activities.

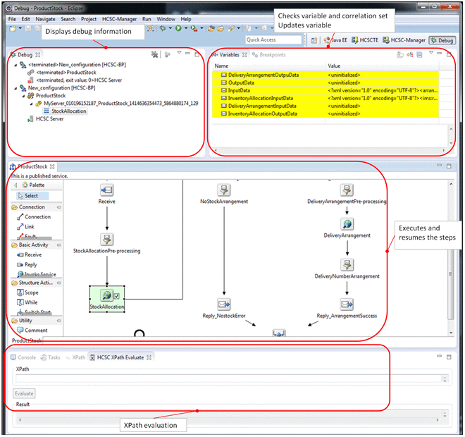
The following figure shows an example of a window used for debugging business processes and the usable functionality.

Figure 1-11 Example of a window used for debugging business processes and the usable functionality

[Figure]

You can use the following functionality for debugging business processes:

The functionality for debugging business processes also allows you to emulate services.