uCosminexus Service Platform, Overview

[Contents][Glossary][Index][Back][Next]

1.1.1 Functionality for creating message formats

Message formats are formats of messages exchanged between service requesters, service adapters, and service components. To use XML format data, create an XML message format. To use binary format data (data other than XML), create a binary message format. You can create the binary message format by using window operations.

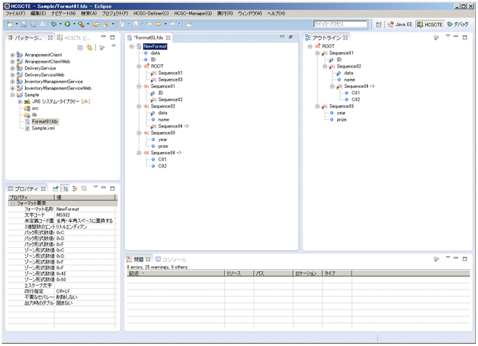
The following figure shows an example of the window used for creating a binary message format.

Figure 1-1 Example of the window for creating a binary message format

[Figure]

After adding a new binary message format in the wizard, you can define detailed contents of elements configuring the message format in the window for creating a binary message format.

Note that if you create a new binary message format by diverting an already created binary message format, you can also duplicate and use the existing one.