uCosminexus Service Platform, First Step Guide User's Guide and Operator's Guide

[Contents][Glossary][Index][Back][Next]

5.8 Defining data transformation by using a Java program

In this section, use the CustomFunction sample program to develop a program that uses a Java program.

Development with the CustomFunction sample program uses a custom function. The custom function defines data transformations by calling a Java program in which certain data processing is defined.

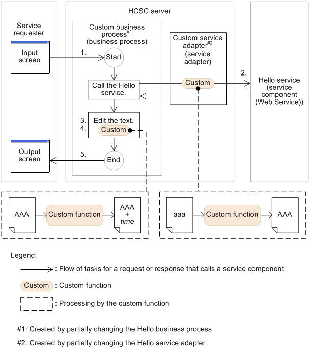
The following figure shows an overview of the processing of the CustomFunction sample programs.

Figure 5-3 Processing of the CustomFunction sample program

[Figure]

The CustomFunction sample program executes processing as follows:

  1. The Custom business process receives the character string entered from the service requester.
  2. The business process calls the Hello service via the Hello service adapter. At this time, the custom function is used to convert all lowercase characters to uppercase characters.
  3. When the Hello service is called, the following character string is concatenated to the received one: [Figure]and[Figure]Business[Figure]Process ([Figure]: single-byte space)
  4. In addition, the custom function is used to add the execution date and time to the end of the character string (in yyyy/MM/dd HH:mm:ss.SSS format).
     
    Generated string: uppercase-string-output-by-Hello-service[Figure]and[Figure]Business[Figure]Process[Figure]yyyy/MM/dd HH:mm:ss.SSS
     
  5. The concatenation result is returned to the service requester, and then it is displayed in the output window.
Organization of this section
5.8.1 Overview of defining the CustomFunction sample program
5.8.2 Preparing the custom function
5.8.3 Modifying the Hello service adapter
5.8.4 Modifying the Hello business process