uCosminexus Application Server, Web Service Development Guide

[Contents][Glossary][Index][Back][Next]

39.4.2 Trace output information of Trace based performance analysis

The following table lists and describes the trace output information of the performance analysis trace that is output with the Cosminexus JAX-WS functionality or the JAX-RS functionality.

Table 39-17 Trace output information of Trace based performance analysis

No. File item Contents
1 Event ID This is the event ID of the trace collection point.
2 Client application information This is unique information between the Web Services client and Web Services within the valid range of the root application information. However, this is not unique for the WS-RM 1.2 functionality. See Option information
3 Root application information This is unique information in the processing for a series of requests. However, this is not unique for the WS-RM 1.2 functionality. See Option information
4 Return code This is the type of trace collection points (normal end or abnormal end).
5 Interface name This is the class name of the trace collection point.
6 Operation name This is the method name of the trace collection point.
7 Optional information This is the option information.

This subsection describes the valid range of client application information and root application information and the trace collection points.

Organization of this subsection
(1) Valid range of client application information and root application information
(2) Trace collection point of Trace based performance analysis

(1) Valid range of client application information and root application information

This subsection describes the valid range of client application information and root application information separately for a Web Service and a Web resource.

(a) For a Web Service

The following figure describes the valid range of the client application and root application information for Web Services.

Figure 39-5 Valid range of client application information and root application information (for a Web Service)

[Figure]

The root application information (consists of the communication number, the process ID, and the IP address) is unique in the processing for a series of requests.

If a request is sent from the Web Services client (A) that is started by running the startup command (cjclstartap) of Java applications to the Web Service (B), the Web Service (B) becomes the Web Service client. Further, if Web Service (B) that becomes the Web Service client sends requests to the other Web Services(C) and (D), the value from A to D is a unique value.

The client application information (consists of the communication number, the process ID, and the IP address) is unique in the processing for a series of requests of the Web Services client and Web Service within the valid range of the root application information.

The client application information (1) to (4) form different client application information.

(b) For a Web resource

This subsection describes the valid range of client application information and root application information for Web resources, based on the following figure.

Figure 39-6 Valid range of client application information and root application information (for a Web resource)

[Figure]

In the above figure, the Web resource client (A) and the Web resource or Web resource client (B) use a client API for RESTful Web Services. The Web resource or Web resource client (B), the Web resource (C), and the Web resource (D) are the Web resources operating on the JAX-RS engine.

The root application information will be unique throughout processing of all the requests made after the client calls a client API for RESTful Web Services until the client receives an HTTP response.

On the other hand, each call will have unique client application information. Each of the client application information from (1) to (5) in the figure has a unique value.

Even when the client retrieves an entity of the HTTP response from the ClientResponse object returned by either of the following operations, inconsecutively to the respective operations, the root application information and the client application information will be unique across the series of calls.

The following figure shows the concept. Note that the client application information is omitted in the figure because the scope of the client application information and the root application information is the same.

Figure 39-7 Inconsecutive calling and application information

[Figure]

Accordingly, the root application information (root application information (2) in the figure) used in inconsecutive calling of the get(Class) method of the WebResource class and the getEntity(Class) method of the ClientResponse class is unique, similar to the root application information (root application information (1) in the figure) of the post(Class, Object) method of the WebResource class that is executed throughout after the HTTP communication is established until the requests and responses are received.

Furthermore, the root application information (root application information (3) in the figure), which is used when calling the handle(Class) method of the Client class and the getEntity(Class) method of the ClientResponse class inconsecutively, is also unique.

(2) Trace collection point of Trace based performance analysis

The following figure shows the trace collection points of the trace based performance analysis output with the Cosminexus JAX-WS functionality. Note that when you use the WS-RM 1.2 functionality, other Trace based performance analysis that is not coded will also output. For details, see the section 39.4.2(2)(c) Trace collection points when the WS-RM 1.2 functionality is used.

(a) Trace collection point when the POJO Web service is invoked

Figure 39-8and Figure 39-9 show the request-response operation and the one-way operation for the trace collection points when the POJO Web Service is invoked. For the trace collection points when the Provider Implementation class returns null in the one-way operation, see Figure 39-8.

Figure 39-8 Trace collection point when the POJO Web Service is invoked (request-response operation)

[Figure]

Figure 39-9 Trace collection points when the POJO Web Service is invoked (one-way operation)

[Figure]

The following table shows the relationship between each trace collection point and event ID:

Table 39-18 Trace collection point and output information in the standard level (JAX-WS functionality and POJO Web Service)

No. in figure Collection point Output information
Event ID Optional information
1 When the Web Service client library starts For stub-based Web Service clients 0xA400 --
For dispatch-based Web Service clients 0xA420
2 Before the HTTP message of the Web Service client library is sent 0xA404 End point URL
3 When the servlet of the JAX-WS engine starts 0xA408 Context root
4 Before the Web Service is invoked For Web Service Implementation Classes 0xA40C Service method name
For Provider Implementation Classes 0xA424 --
5 After the Web Service is invoked For Web Service Implementation Classes 0xA410 Exception name for abnormal end.
For Provider Implementation Classes 0xA428
6 Before the HTTP message of the JAX-WS engine is sent 0xA414# --
7 After the HTTP message of the Web Service client library is received 0xA418 Exception name for abnormal end.
8 When the Web Service client library ends For stub-based Web Service clients 0xA41C Exception name for abnormal end.
For dispatch-based Web Service clients 0xA42C

Legend:
--: There is no optional information.

#
The trace is not collected when the Provider Implementation class returns null after a Web Service is called.

Table 39-19 Trace collection point and output information in the detail level (JAX-WS functionality and POJO Web service)

No.in figure Collection point Output information
Event ID Optional information
9 Before the handler is invoked 0xA430# Handler position and handler class name
10 After the handler is invoked 0xA434# Exception name for abnormal end.
11 After the HTTP message of the Web Service client library is sent 0xA438 Exception name for abnormal end.
12 Before un-marshalling For stub-based Web Service clients and Web Service Implementation Classes 0xA43C --
For dispatch-based Web Service clients and Provider Implementation Classes 0xA450#
13 After un-marshalling For stub-based Web Service clients and Web Service Implementation Classes 0xA440 --
For dispatch-based Web Service clients and Provider Implementation Classes 0xA454#
14 After the HTTP message of the JAX-WS engine is sent 0xA444# Exception name for abnormal end.
15 When the servlet of the JAX-WS engine ends 0xA448 Exception name for abnormal end.

Legend:
--: There is no optional information.

#
The trace is not collected when the Provider Implementation class returns null after a Web Service is called.

(b) Trace collection point when invoking the EJB Web Service

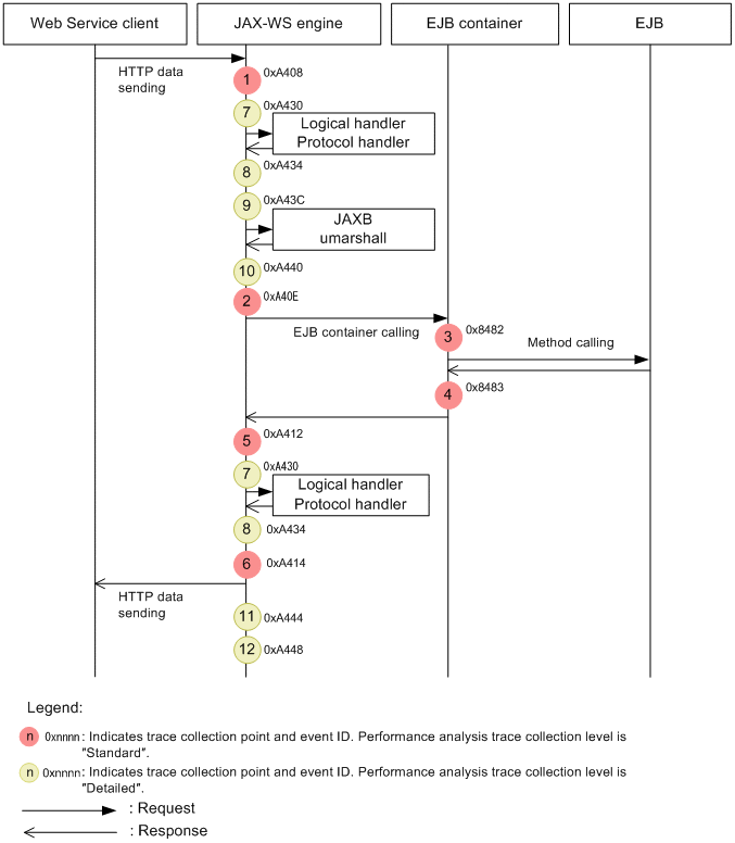
The following figure shows the trace collection point for a request-response operation when invoking the EJB Web Service. Note that the trace collection point of the Web Service client is same as when the POJO Web Service is invoked. Furthermore, for the trace collection points for Web Services in a one-way operation, substitute invoking a service by invoking an EJB container when referencing Figure 39-9 Trace collection points when the POJO Web Service is invoked (a one-way operation).

Figure 39-10 Trace collection point when invoking the EJB Web Service (request-response operations)

[Figure]

The following table lists and describes the relationship between each trace collection point and event ID:

Table 39-20 Trace collection point and output information in the standard level (JAX-WS functionality and POJO Web service)

No. in Figure Collection point Output information
Event ID Optional information
1 When the servlet of a JAX-WS engine starts 0xA408 Context root
2 Before the EJB container is invoked For Web Service Implementation Classes 0xA40E Service method name
3 Before the EJB method is invoked 0x8482 --
4 After the EJB method is invoked 0x8483 --
5 After the EJB container is invoked For Web Service Implementation Classes 0xA412 Exception name for abnormal end
6 After the HTTP message of the JAX-WS engine is sent 0xA414 Exception name for abnormal end

Legend:
--: There is no optional information.

Table 39-21 Trace collection point and output information in the detail level (JAX-WS functionality and POJO Web Service)

No. in Figure Collection point Output information
Event ID Optional information
7 Before the handler is invoked 0xA430 Handler position and handler class name
8 After the handler is invoked 0xA434 Exception name for abnormal end.
9 Before un-marshaling For Web Service Implementation Classes 0xA43C --
10 After un-marshaling For Web Service Implementation Classes 0xA440 --
11 After the HTTP message of the JAX-WS engine is sent 0xA444 Exception name for abnormal end
12 When the servlet of the JAX-WS engine ends 0xA448 Exception name for abnormal end

Legend:
--: There is no optional information.

(c) Trace collection points when the WS-RM 1.2 functionality is used

The following figure shows the trace collection points of the Trace based performance analysis output, when the WS-RM 1.2functionality is used to send and receive the sequence life cycle messages:

Figure 39-11 Trace collection points when the sequence life cycle messages are sent and received

[Figure]

The following table lists and describes the relationship between each trace collection point and event ID:

Table 39-22 Trace collection points and output information in the standard level (Life cycle messages of the WS-RM 1.2 functionality)

Number in figure Collection point Output information
Event ID Optional information
1 When the WS-RM 1.2 in the Web Service client starts 0xA4B0 One of the following is output.
  • CreateSequence
  • CloseSequence, SequenceID
  • TerminateSequence, SequenceID
2 Before the message in the Web Service client sequence life cycle is sent 0xA4B1 One of the following is output.
  • CreateSequence
  • CloseSequence, SequenceID
  • TerminateSequence, SequenceID
3 When the WS-RM 1.2functionality in the Web Service client starts 0xA4B2 One of the following is output
  • CreateSequence
  • CloseSequence, SequenceID
  • TerminateSequence, SequenceID
4 When the WS-RM 1.2 functionality in the Web Service ends 0xA4B3 One of the following is output CreateSequence, SequenceID
  • CloseSequence, SequenceID
  • TerminateSequence, SequenceID
  • Exception name for abnormal end
5 After the sequence life cycle message in the Web Service client is received. 0xA4B4 One of the following is output.
  • CreateSequence
  • CloseSequence, SequenceID
  • TerminateSequence, SequenceID
  • Exception name for abnormal end
6 When the WS-RM 1.2 functionality in the Web Service client ends 0xA4B5 One of the following is output.
  • CreateSequence, SequenceID
  • CloseSequence, SequenceID
  • TerminateSequence, SequenceID
  • Exception name for abnormal end

The following figure shows the trace collection points of the Trace based performance analysis for the sequence traffic messages of the WS-RM 1.2functionality:

Figure 39-12 Trace collection points for the sequence traffic messages

[Figure]

The following table lists and describes the relationship between each trace collection point and event ID:

Table 39-23 Trace collection points and output information in the standard level(Sequence traffic messages of the WS-RM 1.2 functionality)

Number in figure Collection point Output information
Event ID Optional information
7 When the WS-RM 1.2 functionality in the Web Service client starts in the request 0xA4B6 SequenceID, MessageNumber
8 When the WS-RM 1.2 functionality in the Web Service client ends in the request 0xA4B7 One of the following is output.
  • SequenceID, MessageNumber
  • Exception name for abnormal end
9 When the WS-RM 1.2 functionality in the Web Service starts in the request 0xA4B8 SequenceID,MessageNumber
10 When the WS-RM 1.2 functionality in the Web Service ends in the request 0xA4B9 One of the following is output
  • SequenceID, MessageNumber
  • Exception name for abnormal end
11 When the WS-RM 1.2 functionality in the Web Service starts in the response .#1 0xA4BA SequenceID, MessageNumber
12 When the WS-RM 1.2 functionality in the Web Service ends in the response #2 0xA4BB One of the following is output
  • SequenceID, MessageNumber
  • Exception name for abnormal end
13 When the WS-RM 1.2 functionality in the Web Service client starts in the response 0xA4BC SequenceID, MessageNumber
14 When the WS-RM 1.2 functionality in the Web Service client ends in the response 0xA4BD One of the following is output.
  • SequenceID
  • Exception name for abnormal end.

#1
Not output when duplicate message is received.

#2
Not output when HTTP status code 202 is returned on receiving the duplicate message.

The following figure shows the trace collection points of the Trace based performance analysis for the Ack messages of the WS-RM 1.2functionality:

Figure 39-13 Trace collection point of Ack message

[Figure]

The following table lists and describes the relationship between each trace collection point and event ID:

Table 39-24 Trace collection points and output information in the detailed level (Ack message of the WS-RM 1.2 functionality)

Number in figure Collection point Output information
Event ID Optional information
15 When the WS-RM 1.2 functionality in the Web Service client starts 0xA4BE SequenceID
16 When the WS-RM 1.2 functionality in the Web Service starts 0xA4C0 SequenceID
17 When the WS-RM 1.2 functionality in the Web Service ends 0xA4C1 One of the following is output.
  • SequenceID
  • Exception name for abnormal end.
18 When the WS-RM 1.2 functionality in the Web Service client ends 0xA4BF One of the following is output.
  • SequenceID
  • Exception name for abnormal end.
(d) Trace collection points when calling RESTful Web Services

The following figure shows the trace collection points when calling RESTful Web Services (Web Services) separately for resources and clients.

For resources

Figure 39-14 Trace collection points when calling RESTful Web Services(for resources)

[Figure]

The following table lists the trace collection points and their corresponding event IDs.

Table 39-25 Trace collection points and the information output at the standard level (JAX-RS functionality and RESTful Web Services)

Number in figure Collection point Output information
Event ID Optional information
1 When starting a servlet of the JAX-RS engine 0xA4A0 --
2 Before calling a Web resource 0xA4A1 One of the following is output:
  • JResponseOutInvoker
  • ObjectOutInvoker
  • ResponseOutInvoker
  • TypeOutInvoker
  • VoidOutInvoker
  • VoidVoidMethodInvoker
HttpReqResDispatcher
3 Before unmarshalling 0xA4A6 --
4 After unmarshalling 0xA4A7 The exception name when an exception is thrown
5 After calling a Web resource 0xA4A3 One of the following is output.#
  • JResponseOutInvoker
  • ObjectOutInvoker
  • ResponseOutInvoker
  • TypeOutInvoker
  • VoidOutInvoker
  • VoidVoidMethodInvoker
  • HttpReqResDispatcher
6 Before marshalling 0xA4A8 --
7 After marshalling 0xA4A9 The exception name when an exception is thrown
8 Before the JAX-RS engine sends an HTTP message 0xA4A1 The exception name when an exception is thrown

Legend
--: No optional information is available.

Table 39-26 Trace collection points and the information that is output at the standard level (JAX-RS functionality and RESTful Web Services)

Number in figure Collection point Output information
Event ID Optional Information
9 When matching an HTTP request and a resource 0xA4AC One of the following is output:
  • accept root resource classes
  • forwarding view to JSP page
  • accept implicit view
  • match path
  • accept sub-resource methods
  • accept resource methods
  • matched sub-resource method
  • matched resource method
  • accept resource message in ResourceClassRule
  • accept resource message in ResourceOjectRule
  • accept right hand path redirect
  • accept right hand path
  • accept sub-resource locator
  • accept termination
  • matched message body reader
  • matched exception mapper
  • mapped exception to response
  • matched message body writer

For clients

The following figures show each use case described in 11.4.1 Use case of a Web resource client.

Figure 39-15 Trace collection points when invoking RESTful Web Services (for a client)

[Figure]

[Figure]

[Figure]

The following table lists and describes the relationship between each trace collection point and event ID.

Table 39-27 Trace collection points in the standard level and information that is output (client APIs for the JAX-RS functionality and RESTful Web Services)

No. in figure Collection point Output information
Event ID Optional information
1 When calling an HTTP method starts 0xA4A4 End point URL
2 Before marshalling 0xA4A8 --
3 After marshalling 0xA4A9 --
4 When calling an HTTP method is complete 0xA4A5 The exception name when an exception is thrown
5 Before unmarshalling 0xA4A6 --
6 After unmarshalling 0xA4A7 The exception name when an exception is thrown

Legend
--: No optional information is available.