uCosminexus Application Server, Web Service Development Guide

[Contents][Glossary][Index][Back][Next]

32.1 What is the Streaming functionality

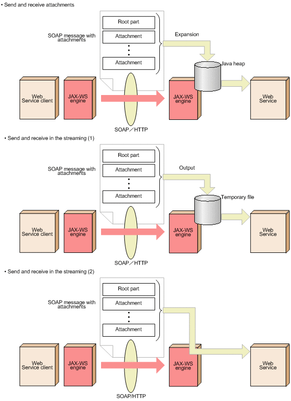
Streaming is a functionality used in the attachment functionality to receive SOAP Messages (of MIME Multipart/Related structure) containing large attachments, without Java heap size restrictions. This is possible, because the processing is carried out without extracting the big size MIME body included in the SOAP Messages to the memory. You can use the Streaming functionality to map the SOAP messages containing the received attachment to the javax.activation.DataHandler class.

The following figure shows the send/receive of binary data by using the Streaming functionality:

Figure 32-1 Binary data send/receive by using Streaming

[Figure]

You can use Streaming only when using attachments in the MTOM/XOP specification format. You cannot use Streaming for attachments in the wsi:swaRef format.