uCosminexus Application Server, Web Service Development Guide

[Contents][Glossary][Index][Back][Next]

16.2 Customized mapping from Java to WSDL

You can customize the mapping of Java to WSDL by using annotations.

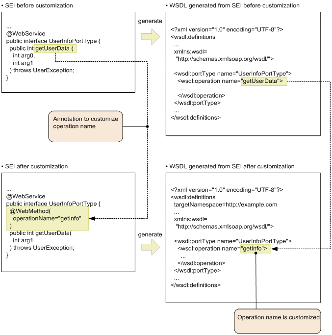
The following figure shows an example of customization using annotations:

Figure 16-11 Example of customization using annotations

[Figure]

When you execute the apt command or the cjwsgen command, the javax.xml.ws.WebEndpoint and javax.xml.ws.WebServiceClient annotation automatically given by the cjwsimport command are ignored (warning message is not output). Also, if an un-supported annotation is specified, the annotation is ignored. At this time, if the annotation is not supported even in the annotation processor provided by functionality other than the Cosminexus JAX-WS functionality, a warning message of the apt command is output.

The annotations include annotations that can be defined in SEI, annotations that can be defined in the Web Service Implementation Class, and the annotations that can be defined in both. However, if the endpointInterface element of the javax.jws.WebService annotation is not used, the abstract information is extracted from the information of the Web Service Implementation Class and it is considered that implicit SEI is present. Only in this case, the definition of annotations defined in SEI is allowed in the Web Service Implementation Class.

Even if the annotation element is explicitly customized using the same value as the default value, the annotation is processed as if the element value is not specified.

Organization of this section
16.2.1 List of annotations
16.2.2 com.sun.xml.ws.developer.StreamingAttachment annotation
16.2.3 javax.jws.HandlerChain annotation
16.2.4 javax.jws.Oneway annotation
16.2.5 javax.jws.soap.SOAPBinding annotation
16.2.6 javax.jws.WebMethod annotation
16.2.7 javax.jws.WebParam annotation
16.2.8 javax.jws.WebResult annotation
16.2.9 javax.jws.WebService annotation
16.2.10 javax.xml.bind.annotation.XmlElement annotation
16.2.11 javax.xml.bind.annotation.XmlMimeType annotation
16.2.12 javax.xml.bind.annotation.XmlType annotation
16.2.13 javax.xml.ws.Action annotation
16.2.14 javax.xml.ws.BindingType annotation
16.2.15 javax.xml.ws.FaultAction annotation
16.2.16 javax.xml.ws.RequestWrapper annotation
16.2.17 javax.xml.ws.ResponseWrapper annotation
16.2.18 javax.xml.ws.ServiceMode annotation
16.2.19 javax.xml.ws.soap.Addressing annotation
16.2.20 javax.xml.ws.soap.MTOM annotation
16.2.21 javax.xml.ws.WebFault annotation
16.2.22 javax.xml.ws.WebServiceProvider annotation