uCosminexus Application Server, Maintenance and Migration Guide

[Contents][Glossary][Index][Back][Next]

8.22.1 Trace collection points and PRF trace collection levels

The following table describes the event IDs, trace collection points, and PRF trace collection levels:

Organization of this subsection
(1) Details of trace collection points of the TP1 inbound integrated function
(2) Trace collection points of the TP1 inbound integrated function
(3) Trace point collection in synchronous point processing

(1) Details of trace collection points of the TP1 inbound integrated function

The following table describes the details of trace collection points of the TP1 inbound integrated function.

Table 8-145 Details of trace collection points of the TP1 inbound integrated function

Event ID Number in the figure# Trace collection point Level
0x842F 19 Immediately after invoking the message listener method of Message-driven Bean from the resource adapter A
0x8430 22 Immediately before the message listener method of Message-driven Bean that is invoked from the resource adapter returns A
0x8431 20 Immediately before the EJB container calls back the message listener method of Message-driven Bean A
0x8432 21 Immediately after returning from the callback of the message listener method of Message-driven Bean A
0x8825 17 Immediately before the completion of recreate process of the transaction B
0x8826 18 Immediately after the completion of recreate process of the transaction B
0x8B86 14 Immediately after invoking the method of javax.resource.spi.work.WorkManager A
0x8B87 15 Immediately before returning the method of javax.resource.spi.work.WorkManager A
0x8B8A 16 Immediately before invoking the method of javax.resource.spi.work.Work A
0x8B8B 29 Immediately after returning the method of javax.resource.spi.work.Work A
0x8B8C 33 Immediately after invoking javax.resource.spi.XATerminator.prepare (Xid xid) B
0x8B8D 34 Immediately before returning javax.resource.spi.XATerminator.prepare (Xid xid) B
0x8B8E -- Immediately after invoking javax.resource.spi.XATerminator.commit (Xid xid, boolean onePhase) B
0x8B8F -- Immediately before returning javax.resource.spi.XATerminator.commit (Xid xid, boolean onePhase) B
0x8B90 -- Immediately after invoking javax.resource.spi.XATerminator.rollback (Xid xid) B
0x8B91 -- Immediately before returning javax.resource.spi.XATerminator.rollback (Xid xid) B
0x8B92 -- Immediately after invoking javax.resource.spi.XATerminator.forget (Xid xid) B
0x8B93 -- Immediately before returning javax.resource.spi.XATerminator.forget (Xid xid) B
0xAA00 8 Immediately after the message reception starts A
0xAA01 12 Immediately after the sending of RPC response is completed A
0xAA02 4 Immediately after the reading of the message from OpenTP1 starts A
0xAA03 10 Immediately before disconnecting from OpenTP1 (when rpc_close_after_send=Y is specified in OpenTP1 definition) A
0xAA04 5 Immediately before invoking socket read B
0xAA05 6 Immediately after completing socket read B
0xAA06 13 Immediately before inserting the message into the schedule queue once the message reception is completed. A
0xAA08 23 Immediately before the sending of RPC response starts A
0xAA09 27 Immediately before disconnecting the connection for response (when rpc_close_after_send=true is specified in TP1 inbound adaptor property) A
0xAA0A 25 Immediately before invoking socket write B
0xAA0B 26 Immediately after completing socket write B
0xAA0C 30 Sending has failed. Immediately before the standby for retry starts A
0xAA0D 31 Immediately before retry starts A
0xAA10 11
  • Immediately after disconnecting the connection, if an invalid message is received
  • Immediately after disconnecting the connection, if reception timeout occurs
  • Immediately after reception timer monitoring thread detects reception timeout for RPC requests and destroys the message
A
0xAA11 28 Immediately after an attempt to send the RPC response fails A
0xAA12 2 Immediately before including the connection with OpenTP1 in reception monitoring B
0xAA13 3 When message reception is detected in the connection with OpenTP1 B
0xAA14 32 Immediately after the completion of reception from OpenTP1 during synchronization point processing A
0xAA15 35 Immediately after the completion of sending to OpenTP1 during synchronization point processing or immediately after an error occurs in the sending process A
0xAA16 1 Immediately after the connection with OpenTP1 is established A
0xAA17 9 Immediately before disconnecting the connection with OpenTP1 or immediately after disconnection from OpenTP1, since a communication error is detected A
0xAA18 7 Immediately after analyzing the received message B
0xAA19 24 Immediately before sending the message B

Legend:
A: Standard
B: Advanced
--: Not applicable

#
Corresponds to the numbers from Figures 8-86 to 8-92.

(2) Trace collection points of the TP1 inbound integrated function

The following figure shows the overall trace collection points in the TP1 inbound integrated function. Note that there are detailed trace collections points for A and B parts of the figure.

Figure 8-86 Overall trace collection points in the TP1 inbound integrated function

[Figure]

[Figure]

The following two figures show the detailed trace collections points for A and B parts in the above figure.

Figure 8-87 Trace collection points of part A

[Figure]

#1
Nothing is output, if an exception occurs in read.

#2
This is output after message reception. For segmented mails, the output is generated for each segmented mail. However, nothing is output for invalid messages.

#3
For processing of RPC response sending (PRF trace collection points other than 0xAA01), see Figure 8-88.

In addition to Figure 8-87, the PRF trace collection point for RPC reception is 0xAA10 that is output immediately after the reception timer monitoring thread detects a reception timeout for RPC requests and destroys the message.

Figure 8-88 Trace collection points of part B

[Figure]

For the PRF trace output point of response sending in Figure 8-88, the trace is not only output during RPC communication, but also when J2EE applications stop. The root application information at this time is not the root application information inherited from OpenTP1, but the root application information generated by the J2EE server. Therefore, use the root application information, output to the interface name of 0xAA08 when the J2EE applications stop, to associate the PRF trace output points for stopping J2EE applications and the other PRF trace output points for RPC communication.

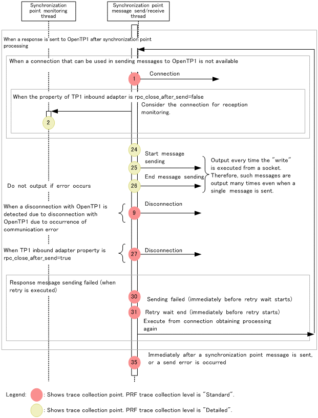
(3) Trace point collection in synchronous point processing

The following figure describes the trace collection points in the synchronous point processing. Note that points A and B in the figure have further detailed trace collection points.

Figure 8-89 Overview of the trace collection points in the synchronous point processing

[Figure]

#1
When the processing request is passed on to XATerminator, different Event IDs are output for each method. The following table describes the mapping between each method and its Event ID.

Table 8-146 Method and Event ID mapping

Method Event ID Number used in the figure
prepare method 0x8B8C 33
commit method 0x8B8E --
rollback method 0x8B90 --
forget method 0x8B92 --

Legend:
--: Not used in the figure

#2
For OTS output points, see 8.16 Trace collection points of an OTS.

#3
When the processing request is passed on from XATerminator to the synchronous point mail sending thread, different Event IDs are output for each method. The following table describes the mapping between each method and its Event ID.

Table 8-147 Method and Event ID mapping

Method Event ID Number used in the figure
prepare method 0x8B8D 34
commit method 0x8B8F --
rollback method 0x8B91 --
forget method 0x8B93 --

Legend:
--: Not used in the figure

For the detailed trace collection points of A and B in the figure, see the following 2 figures.

Figure 8-90 Trace collection point of the A part in the synchronous point processing

[Figure]

#1
Nothing is output, if read throws an exception.

#2
Outputs after receiving the mail. For segmented mails, output is generated for each segmented mail. However, nothing is output, for invalid mails.

Figure 8-91 Trace collection point of the B part in the synchronous point processing

[Figure]

The following figure shows the trace collection points for the connection count adjustment thread.

Figure 8-92 Trace collection points for the connection count adjustment thread

[Figure]