uCosminexus Application Server, Maintenance and Migration Guide

[Contents][Glossary][Index][Back][Next]

8.14.5 Trace collection points and trace information that can be collected in the case of linkage with the DB Connector for Cosminexus RM

This subsection describes the trace collection points and the trace information that can be collected in the case of linkage with the DB Connector for Cosminexus RM.

In the case of the DB Connector for Cosminexus RM, a connection is established to the database by using the DB Connector. Therefore, when the DB Connector for Cosminexus RM is used, the trace points of the DB Connector are also collected. The items generated during the JDBC connection (such as java.sql.Statement) have the same trace collection points as the DB Connector.

Organization of this subsection
(1) Trace collection points and PRF trace collection levels
(2) Trace information that can be collected

(1) Trace collection points and PRF trace collection levels

The following table describes the event IDs, trace collection points, and PRF trace collection levels.

Table 8-99 Details of trace collection points in a DB Connector and JCA container (during linkage with the DB Connector for Cosminexus RM)

Event ID No. in the figure# Trace acquisition points Level
0x8D60 1 When a database connection is established with javax.sql.DataSource.getConnection() during the use of the DB Connector for Cosminexus RM When the processing starts A
0x8D61 2 When the processing ends A
0x8D62 1 When a database connection is established with javax.sql.DataSource.getConnection(String username, String password) during the use of the DB Connector for Cosminexus RM When the processing starts A
0x8D63 2 When the processing ends A
0x8D80 5 When the database and JDBC resources of the Connection object are released with java.sql.Connection.close() during the use of the DB Connector for Cosminexus RM When the processing starts A
0x8D81 6 When the processing ends A
0x8D82 3 Connection.createStatement() during the use of the DB Connector for Cosminexus RM When the processing starts B
0x8D83 4 When the processing ends B
0x8D84 3 Connection.createStatement(int resultSetType, int resultSetConcurrency) during the use of the DB Connector for Cosminexus RM When the processing starts B
0x8D85 4 When the processing ends B
0x8D86 3 Connection.createStatement(int resultSetType, int resultSetConcurrency, int resultSetHoldability) during the use of the DB Connector for Cosminexus RM When the processing starts B
0x8D87 4 When the processing ends B
0x8D88 3 Connection.prepareCall(String sql) during the use of the DB Connector for Cosminexus RM When the processing starts B
0x8D89 4 When the processing ends B
0x8D8A 3 (String sql, int resultSetType, int resultSetConcurrency) during the use of the DB Connector for Cosminexus RM When the processing starts B
0x8D8B 4 When the processing ends B
0x8D8C 3 Connection.prepareCall(String sql, int resultSetType, int resultSetConcurrency, int resultSetHoldability) during the use of the DB Connector for Cosminexus RM When the processing starts B
0x8D8D 4 When the processing ends B
0x8D8E 3 Connection.prepareStatement(String sql) during the use of the DB Connector for Cosminexus RM When the processing starts B
0x8D8F 4 When the processing ends B
0x8D90 3 Connection.prepareStatement(String sql, int autoGeneratedKeys) during the use of the DB Connector for Cosminexus RM When the processing starts B
0x8D91 4 When the processing ends B
0x8D92 3 Connection.prepareStatement(String sql, int[] columnIndexes) during the use of the DB Connector for Cosminexus RM When the processing starts B
0x8D93 4 When the processing ends B
0x8D94 3 Connection.prepareStatement(String sql, int resultSetType, int resultSetConcurrency) during the use of the DB Connector for Cosminexus RM When the processing starts B
0x8D95 4 When the processing ends B
0x8D96 3 Connection.prepareStatement(String sql, int resultSetType, int resultSetConcurrency, int resultSetHoldability) during the use of the DB Connector for Cosminexus RM When the processing starts B
0x8D97 4 When the processing ends B
0x8D98 3 Connection.prepareStatement(String sql, String[] columnNames) during the use of the DB Connector for Cosminexus RM When the processing starts B
0x8D99 4 When the processing ends B

Legend:
A: Standard
B: Advanced

#
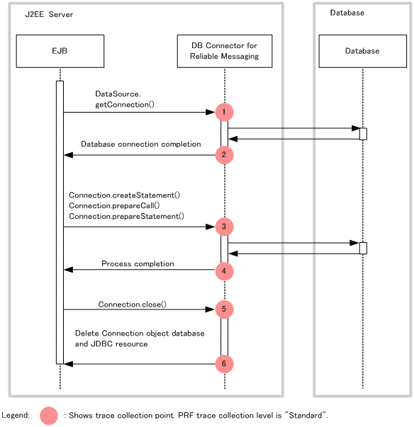
Corresponds to the numbers in Figure 8-56.

The following figure shows the trace collection points.

Figure 8-56 Details of trace collection points in a DB Connector and JCA container (during linkage with the DB Connector for Cosminexus RM)

[Figure]

(2) Trace information that can be collected

The following table describes the trace information that can be collected.

Table 8-100 Details of trace collection points in a DB Connector and JCA container (during linkage with the DB Connector for Cosminexus RM)

No. in the figure# Event ID Level Information that you can acquire
Interface name Operation name Optional
1 0x8D60 A -- -- --
2 0x8D61 A Connection ID --
  • When normal:
    Entrance-time
  • For an exception:
    Entrance-time exception-name
1 0x8D62 A -- -- --
2 0x8D63 A Connection ID --
  • When normal:
    Entrance-time
  • For an exception:
    Entrance-time exception-name
5 0x8D80 A Connection ID -- --
6 0x8D81 A -- --
  • When normal:
    Entrance-time
  • For an exception:
    Entrance-time exception-name
3 0x8D82 B -- -- --
4 0x8D83 B -- --
  • When normal:
    Entrance-time
  • For an exception:
    Entrance-time exception-name
3 0x8D84 B -- -- --
4 0x8D85 B -- --
  • When normal:
    Entrance-time
  • For an exception:
    Entrance-time exception-name
3 0x8D86 B -- -- --
4 0x8D87 B -- --
  • When normal:
    Entrance-time
  • For an exception:
    Entrance-time exception-name
3 0x8D88 B -- -- SQL statement
4 0x8D89 B -- --
  • When normal:
    Entrance-time
  • For an exception:
    Entrance-time exception-name
3 0x8D8A B -- -- SQL statement
4 0x8D8B B -- --
  • When normal:
    Entrance-time
  • For an exception:
    Entrance-time exception-name
3 0x8D8C B -- -- SQL statement
4 0x8D8D B -- --
  • When normal:
    Entrance-time
  • For an exception:
    Entrance-time exception-name
3 0x8D8E B -- -- SQL statement
4 0x8D8F B -- --
  • When normal:
    Entrance-time
  • For an exception:
    Entrance-time exception-name
3 0x8D90 B -- -- SQL statement
4 0x8D91 B -- --
  • When normal:
    Entrance-time
  • For an exception:
    Entrance-time exception-name
3 0x8D92 B -- -- SQL statement
4 0x8D93 B -- --
  • When normal:
    Entrance-time
  • For an exception:
    Entrance-time exception-name
3 0x8D94 B -- -- SQL statement
4 0x8D95 B -- --
  • When normal:
    Entrance-time
  • For an exception:
    Entrance-time exception-name
3 0x8D96 B -- -- SQL statement
4 0x8D97 B -- --
  • When normal:
    Entrance-time
  • For an exception:
    Entrance-time exception-name
3 0x8D98 B -- -- SQL statement
4 0x8D99 B -- --
  • When normal:
    Entrance-time
  • For an exception:
    Entrance-time exception-name

Legend:
A: Standard
B: Advanced
--: Not applicable

#
Corresponds to the numbers in Figure 8-56.