uCosminexus Application Server, Maintenance and Migration Guide

[Contents][Glossary][Index][Back][Next]

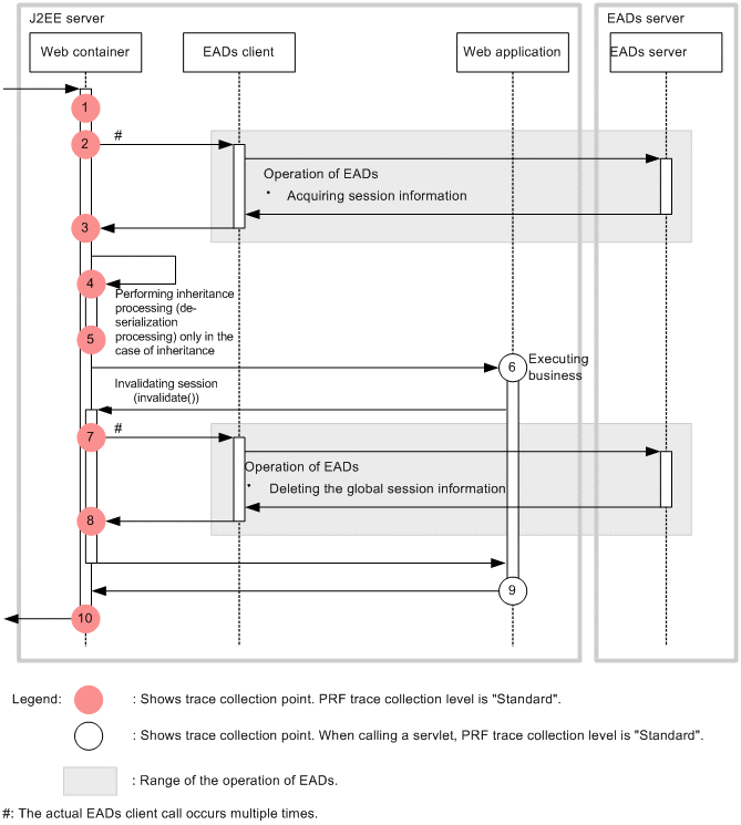
8.9.3 Trace collection points and trace information that can be collected during request processing for disabling an HTTP session (Trace of the EADs session failover functionality)

Trace collection points and trace information that can be collected during request processing for disabling an HTTP session.

Organization of this subsection
(1) Trace collection points and PRF trace collection levels
(2) Trace information that can be collected

(1) Trace collection points and PRF trace collection levels

The following table describes the event IDs, trace collection points, and PRF trace collection levels.

Table 8-30 Details of the trace collection points during request processing for disabling an HTTP session (EADs session failover functionality)

Event ID No. in the figure# Trace collection points Level
0x8200 1 Immediately after the process of obtaining a request or analyzing a request header is complete (via a Web server) A/B
0x8202 6 Immediately before a servlet/JSP is invoked A/B
0x8203 6 Immediately before invoking the filter executed before executing the servlet/JSP that receives the request (filter for which the <dispatcher> tag is omitted in the <filter-mapping> tag of web.xml, or a filter specifying REQUEST in the <dispatcher> tag) B
0x8207 6 Immediately before invoking the static contents (DefaultServlet) B
0x8211 1 Immediately after the process of obtaining a request or analyzing a request header is complete (via in-process HTTP server) A/B
0x8228 4 Immediately before the EADs session failover functionality starts de-serializing the HTTP session attribute information A
0x8229 2 Immediately before the EADs session failover functionality starts accessing the EADs before processing a Web application A
0x8232 7 Immediately before the EADs session failover functionality starts accessing the EADs for disabling an HTTP session A
0x8300 10 Immediately after the processing of a request is complete (via a Web server) A/B
0x8302 9 Immediately after the servlet/JSP processing is complete A/B
0x8303 9 Immediately after completing the processing of the filter executed before executing the servlet/JSP that receives the request (filter specifying REQUEST in the <dispatcher> tag of the <filter-mapping> tag in web.xml) B
0x8307 9 Immediately after the processing of the static contents is complete (DefaultServlet) B
0x8311 10 Immediately after the processing of a request is complete (via an in-process HTTP server) A/B
0x8316 9 Immediately after completing the processing of the filter executed for transmission to the error page (filter specifying ERROR in the <dispatcher> tag of the <filter-mapping> tag in web.xml) B
0x8328 5 Immediately after the EADs session failover functionality finishes de-serializing the HTTP session attribute information A
0x8329 3 Immediately after the EADs session failover functionality finishes accessing the EADs before processing a Web application A
0x8332 8 Immediately after the EADs session failover functionality finishes accessing the EADs for disabling an HTTP session A

Legend:
A: Standard
B: Advanced
A/B: Different information is collected for the Standard and Advanced levels.

#:
Corresponds to the numbers in Figure 8-21.

The following figure shows the trace collection points.

Figure 8-21 Trace collection points during request processing for disabling an HTTP session (EADs session failover functionality)

[Figure]

(2) Trace information that can be collected

The following table describes the trace information that can be collected during request processing for disabling an HTTP session.

Table 8-31 Trace information that can be collected during request processing for disabling an HTTP session (EADs session failover functionality)

No. in the figure# Event ID Level Information that can be collected
Interface name Operation name Option
1 0x8200 A HTTP method URI --
B number-of-session-ID-characters: session-ID:collection-method
0x8211 A HTTP method URI --
B number-of-session-ID-characters: session-ID:collection-method
2 0x8229 A -- -- number-of-session-ID-characters:session-ID-received-with-request
3 0x8329 A -- --
  • When normal
    Entrance-time
  • For an exception
    Entrance-time exception-name
4 0x8228 A Request URL Size of the HTTP session attribute information before de-serialization (bytes) number-of-session-ID-characters: session-ID
5 0x8328 A Request URL --
  • When normal
    Entrance-time
  • For an exception
    Entrance-time exception-name
6 0x8202 A Class name
(JSP file name when a JSP is invoked)
-- --
B Context root name number-of-session-ID-characters: session-ID:number-of-global-session-ID-characters:global-session-ID
0x8207 B -- Context root name number-of-session-ID-characters: session-ID:number-of-global-session-ID-characters:global-session-ID
0x8203 B Class name Context root name number-of-session-ID-characters: session-ID:number-of-global-session-ID-characters:global-session-ID
7 0x8232 A -- -- number-of-session-ID-characters:session-ID-of-disabled-HTTP-session
8 0x8332 A -- --
  • When normal
    Entrance-time
  • For an exception
    Entrance-time exception-name
9 0x8302 A Class name
(JSP file name when a JSP is invoked)
--
  • When normal
    Entrance-time
  • For an exception
    Entrance-time exception-name
B Context root name
  • When normal
    Entrance-time number-of-session-ID-characters: session-ID
  • For an exception
    Entrance-time exception-name:number-of-session-ID-characters: session-ID
0x8307 B -- Context root name
  • When normal
    Entrance-time number-of-session-ID-characters: session-ID
  • For an exception
    Entrance-time exception-name:number-of-session-ID-characters: session-ID
0x8303 B Class name Context root name
  • When normal
    Entrance-time number-of-session-ID-characters: session-ID
  • For an exception
    Entrance-time exception-name:number-of-session-ID-characters: session-ID
0x8316 B Class name Context root name
  • When normal
    Entrance-time number-of-session-ID-characters: session-ID
  • For an exception
    Entrance-time exception-name:number-of-session-ID-characters: session-ID
10 0x8300 A HTTP method URI
  • When normal
    Entrance-time status-code
  • For an exception
    Entrance-time status-code exception-name
B
  • When normal
    Entrance-time status-code number-of-session-ID-characters: session-ID:number-of-global-session-ID-characters:global-session-ID
  • For an exception
    Entrance-time status-code exception-name:number-of-session-ID-characters: session-ID:number-of-global-session-ID-characters:global-session-ID
0x8311 A HTTP method URI Entrance-time status-code
B Entrance-time status-code number-of-session-ID-characters: session-ID:number-of-global-session-ID-characters:global-session-ID

Legend:
A: Standard
B: Advanced
--: Not applicable

#:
Corresponds to the numbers in Figure 8-21.