The EJB client application system log is output to the directory specified in the following keys:
- Directory specified in the ejb.client.log.directory key and ejb.client.ejb.log key of option definition file (usrconf.cfg) for Java applications
- Directory specified in the ejbserver.client.log.directory key and ejbserver.client.ejb.log key in system properties
When different values are specified in both, the Java application option definition file (usrconf.cfg) and system properties, system property settings are valid.
Note that in system properties, you can set the output destination for the following logs only:
- Operation log (cjclmessage[n].log)
- Exception information when an error occurs (cjclexception[n].log)
- Maintenance information (cjclmaintenance[n].log)
- Log operation information (cjlogger.log)
The cjcldellog command operation log (cjcldellog.log) and cjclstartap command operation log (cjclstartap[n].log) are output directly under Cosminexus-installation-directory\CC\client\logs (in Windows) or /opt/Cosminexus/CC/client/logs (in UNIX).
- Note
- Operations cannot be guaranteed if you execute the cjclstartap command in the exclusive sub-directory mode.
- The standard output and the standard error contents of an EJB client application are not output to the log file. To output them to the log file, either uses the user log function or redirect.
There are following two modes to output the system log of the EJB client application. Depending on the mode, the configuration of the subdirectory which is considered as output destination will differs. Select these modes as specified in the class path.
- Sub directory shared mode
In this mode, multiple process logs are output to one directory (default is ejbcl directory). Note that if you want to have a separate log output destination for each process (each application), specify the respective output destinations in the ejb.client.log.directory key of usrconf.cfg.
- Subdirectory exclusive mode
In this mode, multiple process logs are separately output to subdirectory that is created for each process.
This mode is used for the compatibility with the versions prior to the 06-50 version of the Application Server.
For details on the subdirectory exclusive mode, see 5.3 Subdirectory exclusive mode of the EJB client application logs in the uCosminexus Application Server Compatibility Guide.
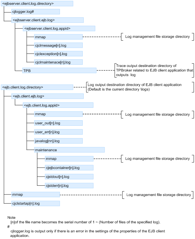
The following figure shows the output destination of the EJB client application system log in the subdirectory shared mode.
Figure 4-1 Output destination of the EJB client application system log in the subdirectory shared mode (When specified in the option definition file for Java applications)
![[Figure]](FIGURE/ZU040100.GIF)
Figure 4-2 Output destination of the EJB client application system log in the subdirectory shared mode (When specified in system property)
![[Figure]](FIGURE/ZU040200.GIF)
All Rights Reserved. Copyright (C) 2013, Hitachi, Ltd.