uCosminexus Application Server, Operation, Monitoring, and Linkage Guide

[Contents][Glossary][Index][Back][Next]

18.7 Starting and stopping the mutual node switching system (In UNIX)

This section describes how to start and stop the system when you use the HA monitor-based mutual node switching system. This section also describes the starting and stopping procedure when maintenance is performed for the J2EE server and batch server after the start of operations. Note that the HA monitor can only be used in AIX, HP-UX, or in Linux. In Solaris, you cannot use the HA monitor.

To use the mutual node switching system, you must first specify the necessary environment settings such as preparing the two types of hosts as the active node and the spare node, and registering the script for monitoring, starting, and stopping the Administration Server to be monitored by the HA monitor. For details on the setup methods, see the description related to the HA monitor settings in 18.5.4 HA monitor environment settings.

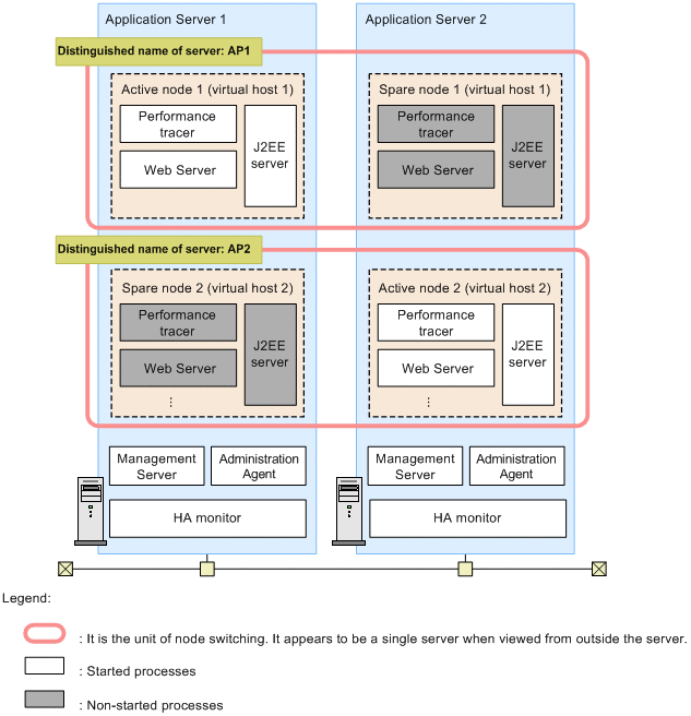
The following figure shows a configuration example of the mutual node switching system. This subsection describes how to start and stop the mutual node switching system based on this system configuration.

Figure 18-10 Configuration example of the mutual node switching system

[Figure]

From the servers file definitions (server environment settings in the HA monitor) in each Application Server in the figure, the following table lists the definition items related to the starting and stopping of the system.

Table 18-5 Definitions in the servers file for Application Server 1

Operand Description Specified value
Active node 1
(Virtual host 1)
Spare node 2
(Virtual host 2)
alias Server identification name AP1 AP2
initial Server starting method in the HA monitor online standby

Table 18-6 Definitions in the servers file for Application Server 2

Operand Description Specified value
Spare node 1
(Virtual host 1)
Active node 2
(Virtual host 2)
alias Server identification name AP1 AP2
initial Server starting method in the HA monitor standby online

For details on the servers file definitions, see 18.5.6 Server-compliant environment settings.

The following commands are provided by the HA monitor. For details, see the manual Reliable System Monitoring Functionality HA Monitor.

Organization of this section
18.7.1 Starting the mutual node switching system
18.7.2 Stopping the mutual node switching system
18.7.3 Starting and stopping a system for planned node switching in the mutual node switching system
18.7.4 Starting and stopping the mutual node switching system for maintenance