uCosminexus Application Server, Operation, Monitoring, and Linkage Guide
![[Contents]](FIGURE/CONTENT.GIF)
![[Glossary]](FIGURE/GLOSS.GIF)
![[Index]](FIGURE/INDEX.GIF)
![[Back]](FIGURE/FRONT.GIF)
The following are the five methods of locking the Web application services:
- Changing the distribution destination of requests in the load balancer#1
- Stopping the load balancer#2
- Stopping the Web server#3
- Stopping the J2EE server
- Stopping the application
- #1
- When changing the distribution destination of requests in the load balancer, you use the following functionality of the load balancer to continue a request process being executed, without returning an error:
- Functionality that maintains the connection between the load balancer prior to change and the Web server, until the completion of the request process, when changing the distribution destination of request.
- #2
- When stopping the load balancer, you use the following functionality of the load balancer to continue a request process being executed while the load balancer is stopped, without returning an error:
- Functionality that maintains the connection between the load balancer and the Web server until the completion of the request process, when the load balancer stops
- #3
- Stopping the Web server is possible only when using Cosminexus HTTP Server as the Web server. When using Microsoft IIS, this method cannot be used since an error is returned to the request being executed.
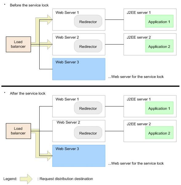
The procedure to lock a service differs depending upon whether a load balancer is used or not. This section explains the locking of a service by changing the distribution destination of the request in the load balancer.
When using the load balancer to change the distribution destination of requests, it is necessary to deploy a Web server for service locks. After locking the running Web applications, set the load balancer to forward requests to the Web server for service locks.
The following figure shows the distribution of requests before and after service lock:
Figure 5-11 Distribution of requests before and after service lock
![[Figure]](FIGURE/ZU050800.GIF)
Note that in the Web server for service locks, an error page is returned when a request comes after locking the Web application service.
The displayed error page can also be customized. For the displayed error page, see (3) Displaying the error page.
(3) Displaying the error page
An error page is displayed in the client when the services of a locked Web application are accessed. The displayed error page is any one of the following:
- Default error page of the Web server or error page created by the user
- Connection error page#
- Error page displaying error status code
- #
- It is displayed when the HTTP port of the connection destination is closed.
The displayed error page differs depending upon the method of locking the Web application service. The following table shows the method of locking the service and the displayed error page:
Table 5-17 Method of locking the service and the displayed error page
| Method of locking the service |
Displayed error page |
| Changing the distribution destination of requests in the load balancer |
Error page set in the Web server for service locks |
| Stopping the load balancer |
Connection error page |
| Stopping the Web server |
Connection error page#1 |
| Stopping the J2EE server |
The page displaying any of the following error status codes
- 404 error #2
- 500 error#3
- 503 error #4
|
| Stopping the application |
The page displaying any of the following error status codes
- 404 error #5
- 503 error #4
|
- #1
- If the load balancer is used, it depends upon the specifications of the used load balancer.
- #2
- 404 error, displayed when the J2EE server is stopped, is returned for the requests that have reached the J2EE server when the application is stopped, but not reached the pending queue of the Web application.
- #3
- 500 error is returned for the requests that have not reached the J2EE server when the application is stopped.
- #4
- 503 error is returned for the requests that are in the pending queue of the Web application when the application is stopped.
- #5
- 404 error, displayed when the application is stopped, is returned for the requests that have not reached the pending queue of the Web application.
(b) Using an error page created by the user
The displayed error page can be customized to a user-created error page. However, whether customization is possible depends on the method of locking the service. The following table indicates the method of locking the service and support for error page customization:
Table 5-18 Method of locking the service and error page customization
| Method of locking the service |
Customizing the error page |
| Changing the distribution destination of requests in the load balancer |
Y |
| Stopping the load balancer |
-- |
| Stopping the Web server |
-- |
| Stopping the J2EE server |
Y# |
| Stopping the application |
Y# |
- Legend:
- Y: Yes
- --: No
- #
- In the Web server settings for customizing error page, 302 error is returned when full URL (a URL starting with http:// and specifying the contents of another site) is specified in the ErrorDocument directive of the httpsd.conf file.
- For an overview of error page customization, see 4.8 Customizing the error page (Web server integration) in the uCosminexus Application Server Web Container Functionality Guide. For details on the settings for error page customization, see 4.8.3 Execution environment settings (When the Smart Composer functionality is used) and 4.8.4 Execution environment settings (When the Smart Composer functionality is not used) in the uCosminexus Application Server Web Container Functionality Guide, and the uCosminexus Application Server HTTP Server User Guide. The customization of error page is possible only when using Cosminexus HTTP Server as Web server.
The releasing of the service locks in Web applications differs depending upon the method of locking the service. The methods for releasing service locks are described below for each service locking method:
- Changing the distribution destination of requests in the load balancer
Change the request distribution destination of the load balancer so that the request is forwarded to J2EE server.
- Stopping the load balancers
Start the load balancers.
- Stopping the Web servers
Start the Web server.
- Stopping the J2EE servers
Start the J2EE server.
- Stopping the applications
Start the application.
All Rights Reserved. Copyright (C) 2013, Hitachi, Ltd.