uCosminexus Application Server, Operation, Monitoring, and Linkage Guide

[Contents][Glossary][Index][Back][Next]

5.3.13 Log information that is output while monitoring the execution time J2EE applications

This subsection describes the log information that is output using the execution time monitoring functionality of J2EE applications.

Organization of this subsection
(1) Log information that is output when a J2EE server starts
(2) Log information that is output when a method cancellation is executed by the extension of a timeout
(3) Log information that is output when the method cancellation is executed by a using command
(4) Notes

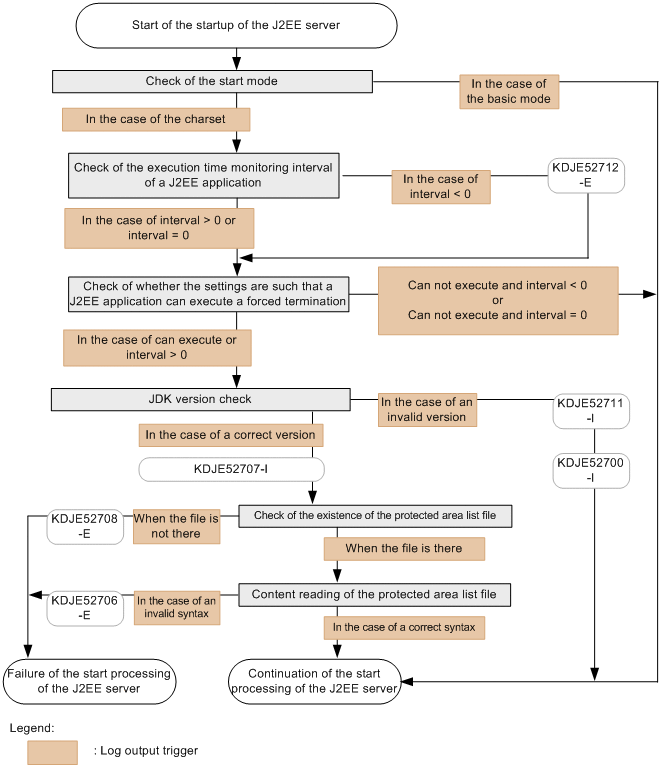
(1) Log information that is output when a J2EE server starts

When a J2EE server starts, reading of properties, checking of JavaVM version, and reading of a protected area list file is executed.

The following figure shows the log information that is output, when a J2EE server starts.

Figure 5-8 Log information that is output when a J2EE server starts

[Figure]

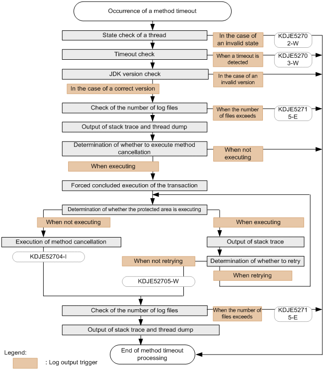
(2) Log information that is output when a method cancellation is executed by the extension of a timeout

The following figure shows the log information that is output when a timeout occurs, and the method cancellation is executed by extending that process. The processing is continued even if any message is output. Note that the output count of the thread dump varies depending on whether the method cancellation mode is valid or invalid.

Also, KDJE52716-I is output, if the method that detects a timeout ends. The KDJE52716-I is output irrespective of whether the method cancellation is executed successfully. The log information is also output even if the method ends without execution. In other words, KDJE52703-W and KDJE52716-I are output in one to one ratio for the execution of one method.

Figure 5-9 Log information that is output when the method cancellation is executed by extending a timeout

[Figure]

(3) Log information that is output when the method cancellation is executed by a using command

The following figure shows the log information that is output when canceling a method, in which a timeout has occurred, by executing Forced Stop or the method cancellation command (cjstopthread) of J2EE applications. The processing is continued, even if any message is output.

Note that if an attempt to cancel the method fails, thread dump is output only once. Also, if the execution of the method cancellation command fails, the KDJE52713-E message is output.

Figure 5-10 Log information that is output when the method cancellation is executed by using a command

[Figure]

(4) Notes

After checking the upper limit of number of the thread dump files of a J2EE server, a time lag occurs because the thread dump output request and the thread dump output processing of JavaVM is executed asynchronously. As a result, thread dump files that are output might exceed the value of upper limit.

The upper limit of the number of thread dumps that are output is Upper limit of the specified thread dumps + 9.

Also, with the thread dump output process of JavaVM, if multiple output requests exist simultaneously, you cannot output a thread dump. In such cases, the number of thread dumps is even less than the number that you want to be actually output.