uCosminexus Application Server, Expansion Guide

[Contents][Index][Back][Next]

7.3.4 Operations performed when a failure occurs during global session information operation

This section describes the operations performed when a failure occurs during global session information operation. The section describes the points of failure, state of session, impact on other requests, and output messages for every operation of global session information.

Organization of this subsection
(1) Operations performed when a failure occurs while creating global session information
(2) Operations performed when a failure occurs while updating global session information
(3) Operations performed when a failure occurs while deleting global session information
(4) Operations when a failure occurs while deleting global session information due to expiry of validity
(5) Operations performed when a failure occurs while inheriting global session by using global session information

(1) Operations performed when a failure occurs while creating global session information

This subsection describes the operations performed when a J2EE server failure or an EADS client or EADs server failure occurs while creating global session information.

The following figure shows the flow of processing for creating global session information and points of failure:

Figure 7-9 Flow of processing for creating global session information and points of failure (EADs session failover functionality)

[Figure]

The numbers and letters (failure points of J2EE server and failure points of the EADs client or the EADs server) in the figure are mapped with numbers or letters of failure points in the table.

(a) Operations performed when a failure occurs on a J2EE server

The following table describes the operations performed when a J2EE server failure occurs and process goes down while creating global session information:

Table 7-15 Operations performed when a failure occurs on a J2EE server (creating global session information)

Failure point State of session Inheriting global session information on other replicated J2EE servers
HTTP session on J2EE server Global session information
1: Before storing global session information Not created Not created Not targeted for inheriting because global session information is not created
2: In the process of storing global session information: Before sending of data to the EADs server is complete None
3: In the process of storing global session information Created Global session information is created. But because the use status is NEW (attribute information of the HTTP session is not stored), it is not targeted for inheriting.
However, with inheritance of global session information at the time of starting a Web application, it is targeted for inheriting even though the use status is NEW.
4: After storing global session information Disappears due to process down
(b) The EADs client or EADs server failures

The following table describes the operations performed when an EADs client or EADs server failure occurs and CacheException occurs while creating global session information:

Table 7-16 Operations performed when an EADs client or EADs server failure occurs (creating global session information)

Failure point Failure contents State of session Web application operation Message
HTTP session on J2EE server Global session information
A: Storing global session information Data creation on copy destination server fails Reduced and created#1 Created#2 Ends successfully KDJE34420-W
Other than the above Reduced and created#1 Not created Ends successfully KDJE34427-W

#1
Reduced HTTP session is reflected in the session information cache on the EADs server in the processing of updating global session information at the time of receiving a request the next time.

#2
Although global session information is created on the storage destination server of global session information, it is not created on all or some of the copy destination servers.

(2) Operations performed when a failure occurs while updating global session information

This subsection describes the operations performed when a J2EE server failure or an EADS client or EADs server failure occurs while updating global session information.

The following figure shows the flow of processing of updating global session information and points of failure:

Figure 7-10 Flow of processing of updating global session information and points of failure (the EADs session failover functionality)

[Figure]

(a) Operations performed when a J2EE server failure occurs

The following table describes the operations performed when a J2EE server failure occurs and process goes down while updating global session information:

Table 7-17 Operations performed when a J2EE server failure occurs (updating global session information)

Failure point State of session Inheriting global session information on other replicated J2EE server
HTTP session on J2EE server Global session information
1: Before updating global session information Disappears due to process down Not updated Global session information before updating is inherited
2: In the process of updating global session information (before sending of data to the EADs server is complete)
3: In the process of updating global session information (after sending of data to the EADs server is complete) Updated Global session information after updating is inherited
4: After updating global session information
(b) Operations performed when an EADs client or EADs server failure occurs

The following table describes the operations performed when an EADs client or EADs server failure occurs and CacheException occurs while updating global session information:

Table 7-18 Operations performed when an EADs client or EADs server failure occurs (updating global session information)

Failure point Failure contents State of session Web application operation Message
HTTP session on J2EE server Global session information
A: Updating global session information Failure to update data on session information copy destination server Reduced and created#1 Created#2 Ends successfully KDJE34420-W
Other than the above Reduced and created#1 Not created Ends successfully KDJE34427-W

#1
Reduced HTTP session is reflected in the session information and the cache on the EADs server in the processing of creating or updating global session information at the time of receiving a request the next time.

#2
Although global session information on the session information storage destination server is updated, it is not updated on all or some of the copy destination servers.

(3) Operations performed when a failure occurs while deleting global session information

This subsection describes the operations performed when a J2EE server failure or an EADs client or EADs server failure occurs while deleting global session information.

The following figure shows the flow of processing of deleting global session information and points of failure:

Figure 7-11 Flow of processing of deleting global session information and points of failure (EADs session failover functionality)

[Figure]

(a) Operations performed when a J2EE server failure occurs

The following table describes the operations performed when a J2EE server failure occurs and process goes down while deleting global session information:

Table 7-19 Operations performed when a J2EE server failure occurs (deleting global session information)

Failure point State of session Inheriting global session information on other replicated J2EE server
HTTP session on J2EE server Global session information
1: Before deleting global session information Disappears due to process down Not deleted Inherited because global session information is not deleted
2: In the process of deleting global session information (before sending of data to the EADs server is complete)
3: In the process of deleting global session information (after sending of data to the EADs server is complete) Deleted Not inherited because global session information is deleted
4: After deleting global session information
(b) Operations performed when an EADs client or EADs server failure occurs

The following table describes the operations performed when an EADs client or EADs server failure occurs and CacheException occurs while deleting global session information:

Table 7-20 Operations performed when an EADs client or EADs server failure occurs (deleting global session information)

Failure point Failure contents State of session Web application operation Message
HTTP session on J2EE server Global session information
A: Deleting global session information Fails to delete the data on session information copy destination server Deleted Deleted#1 Ends successfully KDJE34422-E
Other than the above Not deleted#2 Ends successfully KDJE34423-E#3

#1
Although global session information on the session information storage destination server is deleted, global session information on all or some of copy destination servers is not deleted and remains. For impact in such cases and measures, see 2.5.4 If trouble occurs in the EADs session failover functionality in the uCosminexus Application Server Maintenance and Migration Guide.

#2
Global session information on session information storage destination servers and all copy destination servers is not deleted and remains. For impact in such cases and measures, see the Elastic Application Data store User Guide.

#3
A message is output only when the first failure occurs. Thereafter, messages are not output for the same failure until you restart the Web application.

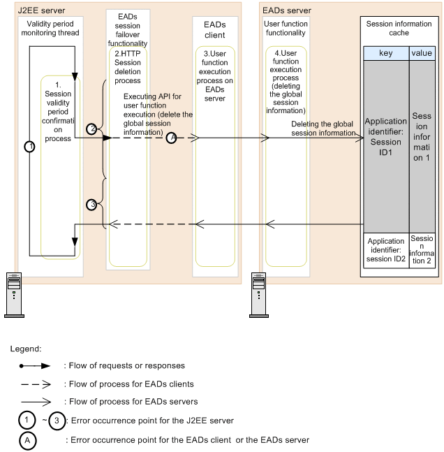
(4) Operations when a failure occurs while deleting global session information due to expiry of validity

This subsection describes the operations performed when a J2EE server failure or an EADs client or EADs server failure occurs while deleting global session information due to expiry of validity.

The following figure shows the flow of processing of deleting global session information due to expiry of validity and points of failure:

Figure 7-12 Flow of processing of deleting global session information due to expiry of validity and points of failure (EADs session failover functionality)

[Figure]

(a) Operations performed when a J2EE server failure occurs

The following table describes the operations performed when a J2EE server failure occurs and processing shuts down while deleting global session information due to expiry of validity:

Table 7-21 Operations performed when a J2EE server failure occurs (deleting global session information due to expiry of validity)

Failure point State of session Inheriting global session information on other replicated J2EE server
HTTP session on J2EE server Global session information
1: Standby of the processing of checking validity Disappears due to process down Not deleted Inherited because global session information is not deleted
2: In the process of deleting global session information (before sending of data to the EADs server is complete)
3: In the process of deleting global session information (after sending of data to the EADs server is complete) Deleted Not inherited because global session information is deleted
(b) Operations performed when an EADs client or EADs server failure occurs

The following table describes the operations performed when an EADs client or EADs server failure occurs and CacheException occurs while deleting global session information due to expiry of validity:

Table 7-22 Operations performed when an EADs client or EADs server failure occurs (deleting global session information due to expiry of validity)

Failure point Failure contents State of session Web application operation Message
HTTP session on J2EE server Global session information
A: Deleting global session information Fails to delete the data on session information copy destination server Deleted Deleted#1 -- KDJE34422-E
Other than the above Not deleted#2 -- KDJE34423-E#3

Legend:
--: Not applicable

#1
Although global session information on the session information storage destination server is deleted, global session information on all or some of the copy destination servers is not deleted and remains. For impact in such cases and measures, see 2.5.4 In case a trouble occurs in the EADs session failover functionality in the uCosminexus Application Server Maintenance and Migration Guide.

# 2
Global session information on session information storage destination server and all copy destination servers is not deleted and remains. For impact in such case sand measures, see 2.5.4 In case a trouble occurs in the EADs session failover functionality in the uCosminexus Application Server Maintenance and Migration Guide.

#3
A message is output only when the first failure occurs. Thereafter, messages are not output for the same failure until you restart the Web application.

(5) Operations performed when a failure occurs while inheriting global session by using global session information

This subsection describes the operations performed when a J2EE server failure or an EADS client or EADs server failure occurs while inheriting global session by using global session information.

The following figure shows the flow of processing of inheriting global session by using global session information and points of failure:

Figure 7-13 13Flow of processing of inheriting global session by using global session information and points of failure (EADs session failover functionality)

[Figure]

(a) Operations performed when a J2EE server failure occurs

The following table describes the operations performed when a J2EE server failure occurs and process goes down while inheriting a global session by using global session information:

Table 7-23 Operations performed when a J2EE server failure occurs (inheriting global session by using global session information)

Failure point State of session Inheriting global session information on other replicated J2EE server
HTTP session on J2EE server Global session information
1: Before executing user function Disappears due to process down Not updated Global session information before updating is inherited#
2: In the process of executing user function Only J2EE server identifier, which owns HTTP session, is updated Global session information before updating is inherited#
3: Before updating global session information
4: In the process of updating global session information (before sending of data to the EADs server is complete)
5: In the process of updating global session information (after sending of data to the EADs server is complete) Updated Global session information after updating is inherited
6: After updating global session information

#
If the use status is NEW (attribute information of the HTTP session is not stored) or SERIALIZE_FAIL (HTTP session serialization has failed in previous request), it is not targeted for inheriting. However, with inheritance of global session information at the time of starting a Web application, it is targeted for inheriting even though the use status is NEW.

(b) EADs client or EADs server failures

The following table describes the operations performed when an EADs client or EADs server failure occurs and CacheException occurs while inheriting global session information:

Table 7-24 Operations performed when an EADs client or EADs server failure occurs (inheriting global session by using global session information)

Failure point State of session Web application operation Message
A: Executing API for user application execution Not inherited Ends successfully KDJE34425-W
B: Updating global session information