uCosminexus Application Server, Expansion Guide

[Contents][Index][Back][Next]

5.2.1 Benefits of using the session failover functionality

The HttpSession object is retained in the memory of a J2EE server. The HttpSession object is lost if a failure occurs on the J2EE server. In the case of a system configured from multiple J2EE servers, if a failure occurs on one J2EE server, requests are transferred to another J2EE server. However, because the HttpSession object is lost, the information registered in the HttpSession object (Session information) is not inherited. As a result, the session is treated as a new session in a J2EE application on the J2EE server to which the requests are transferred. For example, if a failure occurs on a window after user authentication processing, you must login again.

If you use the session failover functionality, you can manage the session information and if a failure occurs on a J2EE server, you can pass the managed information to another J2EE server. As a result, even when a failure occurs on a J2EE server and requests are transferred to another J2EE server, you can continue operations in the state before failure.

You can also inherit the login state on other J2EE servers by using the session failover functionality even if you are using integrated user management.

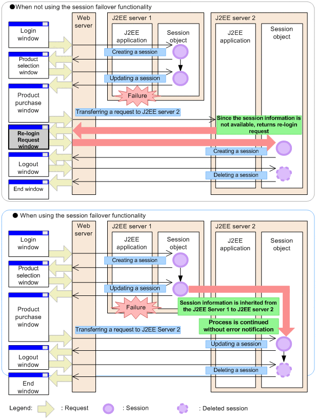
The following figure shows the flow of processing when using and not using the session failover functionality.

Figure 5-1 Flow of processing when using and not using the session failover functionality

[Figure]

If a failure occurs on a server when you are not using the session failover functionality, you must login again because the session information is lost.

If you use the session failover functionality, session information is inherited between servers, and hence you can continue the processing without noticing a failure on a server when performing user operations in a browser.