uCosminexus Application Server, Expansion Guide

[Contents][Index][Back][Next]

4.2.1 Advantages of scheduling batch applications

This subsection describes the advantages of using the scheduling functionality.

With a batch server, you can execute one batch application at a time. You use the batch execution commands provided with Application Server to start batch applications. The batch server after receiving a batch application execution request from the batch execution command, starts the batch application.

If you do not use the scheduling functionality, the batch application execution requests, exceeding the number of batch servers, cannot be received. In such cases, the requests that are not received, give error. Moreover, in the batch execution command, you are required to define the batch server on which you want to execute an application.

If you use the scheduling functionality, the batch application execution requests, exceeding the number of batch servers, are accumulated in a schedule queue by using CTM, and an error does not occur. The accumulated requests are distributed to batch servers by using CTM. As a result, you can execute the batch execution commands irrespective of the number of batch servers. Also, the CTM distributes the batch application execution requests to batch servers, so you need not define the batch server on which you want to execute an application, in the batch execution command.

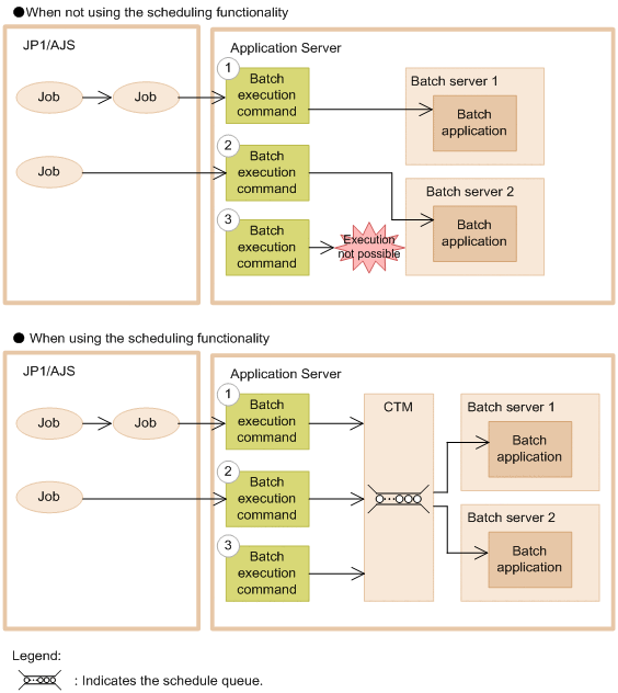
The following figure shows the flow of execution of batch applications when you use and do not use the scheduling functionality.

Figure 4-1 Flow of execution of batch applications when using and not using the scheduling functionality

[Figure]

This figure shows an example in which batch servers concurrently execute the batch execution commands from the JP1/AJS jobs or a direct machine, for two systems.

If you do not use the scheduling functionality, you cannot concurrently execute the batch execution commands shown in steps 2 and 3, in the above figure. If you use the scheduling functionality, you can concurrently execute the batch execution commands shown in steps 2 and 3, because the batch application execution requests are distributed to batch servers by using CTM.