uCosminexus Application Server, EJB Container Functionality Guide

[Contents][Glossary][Index][Back][Next]

2.2.3 Lifecycle of Enterprise Beans

The lifecycle for various types of Enterprise Beans is explained below:

Organization of this subsection
(1) Lifecycle of Session Beans
(2) Lifecycle of Entity Beans
(3) Lifecycle of Message-driven Beans

(1) Lifecycle of Session Beans

The lifecycle of a Session Bean is different for a Stateless Session Bean and for a Stateful Session Bean.

(a) In the case of a Stateless Session Bean

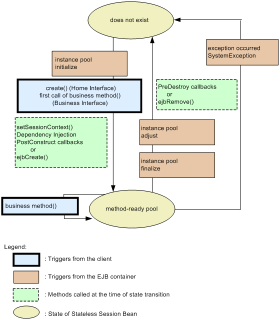
The following figure illustrates the lifecycle of a Stateless Session Bean.

Figure 2-1 Lifecycle of a Stateless Session Bean

[Figure]

does not exist:
State when the Stateless Session Bean does not exist

method-ready pool:
State when the Stateless Session Bean exists in an executable state in the method-ready pool
(b) In the case of a Stateful Session Bean

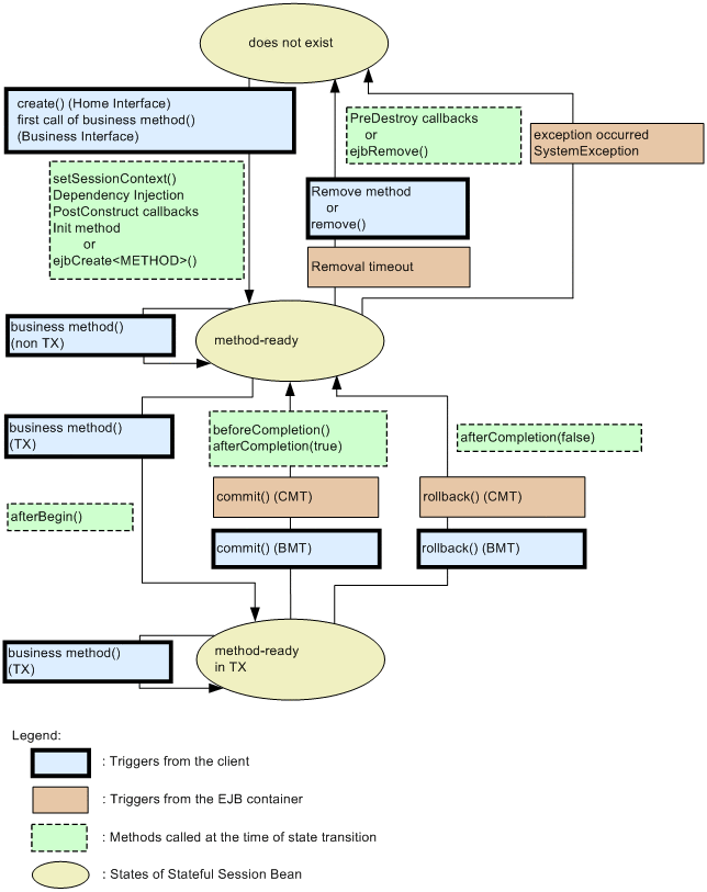
The following figure illustrates the lifecycle of a Stateful Session Bean.

Figure 2-2 Lifecycle of a Stateful Session Bean

[Figure]

does not exist:
State when the Stateful Session Bean does not exist

method-ready:
State when the Stateful Session Bean is activated and exists in an executable state (no transaction) in the method-ready pool

method-ready in TX:
State when the Stateful Session Bean is activated and exists in an executable state (transaction exists) in the method-ready pool
(c) In the case of a Singleton Session Bean

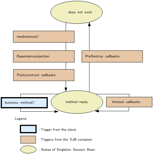
The following figure illustrates the lifecycle of a Singleton Session Bean.

Figure 2-3 Lifecycle of a Singleton Session Bean

[Figure]

does not exist:
A state when the Singleton Session Bean does not exist

method-ready:
A state when the Singleton Session Bean is ready for execution

An EJB container initializes Singleton Session Bean. Note that you can explicitly define the initialization time during an application development, by specifying the annotation.

Once initialized, the Singleton Session Bean instance exists until the application stops. Operations of an EJB container, when a Singleton Session Bean is destroyed, are as follows:

(2) Lifecycle of Entity Beans

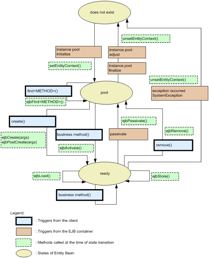
The following figure shows the lifecycle of an Entity Bean:

Figure 2-4 Lifecycle of a Entity Bean

[Figure]

does not exist:
State when the Entity Bean does not exist

pool:
State when the Entity Bean is passivated and exists in the passive pool

ready:
State when the Entity Bean is activated and exists in the ready pool

(3) Lifecycle of Message-driven Beans

The following figure shows the lifecycle of a Message-driven Bean.

Figure 2-5 Lifecycle of a Message-driven Bean

[Figure]

does not exist:
State when the Message-driven Bean does not exist

method-ready pool:
State when the Message-driven Bean is in the method-ready state and exists in the ServerSession pool