For distributing requests by the POST data size, the value set as the upper limit of the POST data size will differ depending on whether the request forwarded to the POST request-distributing worker can be limited or not.
- When the request forwarded to the POST request-distributing worker can be limited
The requests fulfilling the following conditions are forwarded to the POST request-distributing worker:
- The request is a POST data request.
- The POST data size of the request is less than 200 MB.
If the request can be limited, the range of very long POST data that you want to process can also be limited. Set an upper limit for each request-forwarding worker so that a request of a specific POST data size is forwarded to a worker that is processing a very long POST data request.
The following figure shows a distribution example of requests by the POST data size when the requests can be limited:
Figure 4-10 Example of distribution of requests by the POST data size (When the request can be limited)
![[Figure]](FIGURE/ZU031000.GIF)
In this figure, two POST request-forwarding workers are prepared. An upper limit is set for the POST data size in such a way so that the requests with POST data size between 100 MB and 200 MB are forwarded to worker process B. If the POST data size of the request is less than the upper limit, the request is distributed to the respective POST request-forwarding worker. If the POST data size of a request is applicable to multiple POST request-forwarding workers, the request is distributed to the POST request-forwarding worker with the smallest POST data size upper limit. For example, a request with POST data size 80 MB is applicable to both workers, but is distributed to worker process A.
- When the request forwarded to the POST request-distributing worker cannot be limited
If the request cannot be limited, set the maximum value as the upper limit for the POST data size of the worker that processes very long POST data.
The following figure shows a distribution example of requests by the POST data size when the request cannot be limited:
Figure 4-11 Example of distribution of requests by the POST data size (When the request cannot be limited)
![[Figure]](FIGURE/ZU031100.GIF)
In this figure, 2 POST request-forwarding workers are prepared and upper limit is set for the POST data size in each of the workers. Maximum value is set in the upper limit for the POST data size of worker process B in such a way so that all the requests of very long POST data are processed in worker process B. POST data requests that are more than the upper limit of worker process A (100 MB or more) are forwarded to the worker process B. Note that in this case, if non-POST data requests and requests that cannot reference the POST data size are forwarded, these requests are not distributed by the request-distributing workers, so an error occurs and the redirector returns the error status code 400.
While distributing requests by the POST data size, if requests not fulfilling the request distribution conditions are forwarded to the POST request-distributing worker, and error occurs and the redirector returns the error status code 400. For details on the request distribution conditions, see 4.5.3 Request distribution conditions.
If you want to process requests that do not fulfill the request distribution conditions, you must set up the worker process to forward that request. The worker process that forwards requests which do not fulfill the request distribution conditions is called a default worker. The default worker settings are optional.
The following figure shows an example in which the requests cannot be limited, and the requests not fulfilling the request distribution conditions are forwarded to the default worker:
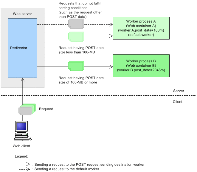
Figure 4-12 Example of distribution of requests by the POST data size (When the default worker is set)
![[Figure]](FIGURE/ZU031200.GIF)
In this figure, settings are specified in such a way so that the requests that do not fulfill the request distribution conditions are forwarded to the worker process A of the default worker.
All Rights Reserved. Copyright (C) 2013, Hitachi, Ltd.