uCosminexus Application Server, System Design Guide

[Contents][Glossary][Index][Back][Next]

3.8.4 Load balancing using the Message-driven Bean instance pool (when using TP1/Message Queue)

This subsection describes the load balancing according to the instance pool count of Message-driven Beans for each J2EE server, when the access point component is a Message-driven Bean.

Load balancing with this configuration is possible only when you access Message-driven Beans using TP1/Message Queue. When accessing Message-driven Beans using Cosminexus RM, the load balancing with the instance pool of Message-driven Beans is not possible.

Organization of this subsection
(1) Features of the system configuration
(2) Required software and processes to be started on each machine

(1) Features of the system configuration

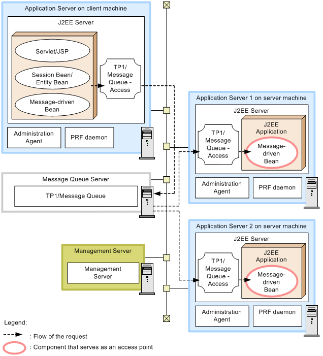
In this configuration, the access point of the application running on the J2EE server is a Message-driven Bean, and this configuration can be used for message-driven systems. When the message from the Message Queue client arrives in TP1/Message Queue on the Message Queue server, the Message-driven Bean is invoked depending on the number of instances of Message-driven Beans pooled on the J2EE server.

The following figure shows an example of the configuration of load balancing for Message-driven Beans:

Figure 3-45 Example of configuration of load balancing for Message-driven Bean

[Figure]

Note: For other legend items, see 3.2 Description of the system configuration.

Features
  • Load balancing of Message-driven Beans leads to high availability.
  • Loading of the Application Server can be balanced by preparing multiple Application Server instances.
  • If an error occurs in the Application Server at server side or if the maintenance of the Application Server is required, the J2EE server on the Application Server of the relevant TP1/Message Queue cannot be accessed enabling the degeneration operation.

Request flow
The request (message) is sent to the access point Message-driven Bean on the J2EE server of the Application Server at the server side from the J2EE application running on the J2EE server of the Application Server at the client side, through TP1/Message Queue. When a message arrives in TP1/Message Queue, the Message-driven Bean on the J2EE server of the Application Server that exists at the server side is invoked. The requests are distributed according to the instance pool count of Message-driven Beans.

(2) Required software and processes to be started on each machine

The required software and processes to be started when balancing the load using the instance pool of Message-driven Beans is the same as for configurations in which a Message-driven Bean is used as the access point. For details, see 3.8.2 Configuration in which a Message-driven Bean is used as the access point (when using TP1/Message Queue).