uCosminexus Application Server, System Design Guide

[Contents][Glossary][Index][Back][Next]

3.7.4 Load balancing when using CTM (for Stateless Session Bean)

This is a configuration for load balancing using CTM when the access point component is Stateless Session Bean.

Organization of this subsection
(1) Features of the system configuration
(2) Required software and processes to be started on each machine

(1) Features of the system configuration

This configuration is implemented using CTM when the access point of the application running on the J2EE server is Stateless Session Bean. This subsection describes the cases when clients are the EJB client applications.

An EJB client application looks up the object reference in round robin format from global the CORBA Naming Service registered in the system properties, and deploys the distribution destination of requests. However, you must start the Stateless Session Bean with the same name (same alias) on each J2EE server.

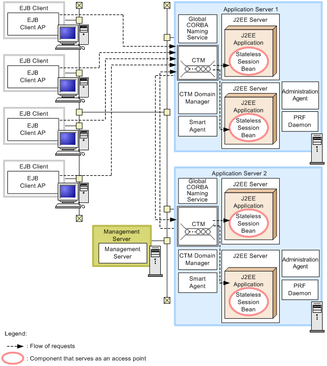
The following figure shows an example of the configuration of load balancing using CTM for Stateless Session Beans:

Figure 3-40 Example of configuration of load balancing by CTM for Stateless Session Beans

[Figure]

Note: For other legend items, see 3.2 Description of the system configuration.

Features
  • High availability can be secured by implementing load balancing of Stateless Session Beans.
  • Load balancing between the J2EE servers can be implemented by looking up the global CORBA Naming Service in round robin format from an EJB client and by distributing the requests by CTM.
  • Stateless Session Beans can be easily scaled out, and therefore, a higher operation usage rate of Application Server can be achieved.
  • If an error occurs on a particular J2EE server, degeneration operation of the system is possible by scheduling the requests on the other J2EE server by CTM. The J2EE server, where the error is detected, cannot be accessed from the EJB client application.

Requests flow
The request is sent through CTM from the EJB client to the Stateless Session Bean on the J2EE server, which is the access point. In such cases, the EJB client looks up the name of the EJBHome object reference of the Stateless Session Bean from the global CORBA Naming Service. After that, the request is distributed to the J2EE server on the appropriate Application Server machine by CTM.

When balancing the load using CTM, the global CORBA Naming Service can be deployed on an independent machine. The machine where the global CORBA Naming Service is deployed is called the integrated naming scheduler server..

The following figure shows the configuration of a system where an integrated naming scheduler server is deployed:

Figure 3-41 Example of configuration of load balancing by CTM for Stateless Session Bean (when deploying integrated naming scheduler server)

[Figure]

Note: For other legend items, see 3.2 Description of the system configuration.

Features
  • High availability can be secured by implementing the load balancing of Stateless Session Beans.
  • The availability of the Naming Service can be secured by creating a replica of the integrated naming scheduler server and multiple deployments.
  • Load balancing between J2EE servers is implemented by looking up the global CORBA Naming Service in round robin format from the EJB client and by distributing the requests using CTM.
  • Since Stateless Session Beans can be easily scaled out, the operation rate of the application also improves. It is not required to change the list of the global CORBA Naming Service defined by EJB client during scale out.
  • If an error occurs on a particular J2EE server, degeneration operation of the system is possible by scheduling the requests on the other J2EE server using CTM. The J2EE server, where the error is detected, cannot be accessed from the EJB client application.
  • The EJB client looks up the name of the EJBHome object reference of the Stateless Session Bean from the global CORBA Naming Service on the integrated naming scheduler server. After that, the process is distributed to the CTM daemon of Application Server.

(2) Required software and processes to be started on each machine

This subsection describes the required software and processes to be started on the respective machines, for load balancing using CTM.

(a) Application server machine

You must install Application Server on the Application Server machine.

The processes to be started are as follows:

(b) Integrated naming scheduler server machine

For the system configuration where integrated naming scheduler server is deployed, you must install Application Server on the integrated naming scheduler server machine.

The processes to be started are as follows. It is not required to start the J2EE server.

(c) Management Server machine

You must install Application Server on the Management Server machine.

The process to be started is as follows:

(d) EJB client machine

You must install Application Server or uCosminexus Client (In Windows) on the EJB client machine.

The process of EJB client application is to be started.