uCosminexus Application Server Overview

[Contents][Index][Back][Next]

10.2.2 Relationships Between System Operations and the Individual Environments

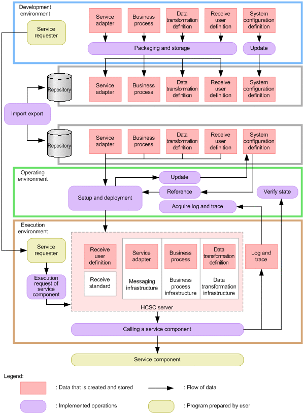
A service platform configures the system as a whole by setting up the development, operating, and execution environments so that they are interrelated. The next figure shows how the overall operations of a service platform are related to the development, operating, and execution environments.

Figure 10-8 Relation between the operating and development environments and between the operating and execution environments of a system

[Figure]

Use a repository to import the information that was defined in the development environment into the operating environment. You then set up and deploy the imported information in the execution environment. When a service component execution request is received from a previously created service requester, the HCSC server calls the service component. From the operating environment, you can check and manage the status of service component calling by collecting log and trace information.

The following individually describes the development, operating, and execution environments of the service platform, shown in Figure 5-8.

Organization of this subsection
(1) Development environment
(2) Operating environment
(3) Execution environment

(1) Development environment

In the development environment, developers create the HCSC components and system configuration definitions required for executing service components and business processes.

HCSC component is a generic term that refers to service adapters, DB adapters, and business processes created in the development environment.

A system configuration definition defines how a HCSC component is to be deployed in the execution environment. A system configuration definition includes setup information for the HCSC servers and clusters in the operating environment, and information on how HCSC components are to be deployed in the execution environment. The development environment uses a repository to acquire setup information that was created or updated in the operating environment, and defines how HCSC components are to be deployed.

The HCSC components that have been created are assembled in an EAR file. An EAR file assembles files related to HCSC components so that these components can be deployed in the execution environment. The process of creating an EAR file is called packaging. The packaged EAR file is stored in a repository.

A repository is a directory that stores defined information. You can use repository management functions (repository import and export functions) to pass the stored information between the development environment and the operating environment.

The development environment also creates service requesters that accept request messages for executing service components in the execution environment, and that send these messages to DB adapters and business processes.

(2) Operating environment

The operating environment reads the EAR file created in the development environment from the repository, and deploys the file to the execution environment. The operating environment also sets up the HCSC servers that will be used in the execution environment.

After operations are started, the operating environment starts and stops the system, monitors the system status, and collects log and trace information.

(3) Execution environment

The execution environment calls service components and business processes via the HCSC server in response to request messages accepted by the service requester, and executes business operations. The HCSC server includes a messaging infrastructure, a business process infrastructure, and a data transformation infrastructure. In addition, HCSC components that were created in the development environment are deployed from the operating environment to the HCSC server.

When a service requester accepts a request message, the message is sent to the messaging infrastructure. After that, the distribution function of the messaging infrastructure sends the request to the appropriate adapter or business process, according to the request message.

When a request message is for a request to a business process, the request message is sent to the business process infrastructure. The business process infrastructure then sequentially calls service components via the messaging infrastructure according to the business process definition.

If a service component is set up so that data transformation is performed when the service component is executed, the execution environment uses the data transformation infrastructure to transform the data, and then the service component is executed.

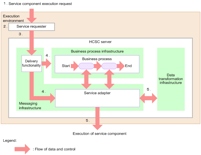
The next figure shows the control flow in the execution environment.

Figure 10-9 Control flow in the execution environment

[Figure]

  1. A business operations operator requests execution of a service component or business process.
  2. The service requester accepts the request message.
  3. The service requester sends the request message.
  4. The request message is sent to the appropriate service component or business process by the distribution function.
  5. If necessary, the data of the request message is transformed according to the data transformation definition, and the service component is called.