uCosminexus Application Server Overview

[Contents][Index][Back][Next]

10.1 Developing a System Where SOA Is Applied

This section explains the merits of developing a system where SOA is applied and the features of such a system.

Even from the point of system development, the SOA application has the following merits:

To make the best use of such merits, during development of a system where SOA is applied, after designing the business process and service interfaces, design the components of the services. The following figure shows an overall image of how to develop a system where SOA is applied.

Figure 10-1 Overall image of how to develop a system on which SOA is applied

[Figure]

The development of a system where SOA is applied is broadly classified into the following processes:

The work to be performed in each process is described below.

Organization of this section
(1) Creating a new business flow
(2) Designing a business process
(3) Designing service interfaces
(4) Detailed designing of business process
(5) Designing components
(6) Designing windows
(7) Designing a database
(8) Designing the architecture

(1) Creating a new business flow

Examine the functional requirements based on business reformation, improvement policy, and business problem analysis result and create a new business flow. Create the business flow by using notations, such as the WFA (Work-Flow Architecture). In the business flow, explicitly state the organizations and persons in-charge involved in a business, the flow of a business, and the information that flows.

When you create the business flow, for the service, decide the candidate functions of business to be converted into a system. Additionally, decide the development policy for each service from policies such as new development, reuse of existing system, introduction of package software, and use of service as software. When usage of the policy is decided, decide the target businesses to be converted into services. The following figure shows an example of creating a new business flow.

Figure 10-2 Example of creating a new business flow

[Figure]

(2) Designing a business process

Create the business process as a business process figure (basic flow) based on the new business flow that you created, with the help of BPMN (Business Process Modeling Notation). Additionally, from the viewpoint of businesses, arrange the businesses that constitute the business process in various layers as further detailed business processes in a step-by-step manner and revise the service granularity. The following figure shows an example of creating a business process.

Figure 10-3 Example of creating business processes

[Figure]

(3) Designing service interfaces

From the viewpoint of the system, revise the business process to make it more detailed. Along with this, decide the interfaces (such as the structure of messages, and addition of exception handling) required to implement the services.

Design the interfaces corresponding to the interactive workflow pattern, interactive application pattern, and online application pattern. Additionally, at this stage, decide about the service granularity for the last time.

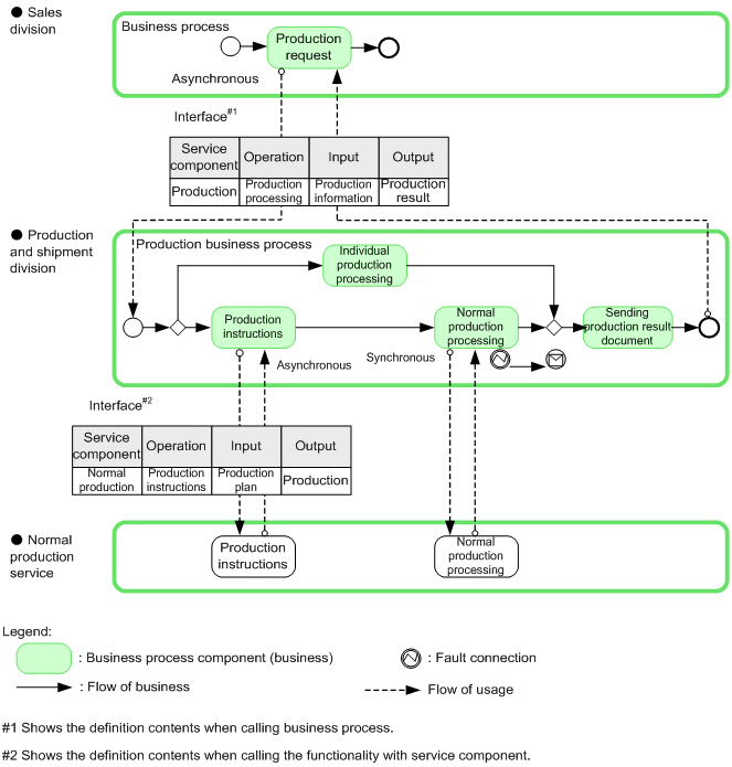
The interfaces include an interface of the business process itself, apart from interfaces corresponding to services. Since the business process itself will become a complex service combining the link destination services, it requires an interface. The following figure shows an example of design of service interfaces and business process interface.

Figure 10-4 Example of designing interfaces of services and business processes

[Figure]

(4) Detailed designing of business process

Based on various basic design specifications of a business process and interface, design the business process definitions required for implementation, and the detailed definitions of the messages that the services will exchange. For designing and implementation, use BPEL in the case of a business process, and WSDL or XML language in the case of interfaces and messages.

(5) Designing components

Design an application that implements a front system and services. The service components consist of three layers, namely the presentation layer (screen related), function layer (business functions), and data layer, and design each of the three layers. When designing you can assume that various industry standard frameworks such as Struts and JSF are used.

(6) Designing windows

In a front system and services, design the windows and window transitions required for interaction. Design the windows throughout the entire development. Design as follows for each process:

(7) Designing a database

Perform operations right from analysis of the data handled in front system and services, up to the table design in the database. Design the database throughout the entire development. Design as follows for each process:

(8) Designing the architecture

Based on the system conversion plan, examine the requirements other than those for functions, and design the architecture overview of the entire target system. While doing this, consider the development policy of the services nominated in creating the new business flow and examine the linking method with the existing system and packaged software. Continue designing from the basic design up to the detailed design, and design a format of the system corresponding to the requirements other than those for the functions.